Contract

Period Escalations

Period Escalations are run on a monthly basis during the month end billing run.

Escalation period and amount is determined by the contract item fee / meter setup details.

You will run escalations for the upcoming month, at the end of the current month.

Ribbon Select Contract > Period Escalations

The Period Escalation Processing screen will be displayed.

Upon opening, this processing screen displays a list of contract billing periods with processing and count columns for Fee and Meter charges.

View Fees and Meters

Fees and Meters will be marked as follows:

  1. Green - Financial Months that have been processed.
  2. Yellow - Available Financial Month yet to process.
  3. Red - Unprocessed Financial Months that cannot be processed yet.

  1. The No Fee Items column will show you the number of contract item fees that are to be escalated in the relevant billing period.
  1. The No Meter Items column will show you the number of contract item meters that are to be escalated in the relevant billing period.

Fee Processing

  • Double click on the available processing period for Fee Processed (i.e. the yellow No text box in the Fee Processed column).

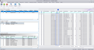
The 'Period Escalations' for Fees screen

The Period Escalations (for fees) screen will be displayed. This screen is divided into 4 frames:

  1. Contract Types to be escalated.
  2. Fee Types to be escalated.
  3. Contracts to be escalated.
  4. Contract Items Charges frame: where contract items that meet the requirements selected in frames 1, 2 and 3 are displayed.

User Defined Fields

The inclusion of User Defined Fields is to provide more information within the Asset, Contract, Customer and Location modules so that associated work/processes can be carried out more efficiently. It will serve as connective tissue between contracts and call center functions to improve call center performance by having readily accessible information.

Version CompatibilityClosed BPO2 v2.5.0.8 or higher. Add Interest Rate

Contract Class and Category, as defined on the contract, can be useful when filtering for contracts that you need to escalate.

Mark Items to be Escalated

  • You can use the Marked check boxes to select the Contract Types, Fee Types, Contracts and Contracts Items that you wish to escalate.

  • Each contract item meter charge will be listed individually, as follows:
    • Item Fee (IFEE)
    • Item Fee Back to Back (FBTB)

In the Linked Contract Item Charges Listing frame, look at the Amount, Increase and New Amount columns.

  • Amount: This is the amount of the fee that is being charged.
  • Increase: This is the amount by which this fee will increase when the periodic escalation set on the contract is applied. (This can either be a Percentage or a Flat Amount).
    • In this image, the amount already set up on the system is a 10% escalation.
  • New Amount: This is the new amount of the fee once the increase has been added. (Amount + Increase = New Amount)

Review these amounts to make sure they are correct, individual changes to the Increase amount can be made if required.

Save Fee Escalations

  • Click on Save.

  1. A Run Period Escalations message will pop asking you;
    • Are you sure you want to process this escalation?
  2. Click on Yes.

  1. You will return to the Period Escalations Processing screen.
  2. The Fee Processed colour will change from yellow to green for the processed period.

Meter Processing

  1. In the Period Escalation Processing screen,
  2. Double click on the available processing period for Meter Processed (i.e. the yellow No text box in the Meter Processed column).

The 'Period Escalations' for Meters screen

The Period Escalations (for meters) screen will be displayed. This screen is divided into 4 frames:

  1. Contract Types to be escalated
  2. Fee Types to be escalated
  3. Contracts to be escalated
  4. Contract Items frame: where contract items that meet the requirements selected in frames 1, 2 and 3 are displayed.

  • You can use the Marked check boxes to select the Contract Types,  Fee Types, Contracts, Contracts Items that you wish to escalate.

  • Each contract item meter charge will be listed individually, as follows:
    • Item Meter Minimum Billing (IMTR)
    • Item Meter Cost per Copy (MTCH)
    • Item Meter Back to Back Minimum Billing (MBTB)
    • Item Meter Back to Back Cost per Copy (CBTB)
    • Item Aggregate Meter Minimum Billing (AMTR)
    • Item Aggregate Meter Cost per Copy (AMCH)

In the Linked Contract Item Charges Listing frame, look at the Amount, Increase and New Amount columns.

  • Amount: This is the amount of the fee that is being charged.
  • Increase: This is the amount by which this fee will increase when the periodic escalation set on the contract is applied. (This can either be a Percentage or a Flat Amount).
    • In this image, the amount already set up on the system is a 10% escalation.
  • New Amount: This is the new amount of the fee once the increase has been added. (Amount + Increase = New Amount)

Review these amounts to make sure they are correct, individual changes to the Increase amount can be made if required.

Save Meter Escalations

  • Click on Save.

  1. A Run Period Escalations message will pop asking you;
    • Are you sure you want to process this escalation?
  2. Click on Yes.

  • The Meter Processed colour will change from yellow to green for the processed period.
  • Period Escalation processing for the upcoming month will now be complete.
  • Click on Back to exit this screen.

Important Notes

Closing off an Escalation without Escalating Contracts

  • In the Period Escalation screen, click on Close if you want to close off a fee/meter escalation without escalating your contracts.

  1. An Escalation Processing message will pop up asking you;
    • Are you sure you want to close the period and not perform the escalations? This action will uncheck all the items.
  2. Click on Yes.

  1. All the contract items to be escalated will be unchecked.

Save Unescalated Contracts

  1. Click on Save.

  1. A Run Period Escalations message will pop up asking you;
    • Are you sure you want to process this escalation?
  2. Click on Yes.

  1. An Input validation message will pop up asking you;
    • No contract items are selected. Are you sure you want to close this escalation period with no escalations applied?
  2. Click on Yes.

  1. You will return to the Periodic Escalation Processing screen.
  2. The Fee/Meter Processed colour will change to green for the processed period.
    • In this image, the Fee processed changed colour to green.

No Fees or Meters to Process

If the period you are processing has no fees and or meter to process;

  1. an Escalation Processing message box will pop up asking;
    • No items exist to be escalated. Do you wish to close this escalation period type?
  2. Click on Yes.