Contracts
Contract Expiry - Lease to Purchase
For expired contracts that remain active, you have the ability to sell off serial numbers that have been selected, if the selected items are internal assets.
- Removes the internal asset from Contract
- Returns the Asset to the Asset Warehouse
- Converts from Asset to Stock
- Requests and Issues the Asset as a Stock Item
- Creates a Sales Invoice
- Prints the Invoice
Ensure the Contract Swap Out Configuration is correctly configured.
Lease to Purchase
Ribbon Select Contract > Contract Expiry
The Contract Expiry Management screen will be displayed.
Your employee user record should be linked to a default site. In this case, the site will auto populate with this default, otherwise the site must be manually selected.
Another site can be selected, if required, and if you have the security rights to access the site.
If All Sites displays here, then you do not have a default site configured on your user record, and need to select the required site.
Upon opening, this screen will default to the Expired status, listing all the serial numbers on contracts that have expired, indicating the state of the serial number. The expiry date is based on the contract start date + contract period.
You can view all contracts, regardless of expiry date, by selecting the All status.
- Select the row(s) of items that you wish to process.
- Multiple items selection is available for assets on the same contract.
- Click on the Purchase to Lease button.
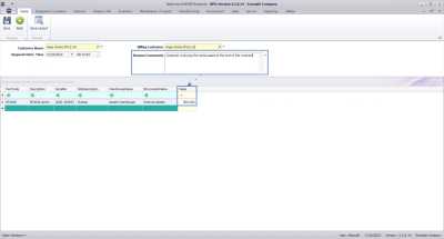
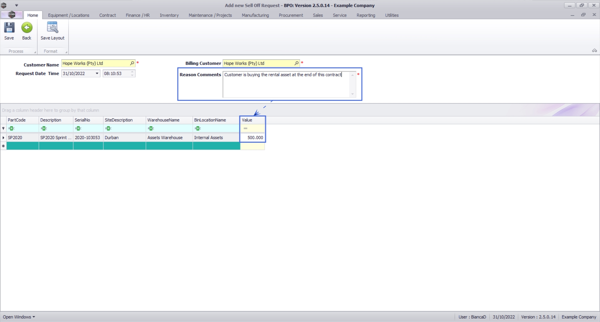
- Customer Name: Search for and select the Main Customer. The customer where the asset is physically.
- A message box will come up asking: Is the billing customer the same as the main customer?
- Click on the Yes button, to auto-populate the Billing Customer field with the same customer selected.
- or
- Click on the No button, to search for and select the Billing Customer where different from the main customer.
- Reason Comments: Type in the reason for this buying back the asset(s) selected.
- Update the Buy Back Value for each item.
Once you have updated the Value for all assets:
- Click on the Save button.
The Sell Off Request Processing message box will come up, noting: Sell Off Request No. [sell off request number] saved successfully.
- Click on the Ok button.
The Sell Off Request Processing screen will close, and the selected items marked as Awaiting Sell Off Request Approval.
Refer toIntroduction to Buy Back Requests for more information relating to processing Sell Off Requests.
MNU.010.004