Contract
Add New Contract
A Contract is a legally binding agreement between two or more parties involving the transfer of goods and / or services for a fee payable at times agreed by both parties.
Contracts in BPO give you the ability to manage your customer billing. You can link the following to a contract:
- 1 or more items (machines or locations)
- 1 or more accessories
- Various Fee Charges, e.g. Service / Rental
- Meter Charges (linked to machines) - Minimum Billing and Unit Charges
- Inclusions (parts, services and / or crafts that are included in the contract package and will not be billed)
- Meter reading contact persons
- Notes and digital contract documentation
Unless the contract type has been set to Exclude from Billing (which is only valid for Short Term contracts), contracts will be made part of the month end billing run, depending on whether:
- Billing Start Dates are correctly set for Fees and / or Meters.
- Meter readings have been captured or set to prior reading - if meters are billed.
- The contract is not suspended.
Contracts need to be Released and Approved in order to be Active. An Active contract is available for processing, such as being included in contract billing runs, can have service centre calls raised against it, an so forth.
If certain amendments are made on a contract, it will move back to Released status and an email will be sent to all users who have the rights to authorise a contract. This will notify them to check and re-approve the amended contract.
The following amendments, to any of the following details, will trigger the contract to be moved back into the Released status:
- Contract Type
- Customer
- Aggregate Billing flag
- If any contract item is added or removed
- If any contract item fee is added or removed
- Change of Billing Customer on a fee or meter
- And the following Contract Item Fee amendments:
- Amount
- Start Date
- End Date
- Escalation %
- Account Code
- COS Account Code
- Invoice Description
- Billing Period
- Billing Cycle
- Finance Party
- Finance Amount
- Note: Zero value fees can be added to contracts with a Finance Amount, in order to process Back to Back transactions where the client is not billed.
To set up a Contract, you will need the following:
- A Customer
- A Location or Machine (asset). The asset can be either a company owned Internal Asset (machine for rental), or a Customer-owned Asset.
- Meters linked to the machine - these are required for meter billing.
In BPO2 you can create various types of and combinations of contracts and billing charges. However, there are certain types contracts that required specific configuration.
Standard Contracts
These are contract types that are generally created, and labelled as Service or Rental, but you could have a combination of service, rental and location items with various standard billing charges on these contracts.
- Service Contract: Machine sold to customer outright / via finance
house.
- A New Deal Sale must be completed in order to create this contract.
- A New Deal Rental must be completed in order to create this contract.
Specialised Contracts
These are contract types that require specific configuration. You may also have a combination of items on these contracts, but the way these contracts are created and billed will be handled differently.
- Prepaid Contract:
- This contract type is to be used where a set meter charge was paid ahead of contract creation, and meters are not billed until their usage limit / duration is reached. Once the prepaid portion of the contract expires either by duration or usage, aggregate billing set up on the contract commences.
- Aggregate Billing will group all of the same type of charges that exist across multiple items on the contract into a single charge on the contract invoice. This is used in high volume environments where multiple machines exist on a contract.
Ribbon Select Contract > Contracts
The Contract Listing screen will be displayed.
Your employee user record should be linked to a default site. In this case, the site will auto populate with this default, otherwise the site must be manually selected.
Another site can be selected, if required, and if you have the security rights to access the site.
If All Sites displays here, then you do not have a default site configured on your user record, and need to select the required site.
Upon opening, this screen will default to the Active status, listing all the Active contracts for the selected site.
- Click on the Add button.
The Add a new Contract screen will be displayed.
Contract Info Panel
Upon opening this screen, the Info panels are docked, with the Contract Info panel at the fore. If not, click on the Contract Info tab.
- Contract No:
- If this field is greyed out, then your system is configured to auto generate the contract number upon saving the contract. This is generated by the system (if the Auto Contract flag is selected in BPO Configurator).
- Contract Type
User defined field to define the type of contract, which is selected when setting up the Contract Type configuration, and in turn, selected when creating a new contract. Defaults configured on the Contract Type configuration will pull through to the contract, such as contract duration, selectable fee types, invoice numbering, etc.: Click on the drop-down arrow and select the Contract Type, e.g. Cost per Copy.
For Prepaid Contracts:- This is used when creating a Prepaid / Life Based contract.
- Before you select the Contract Type, you will note that the Life Based Billing tab is currently docked on the left side of the screen.
- In the Contract Type field, Prepaid Contract must be selected from the drop-down menu.
- After selecting the Prepaid Contract option, the Life Based Billing tab will move to the bottom of the screen.
- Contract Class
Additional user defined fields to classify the contract, which is viewable in the Period and Ad-hoc Escalation screens.: Click on the drop-down arrow and select the Contract Class - Contract Category
Additional user defined fields to categorise the contract, which is viewable in the Period and Ad-hoc Escalation screens.: Click on the drop-down arrow and select the Contract Category - Start Date: This will auto populate with the current date, but you can click on the drop-down arrow and use the calendar function to select an alternative date.
- End Date: This will auto populate 5 years from the start date, but you can click on the drop-down arrow and use the calendar function to select an alternative end date if required.
- Note: If this is an evergreen contract, set your end date to 31/12/2999
- Period: This will auto populate when the Contract Type is selected but you can either type in or use the arrow indicators to select an alternative period (life span of the contract).
- Period Type: This will auto populate when the Contract Type is selected but you can click on the drop-down arrow and select an alternative period type (measure relating to the lifespan), e.g. months.
- Department: Click on the drop-down arrow and select the department.
- Contract Manager: Click on the drop-down arrow and select the contract manager.
- Salesman: Click on the drop-down arrow and select the salesman.
- Aggregate Billing: Click on this check box if the customer will receive aggregate billing.
For Aggregate Billing Contracts:- This is used when creating an Aggregate contract or Prepaid / Life Based contract.
- Note that the Aggregate tab is currently docked on the left side of the screen.
- Select the Aggregate Billing check box.
- The Aggregate tab will move to the bottom of the screen.
- Hide Fee Detail: Select this option if you don't want to show individual contract invoice fee amounts on the customer invoice.
Customer Info Panel
- When you have finished editing the contract info details, click on the Customer Info tab.
The Customer Info panel will move to the fore.
- Customer: Click on the search button and select the customer from the Select a customer for this contract pop up screen.
- Address: This will auto populate when the Customer is selected but you can click on the search button and select an alternative address from the Select an address for this contract pop up screen.
- Order No: Type in the customer order number if required.
- Required: Only select this check box if the client must supply an order number before a technician is sent to site.
- Location: Click on the drop-down arrow and select the contract location from the menu.
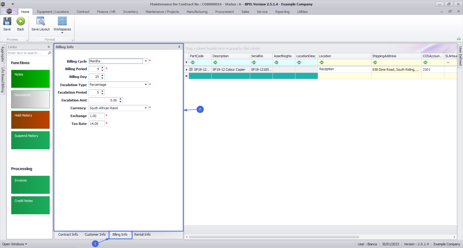
Billing Info Panel
- When you have finished editing the contract info details, click on the Billing Info tab.
The Billing Info panel will move to the fore.
- Note: Most of these details will auto populate but they can be changed, as explained below.
- Billing Cycle: Click on the drop-down arrow and select the billing cycle (billing frequency, e.g. monthly).
- Billing Period: This is the period when the contract will be billed for the first time. Type in or use the arrow indicators to select the period number.
- Note: The Billing Period relates to the financial period of the company e.g. if the company's financial year ends on 31 December and a contract is to be billed in February, the Billing Period would be 2.
- Billing Day: The Billing Day can be used if you are billing different contracts on different days or can be used as a filter in the Contract Billing screen. The Billing Day is limited to 31. Type in the day that the customer will be billed (e.g. on the 25th of each billing cycle) otherwise leave as 0.
- Escalation Type: Search for and select an escalation type (usually percentage is used).
- Escalation Amount: Type in the escalation amount, depending on the escalation type selected (e.g. 10 if the escalation should be 10%).
- Escalation Period: Type in the financial month at which the system should escalate the contract.
- Note: The Escalation Period relates to the financial period of the company e.g. if the company's financial year ends on 31 December and a contract is to be escalated in March, the Escalation Period would be 3. If the escalation is on the anniversary of the contract, then use the same financial period as the billing period.
- Currency: The system will auto populate with the currency already set up on the customer, but you can click on the drop-down arrow and select an alternative currency if required.
- Note: For foreign currency contracts, all fee and meters charges must be set up in the currency selected e.g. type in the Dollar amount if the currency is USD.
- Exchange: The system will auto populate with the exchange rate set up in the system, but you can type in an alternative exchange rate.
- Tax Rate: The system will auto populate with the tax rate set up in the system, but you can type in an alternative tax rate.
Rental Info Panel
This is used where a New Deal Rental was processed on the system and is a tool for calculating the rental amount for the deal on the contract, especially where the deal is financed and the correct repayment is claimed from the customer and paid to the finance house.
- Click on the Rental Info tab.
The Rental Info panel will move to the fore.
- Order No: Search for and select the sales order created for the New Deal Rental.
You will note that the Order No and a number of fields auto populate once the Order Number has been selected.
- Order Value: Upon selection of the Sales Order Number, this value will populate with the total from the Sales Order (including VAT). This field is read only and cannot be changed.
- Contract Value: Upon selection of the Sales Order Number, this value will populate with the total from the Sales Order (including VAT). You can amend this value if the Contract Value differs due to additional costs not logged on the originating Sales Order.
- Period Type: Use the drop down list to select the rental period type. This field correlates to Rent Period. For example, you might set this field to Months where you are noting the number of months for the rental period, e.g. 60 months.
- Rent Period: Type in or use the spin edit to set the number related to the Period Type above, e.g. 60 months.
- Interest Period: Use the drop down list to select whether the Interest Period is Fixed or Variable.
- Interest Rate: Upon selection of the Sales Order Number, this value will populate with the rate as configured in Interest Rates. This can be changed by typing into the field or using the spin edit.
- Interest Variance: This variance relates to Variable interest method. Type in or use the spin edit to set this value, if required.
- Computed Rental: Upon selection of the Sales Order Number, this value will populate with the total from the Sales Order (including VAT). This field is read only and will only change upon calculation of the rental as noted further down.
At this point, you can calculate the Applied rental.
- Click on the Recalculate Rentals button.
- The Computed Rental and Applied Rental values will repopulate according to the details provided.
- Rental Factor: If you will be applying a rental factor, type in or use the spin edit to set the value.
- Click on the Recalculate Rentals button.
- The Applied Rental value will repopulate according to the details provided.
- Note: Type in any notes you have regarding this rental calculation.
- You can now update the rental fee on the relevant item(s) on the contract.
Aggregate Billing Panel
This is used when creating an Aggregate contract or Prepaid / Life Based contract.
- Note that the Aggregate tab is currently docked on the left side of the screen.
- Select the Aggregate Billing check box.
- The Aggregate tab will move to the bottom of the screen.
Life Based Billing Panel
- Before you select the Contract Type, you will note that the Life Based Billing tab is currently docked on the left side of the screen.
- In the Contract Type field, Prepaid Contract must be selected from the drop-down menu.
- After selecting the Prepaid Contract option, the Life Based Billing tab will move to the bottom of the screen.
Contract Items Frame
- Right click anywhere in the row of the Contract Items frame.
- A Process menu will pop up.
- From this menu, you can:
- Add a new machine item
- Add a new location item
- Delete a contract item
Add New Machine Item
Where you have a serialised item that requires maintenance or service, the item can be linked to the contract.
- Click on Machine - Add New Machine Item.
- The Select a new item pop up screen will appear, listing all customer assets sold to or created against this customer; or rental assets issued to this customer.
- Select the row of the item that you wish to link to this contract.
- Click on Ok.
- The following columns will auto populate according to your item selection:
- Part Code
- Description
- Category Description
- Model No if configured on the asset's part code
- Serial No
- Asset Register No if configured on the asset
Note: The LocationDesc column will not be populated as this is a Machine (asset) Contract item and not a Location Contract Item.
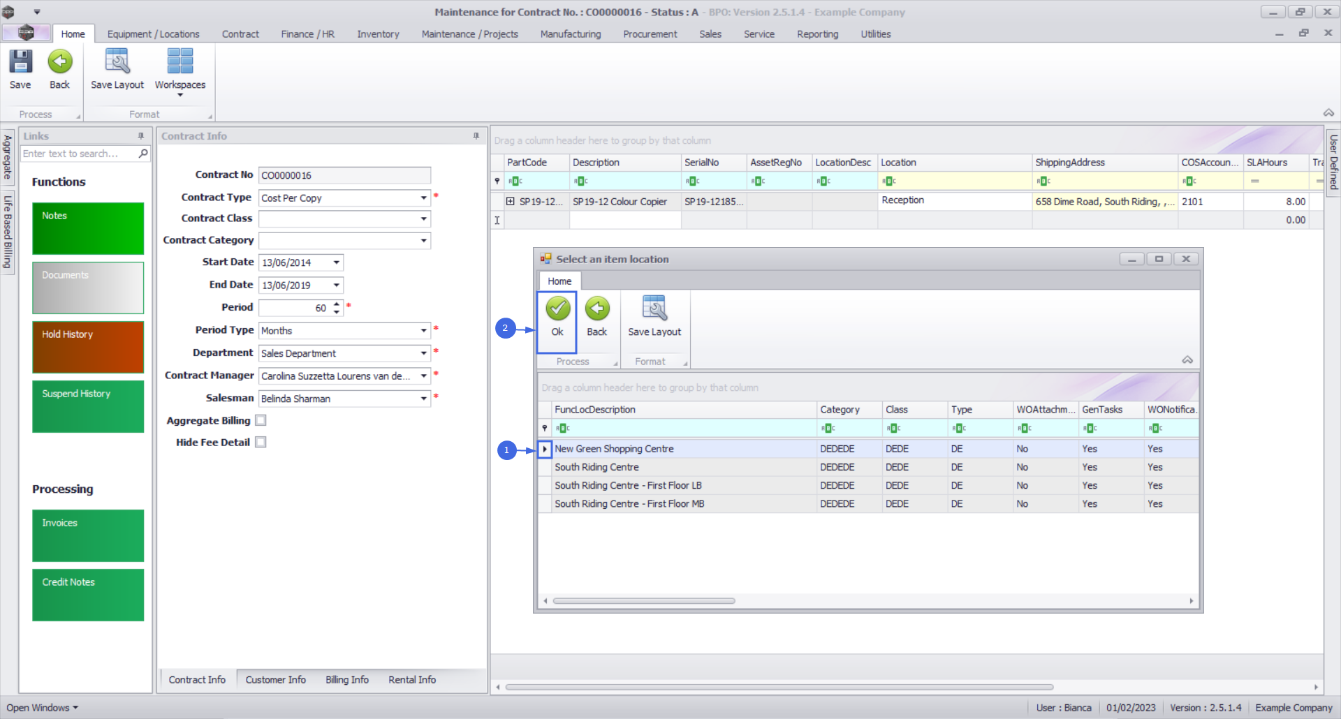
Add New Location Item
Instead of linking a serialised item, you have the ability to link a location to the contract. This can be used where a room or building requires maintenance or service.
- Click on Location - Add New Location Item.
- The Select a new item pop up screen will appear, listing all customer locations.
- Select the row of the item that you wish to link to this contract.
- Click on Ok.
- The following columns will auto populate according to your item selection:
- LocationDesc
- Description
- Category Description
- Model No if configured on the asset's part code
- Serial No
- Asset Register No if configured on the asset
Note: The PartCode, Description, Category Description, Model No, Serial Number, and Asset Register No columns will not be populated as this is a Location Contract item and not a Machine (asset) Contract Item.
Contract Item Main Details
Whether you are linking a Machine or Location, the following item details should be configured.
Link Location
This is the location of the contract item, e.g. Reception, used to assist the technician with finding the item on site.
- Click in the Location text box.
- Type in a Location for this item.
Link Shipping Address
This is the physical address where the contract item is.
A new company config flag (AutoUpdateShippingAddress) is available in BPO2 v2.5.0.8 (or higher) to control automated shipping address updates in BPO2 between contract items and equipment shipping addresses/ functional location shipping address and ensures the shipping address correlates to contract items shipping address. When you update the shipping address on a contract the shipping address will reflect on the asset or functional location. If the user updates the asset or functional location’s shipping address, the shipping address will reflect on the contract item.
- Click in the Shipping Address text box.
- An ellipsis button will be revealed.
- Click on this button to display the Select a shipping address pop up screen.
- Select the rowof the shipping address that you wish to link to this item.
- Click on Ok.
- Scroll right to view the remaining columns in the Items frame.
Link COS Account Code
- Click in the COS Account Code text box.
- Type in the Cost of Sales account code to be used for WIP (Work In Progress) transaction postings (non-billable toner and spare parts issued as contract included items).
Link SLA Hours
- Click in the SLA Hours text box.
- Type in or use the arrow indicators to select the required call response time (in hours) if applicable.
- Note 1: If this is set up, SLA will apply every time a call is logged against the contract / contract item. SLA will be calculated based on the shift pattern (customer's trading hours) e.g. if the trading hours are from 8am - 5pm and a call is logged at 4pm, SLA will start calculating at 4pm and stop at 5pm and resume the following day at 8am.
- Note 2: For SLA to work, the shift must be set up in BPO Configurator and linked to the customer.
- Note 3: The SLA Monitoring Service must be installed, configured and running to fully utilise this functionality.
Link Travel Radius and Travel Charge
If you need to ensure travel is charged each time a call is raised for the contract item, set up a Travel Radius (distance) and Travel Charge Rate (per km). Also see Travel Radii.
- Click in the Travel Radius text box.
- Type in or use the arrow indicators to select the distance in km to and from the client, if this travel is to be billed every time a call is logged. If travel is included, then set this to 0.
- Note: Travel can always be billed separately, if required.
- Click in the Travel Charge Rate text box.
- Type in or use the arrow indicators to select the travel charge rate (e.g. Rand per kilometre).
- Note: If you input a non-zero value, each time a call is logged against the contract item and the technician travels outside the specified Travel Radius, the Travel Charge Rate will be applied. You will not be able to close the call until the travel charges incurred are invoiced.
- The Is Extra flag is to indicate whether the item is an accessory to the main item on contract.
- The Status field is static and there to show you the that the item is active.
Contract Item Additional Details
Whether you are linking a Machine or Location, the following item details should be configured, where applicable.
- Here you can click on four different tabs to add or edit:
- Item Fees: periodic charges e.g. monthly
- Item Meters: meter usage charges
- Item Inclusions: non billable items that are included in the contract
- Item Contacts: the contact person - per machine.
Item Fees
- The Item Fees frame displays Contract Item Fees that can be linked or are linked to a contract item. Note that the fee types available for selection are dependant on the fees configured for the selected contract type.
- Linked Item Fees will be included on the contract invoice during contract billing, where within the period defined.
Add Item Fee
-
Marked: Click on the check box in front of the Item Fee Type to be charged on the contract item.
Billing Details
- Charge Amount: Type in or use the arrow indicators to select the fee amount to be charged.
- Account Code: This will auto populate with the Sales GL Account code set on the fee as configured for the contract type. This code can be changed if required, but ensure a valid general ledger code is used.
- COS Account Code: This will auto populate with the Sales GL Account code set on the fee as configured for the contract type. This code can be changed if required, but ensure a valid general ledger code is used.
- Invoice Description: Type in the description to be used for this fee on the invoice. The description will reflect on the contract invoice.
- Scroll right to view the remaining columns in this frame.
Billing Period Details
- Start Date and End Date: These will auto populate according to the contract start date and end date selected in the Contract Info panel. You can click on the drop-down arrow and use the calendar function to select an alternative start and end date if required.
- Note: Take note that the contract fee will only bill from the start date, and will stop billing at the end date.
- Period & Period Type: These fields will auto populate according to the contract start and end date recorded in the Contract Info panel. You can click on the text boxes and either type in or use the drop-down arrows to select an alternative period and period type if required.
- Billing Cycle: This will auto populate according to the contract billing cycle recorded in the Billing Info panel. You can click on the text boxes and either type in or use the drop-down arrow to select an alternative billing cycle if required.
- Billing Period: This will auto populate according to the contract billing period recorded in the Billing Info panel. You can click on the text boxes and either type in or use the drop-down arrow to select an alternative billing period if required.
- Scroll right to view the remaining columns in this frame.
Escalation Details
- Escalation Period: This will auto populate according to the escalation period recorded in the Billing Info panel. You can click on the text boxes and either type in or use the drop-down arrow to select an alternative escalation period if required.
- Escalation Type: This will auto populate according to the escalation type recorded in the Billing Info panel. You can click on the drop-down arrow in the text box to select an alternative escalation type if required.
- Escalation Amount: This will auto populate according to the escalation amount recorded in the Billing Info panel. You can click on the text box and either type in or use the arrow indicators to select an alternative escalation amount if required.
Billing Customer
- Only populate these 2 fields if another party (a separate billing customer) is going to pay the Item Fees on behalf of the customer.
- If these fields are left blank, BPO will bill the customer linked to the contract.
- Note 1: BPO only supports different billing customers on an aggregate contract from BPO v2.3.0.4.
- Note 2: Follow the next 2 steps only if you wish to link another customer as the billing customer.
- Click in the Customer Code text box.
- An Ellipsis button will be revealed.
- Click on this button to display the Select a billing customer pop up screen.
- Click on the row selector in front of the Billing customer that you wish to link to this contract
- Click on Ok.
- Customer Name: Once you have selected the customer code, the customer name will auto populate with the customer name linked to that code on the system.
Back to Back / Finance Details
- These fields should only be populated if there is a Back to Back Deal with a third party who is set up on BPO as a Supplier.
- Follow the next 2 images only if you wish to link a supplier for rental back-to-backs (finance house bills company & company bills client).
- Click on the Supplier Code text box to reveal an Ellipsis button.
- Click on this button to display the Select a finance party pop up screen.
- Click on the row selector in front of the Supplier that you wish to link to this item.
- Click on Ok.
- Supplier Name: This will auto populate once the supplier code has been selected.
- Finance Amount: Click in this text box and either type in or use the arrow indicators to select the finance amount.
Additional Details
- Suppress on Invoice: Only select this if you wish to hide the item fee information on the invoice.
- Comment: Click in this text box and type in a comment regarding this contract fee, if required.
- Order No: Type in a customer order number relevant to this item, if required. This will be displayed on the contract invoice.
- Status: This field will be set to A (Active) once the fee has been saved, and is static.
- Amend Date: This shows the date the item was last modified and the field is static.
- The 'Add an Item Fee' process is now complete.
Additional Item Fees
- Scroll back to the Marked column.
- You can now set up additional fees by following the above process, if required, before moving on to the next frame.
- This shows the total amount of all Item Fees charged on the contract item.
Item Meters
Meters charges can only be configured on Machine Items (assets).
The meter types available for selection are dependant on the meters configured for the selected contract type, and where the relevant meters are linked to the selected asset.
To avoid linking meter definitions to items every time you want to add items on a contract, link meters to the part codes of the items. This way, when new items are received / adjusted into stores, they will already have meters linked to them. This will not apply to items that are already in stores prior to this step.
- Click on the Item Meters tab.
- Marked: Click on the check box in front of the name of the Meter to be billed on this contract.
Meter Header and Minimum Billing Details
- Start Reading: Type in the start reading of the meter. This will be the reading taken from the contract item at the point of installation
- Reading Date: Click in this text box to display the calendar function, use this to select the reading date that corresponds to the Start Reading.
- Min Billing: Type in the minimum billing amount (in Rand value).
- Minimum billing is a fixed charge; charged on copies up to and including the Minimum Quantity. For example, a minimum billing fee of R250 for a minimum quantity of 1000 copies means R250 will be charged for any number of copies made from the first copy up to and including 1000.
- If no minimum billing should be applied, leave the MinBilling and MinQuantity fields as 0.
- For a more detailed explanation, read this important note on Minimum Billing and Meter Charge Setup
- Min Quantity: Type in the minimum quantity (the copies that are included in the minimum billing amount).
- Account Code: This will auto populate with the Sales GL Account code set on the meter as configured for the contract type. This code can be changed if required, but ensure a valid general ledger code is used.
- COS Account Code: This will auto populate with the Sales GL Account code set on the meter as configured for the contract type. This code can be changed if required, but ensure a valid general ledger code is used.
- Scroll right to view the remaining columns in this frame.
Escalation Details
- Escalation Period: This will auto populate according to the escalation period recorded in the Billing Info panel. You can click on the text boxes and either type in or use the drop-down arrow to select an alternative escalation period if required.
- Escalation Type: This will auto populate according to the escalation type recorded in the Billing Info panel. You can click on the drop-down arrow in the text box to select an alternative escalation type if required.
- Escalation Amount: This will auto populate according to the escalation amount recorded in the Billing Info panel. You can click on the text box and either type in or use the arrow indicators to select an alternative escalation amount if required.
Billing Customer
- Only populate these 2 fields if another party (a separate billing customer) is going to pay the Item Fees on behalf of the customer.
- If these fields are left blank, BPO will bill the customer linked to the contract.
- Note 1: BPO only supports different billing customers on an aggregate contract from BPO v2.3.0.4.
- Note 2: Follow the next 2 steps only if you wish to link another customer as the billing customer.
- Click in the Customer Code text box.
- An Ellipsis button will be revealed.
- Click on this button to display the Select a billing customer pop up screen.
- Click on the row selector in front of the Billing customer that you wish to link to this contract
- Click on Ok.
- Customer Name: Once you have selected the customer code, the customer name will auto populate with the customer name linked to that code on the system.
Back to Back / Finance Details
- These fields should only be populated if there is a Back to Back Deal with a third party who is set up on BPO as a Supplier.
- Follow the next 2 images only if you wish to link a supplier for rental back-to-backs (finance house bills company & company bills client).
- Click on the Supplier Code text box to reveal an Ellipsis button.
- Click on this button to display the Select a finance party pop up screen.
- Click on the row selector in front of the Supplier that you wish to link to this item.
- Click on Ok.
- Supplier Name: This will auto populate once the supplier code has been selected.
- Finance Amount: Click in this text box and either type in or use the arrow indicators to select the finance amount.
Additional Details
- Order No: Type in a customer order number relevant to this item, if required. This will be displayed on the contract invoice.
- Status: This field will be set to A (Active) once the fee has been saved, and is static.
- Amend Date: This shows the date the item was last modified and the field is static.
Add Meter Levels
- Scroll left to return to the Marked column.
- Right click in the row of the 'active' item you wish to add a meter level to.
- In this image the Mono meter has been selected.
- A Process menu will pop up.
- Click on Add - Add a level.
Add Meter Levels - For A Meter with Minimum Billing
- The Meter Charges frame will be expanded.
- In this image, the mono meter has a minimum billing set up of a R250 charge for the first 1000 copies (Minimum Quantity). BPO calculates the usage charges by first calculating the minimum billing set up. In this example, it means in BPO, a fixed charge of R250 will be applied for any number of mono copies made on this contract item the first copy up to and including 1 000 thereafter a unit charge per copy will be applied i.e from 1001.
- From Quantity: This is the number from which the unit charge will be effective.
- The first row in the Meter Charges matrix, is static at 0. This means if there is minimum billing set up on the meter, the first row looks incorrect as the From Quantity field is static at 0.
- If there is minimum billing set up on the meter, BPO does not read the From Quantity in the first row as 0 (although it displays as 0) but starts counting from (Minimum Quantity + 1). In this case, since (minimum billing level) is up to and including 1000, BPO will start counting from 1001.
- For a more detailed explanation, read this important note on Minimum Billing and Meter Charge Setup.
- Major Currency Charge: (only viewable for standard meter set up) Once the Unit Charge has been input as cents, the Major Currency Charge will automatically round the value to two decimal places.
- Unit Charge: Type in the unit charge for the meter (charge per copy) - this needs to be input as the cents value.
- Finance Amount: This should only be populated if there is a Back to Back Deal with a third party who is set up in BPO as Supplier.
Add Meter Levels - For A Meter with No Minimum Billing
- The Meter Charges frame will be expanded.
- Note: The Colour meter will be used as an example.
- There is no minimum billing set up on this meter. This means the usage calculation will only be based on what's set up in the Meter Charges matrix.
- From Quantity: This is the number from which the unit charge will be effective.
- The first row in the Meter Charges matrix, is static at 0.
- For a more detailed explanation, read this important note on Minimum Billing and Meter Charge Setup.
- Finance Amount: This should only be populated if there is a Back to Back Deal with a third party who is set up in BPO as a Supplier.
- Major Currency Charge:Once the Unit Charge has been input as cents, the Major Currency Charge will automatically round the value to two decimal places.
- Unit Charge: Type in or use the arrow indicators to select the unit charge for this additional meter (charge per copy) - this needs to be input as the cents value. This charge will usually increase with each new level.
Add Meter Levels - For A Meter with No Minimum Billing
- The Meter Charges frame will be expanded.
- Note: The Colour meter will be used as an example.
- There is no minimum billing set up on this meter. This means the usage calculation will only be based on what's set up in the Meter Charges matrix.
- From Quantity: This is the number from which the unit charge will be effective.
- The first row in the Meter Charges matrix, is static at 0.
- For a more detailed explanation, read this important note on Minimum Billing and Meter Charge Setup.
- Finance Amount: This should only be populated if there is a Back to Back Deal with a third party who is set up in BPO as a Supplier.
- Major Currency Charge:Once the Unit Charge has been input as cents, the Major Currency Charge will automatically round the value to two decimal places.
- Unit Charge: Type in or use the arrow indicators to select the unit charge for this additional meter (charge per copy) - this needs to be input as the cents value. This charge will usually increase with each new level.
Add an Additional Charge Level
- Right click anywhere in the row of the item that you wish to add anothermeter level to. (You can do this whilst the meter charges matrix is open or closed).
- The Process menu will pop up again.
- Click on Add - Add a level.
- A second level has now been added to the Meter Charges matrix.
- From Quantity: Type in or use the arrow indicators to select the number of copies from which this charge will be effective.
- For a more detailed explanation, read this important note on Minimum Billing and Meter Charge Setup.
- Finance Amount: This should only be populated if there is a Back to Back Deal with a third party who is set up in BPO as a Supplier.
- Unit Charge: Type in or use the arrow indicators to select the unit charge for this additional meter (charge per copy). This charge will usually increase with each new level.
- Repeat this process to add more meter charges as required.
- When you have finished working in the Meter Charge Levels, click on the Hide button to close the sub grid.
Delete A Meter Level
- The final option in the Add Meter Level Process menu is Delete the Charge.
- Right click in the row of the meter level that you wish to delete from the meter.
- The Process menu will pop up.
- Click on Delete - Delete the Charge.
- The selected meter level will now be removed from the Meter Charges matrix.
- Click on the Hide button to close the Meter Charges matrix.
Item Inclusions Frame
- Click on the Item Inclusions tab.
The Item Inclusions frame will be expanded.
- In the Item Inclusions frame, you can add all Contract Inclusions (items which are included in the contract and not billed separately).
- These are tasks, items, actions, services, etc. that are specifically “included” in the contract and are covered by a set contract fee agreed between the customer and service provider.
- Although they are included, you can have a breakdown of each individual inclusion. This breakdown is achieved by utilising the Link Fee panel within the Item Inclusion panel. For more information, refer to the Link Fee topic.
Add Item Inclusions
- Right click anywhere in a row of the Item Inclusions frame.
- A Process menu will pop up with the following options:
- Part:Add Part Inclusion
- BOM:Add Bill Of Materials Inclusion
- Craft:Add Craft Inclusion
- Service:Add Service Inclusion
- Link Fee:Link A Fee To An Inclusion
- Delete:Delete Inclusion
Add Part Inclusion
- Click on Part - Add Part Inclusion.
- An Input Validation message box will pop up asking:
- Are you sure you want to add a part inclusion to this item - [Serial Number or Location Description]?
- Click on Yes.
- A Select a part screen will pop up.
- Click on the row selector in front of the part you wish to add to this contract as an inclusion
- Click on Ok.
- The selected part will be added to the Item Inclusion frame.
- Code: This field will auto populate with the code of the selected item.
- Description: This field will auto populate with the description of the selected item.
- SLA Type: This field will auto populate with the SLA type of the selected item.
- Quantity: Type in the quantity included for the selected part.
- Fee Type: This field will only be populated if you link a fee to the inclusion.
Add Bill of Materials Inclusion
- Right click anywhere in a row of the Item Inclusions frame.
- The Process menu will pop up.
- Click on BOM - Add BOM Inclusion.
- An Input Validation message box will pop up asking:
- Are you sure you want to add a BOM inclusion to this item - [Serial Number or Location Description]??
- Click on Yes.
- A Select a bill of material screen will pop up.
- Click on the row selector in front of the BOM you wish to add to this contract as an inclusion.
- Click on Ok.
- The selected BOM will be added to the Item Inclusions frame.
- Code: This field will auto populate with the code of the selected item.
- Description: This field will auto populate with the description of the selected item.
- SLA Type: This field will auto populate with the SLA type of the selected item.
- Quantity: Type in the quantity included for the selected BOM.
- Fee Type: This field will only be populated if you link a fee to the inclusion.
Add Craft Inclusion
- Right click anywhere in a row of the Item Inclusions frame.
- The Process menu will pop up.
- Click on Craft - Add Craft Inclusion.
- An Input Validation message box will pop up asking:
- Are you sure you want to add a Craft inclusion to this item - [Serial Number or Location Description]?
- Click on Yes.
- A Select a craft screen will pop up.
- Click on the row selector in front of the craft you wish to add to this contract as an inclusion.
- Click on Ok.
- The selected Craft will be added to the Item Inclusions frame.
- Code: This field will auto populate with the code of the selected item.
- Description: This field will auto populate with the description of the selected item.
- SLA Type: This field will auto populate with the SLA type of the selected item.
- Quantity: Type in the number of hours included for the selected Craft.
- Fee Type: This field will only be populated if you link a fee to the inclusion.
Add Service Inclusion
- Right click anywhere in a row of the Item Inclusions frame.
- The Process menu will pop up.
- Click on Service - Add Service Inclusion.
- An Input Validation message box will pop up asking:
- Are you sure you want to add a Service inclusion to this item - [Serial Number or Location Description]?
- Click on Yes.
- A Select a service screen will pop up.
- Click on the row selector in front of the service you wish to add to this contract as an inclusion.
- Click on Ok.
- The selected Service will be added to the Item Inclusions frame.
- Code: This field will auto populate with the code of the selected item.
- Description: This field will auto populate with the description of the selected item.
- SLA Type: This field will auto populate with the SLA type of the selected item.
- Quantity: Type in the quantity included for the selected Service.
- Fee Type: This field will only be populated if you link a fee to the inclusion.
- Note: You can add more than one of each type of item inclusion to the contract.
Link a Fee to an Inclusion
- Right click in the row of the item inclusion that you wish to link a fee to.
- In this image IT Technician has been selected.
- The Process menu will pop up.
- Click on Link Fee - Link Fee to this Inclusion.
- A The Fee Lookup List screen will pop up.
- Click on the row selector in front of the fee you wish to add to this inclusion.
- Click on Ok.
- Note:Only the fees that you selected in the Item Fees Frame will be displayed in this screen, and the fee can only be linked to one inclusion.
- The The Fee Type field will be populated with the selected fee type.
- In this image, S - Service was selected, since the selected inclusion is covered by the Service Fee, in this example.
View the linked Inclusion on the Fee Detail
Note: that for this step you will need to save the contract first and then come back to view the Fee's linked Inclusion.
- Click on the Item Fees frame.
- Click on the Expand button on the fee you linked to an inclusion.
- The Fee Inclusions frame will be displayed.
- You can now view the details of the inclusion.
- You can change the Quantity of the inclusion in this frame if required.
Delete Inclusion
- Another option in the Item Inclusions Process menu is Delete Inclusion.
- Right click in the row of the item inclusion that you wish to delete from the contract.
- In this image INST - Installation Fee has been selected.
- The Process menu will pop up.
- Click on Delete - Delete Inclusion.
- An Input Validation message box will pop up asking:
- Are you sure you want to delete this item inclusion - [Serial Number or Location Description]?
- Click on Yes.
- The selected item will now be removed from the Item Inclusions frame.
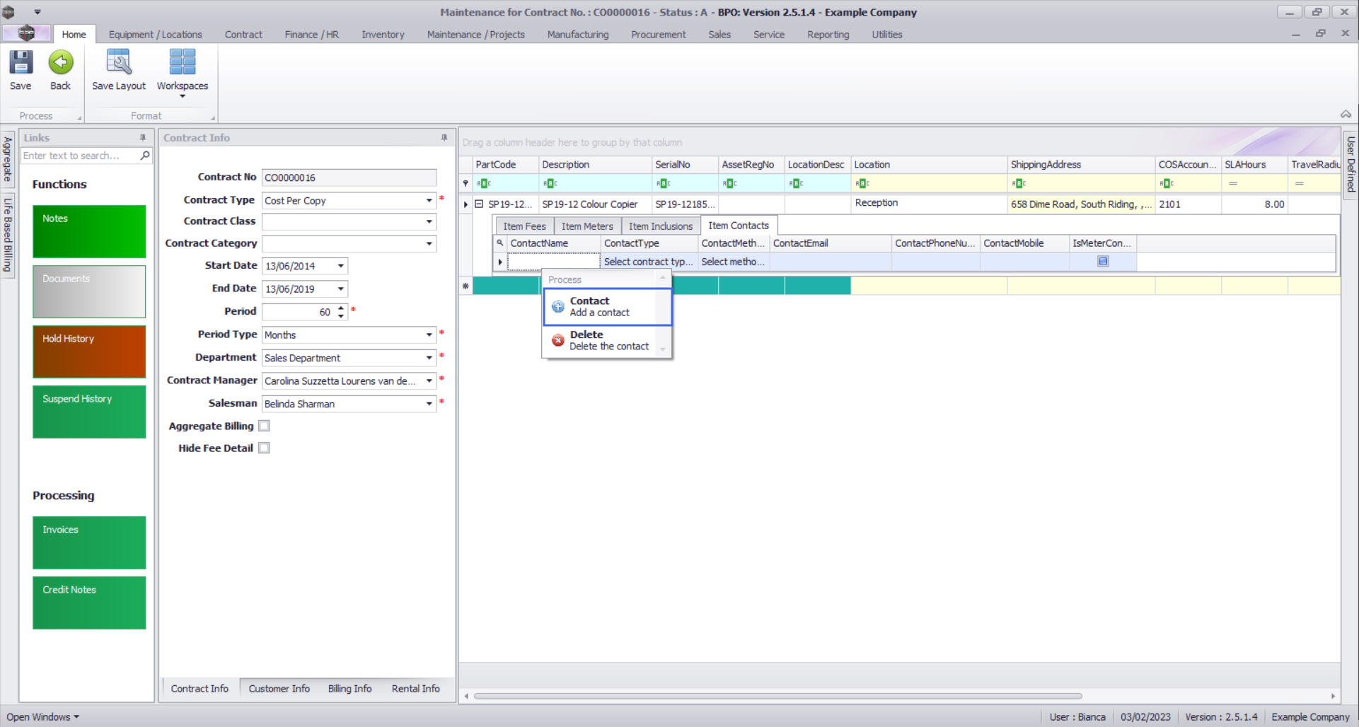
Item Contacts
- Ensure you have the contract item selected and then click on the Item Contacts tab.
- The Item Contacts frame will be expanded.
You can add up to 3 types of contacts, depending on your requirements:
- Manager Contact: the client contact who manages the contract or relevant contract item
- Meter Clicks Contact: the client contact who will provide meter readings.
- User Contact: the client contact who can be called with regards to user queries.
Add a Contact
- Right click anywhere in the first row of the Item Contacts frame.
- A Process menu will pop up.
- Click on Contact - Add a contact.
- A Process Validation message box will pop up asking:
- Are you sure you want to add a contact to this item - [Serial Number or Location Description]?
- Click on Yes.
- A Select a contact pop up screen will appear.
- Click on the row selector in front of the contact you wish to add.
- Click on Ok.
- Contact Name: This will now be populated with the selected contact's name.
- Contact Email: This will auto populate with the email address already set up on the selected contact.
- Contact Phone Number:This will auto populate with the phone number already set up on the selected contact.
- Contact Mobile: This will auto populate with the mobile number already set up on the selected contact.
- Click in the Contact Type text box to reveal a drop-down arrow.
- Click on this arrow to display a Contact Type drop-down menu.
- Click on the contact type you wish to assign to this Item.
- Click in the Contact Method text box to reveal a drop-down arrow.
- Click on this arrow to display a Contact Method drop-down menu.
- Click on the preferred contact method you wish to use.
- In this image Email has been selected.
- Is Meter Contact: Select this check box for the main meter contact - this is important where meter charges have been linked to the contract item, as this contact will display in the Meter Capture screens (Unprocessed Meters and Meter Usage) and will be used when sending Meter Reading Email Requests.
- You can add further contacts to this frame by right clicking anywhere in a row of the Item Contacts frame and following the same process as above.
- In this image a second contact has been added.
Delete a Contact
- You can also delete a contact if required.
- Right click in the row of the contact you wish to delete.
- The Process menu will pop up.
- Click on Delete - Delete the contact.
- A Delete Row message box will pop up asking:
- Are you sure you want to delete this item contact [Serial Number or Location Description]?
- Click on Yes.
- The contact has now been deleted from the Items Contacts frame.
Delete Contract Item
- You can delete a contract item if required.
- Right click in the row of the contract item you wish to delete.
- The Process menu will pop up.
- Click on Delete - Delete Item.
- A Delete Row message box will pop up asking:
- Are you sure you want to delete this row for item [Serial Number or Location Description]?
- Click on Yes.
- The contract item has now been deleted from the Contract Parts frame.
User Defined Fields
The inclusion of User Defined Fields is to provide more information within the Asset, Contract, Customer and Location modules so that associated work/processes can be carried out more efficiently. It will serve as connective tissue between contracts and call center functions to improve call center performance by having readily accessible information.
- Click on the User Defined dock panel tab to open the panel
Add New Custom Field
New User Defined Customer Fields can be created from here. Any User Defined field created will be available for update on all contracts.
- Right click in User Defined panel and select Add New Custom Field
- Type in a Code and Description for the new User Defined Field.
- Select the Input Type.
- Click on the Save button.
Add Lookup Items
For Lookup Input Variables - the right click context menu includes the option to add items to the Lookup List.
- Right click on Lookup input type Custom Field and select Add new lookup item (you may need to scroll down).
- Type in the lookup item Code and Description.
- Click on the Save button.
Update Custom Field
This will update the detail for the User Defined Field for this contract.
- Variable Value: Type in, pick from the Lookup List or Toggle Yes/No depending on the Input type.
Save the Contract
- When you are done, click on Save.
- The contract will be saved and you will return to the Contract Listing screen where the status defaults to Active, or will be set to the Status you last selected.
- Click on the drop-down arrow in the Status field and select the relevant status.
- New contracts can be found within the New contract status listing screen.
- From here, the contract will need to be Released and then Approved before it becomes active.
- Edited contracts may either remain in Active status or move to Released status in order for changes to be reviewed before Approval depending on the change made.
MNU.112.049