Sales

Credit Notes - Print Process

The first time a credit note is printed, it will state: Tax Credit Note. Each time thereafter, it will state Copy - Tax Credit Note.

When using the  'Email' option to send a Credit Note, it will be emailed via the BPO Email Service on the server and not from Microsoft Outlook on your desktop.

Ribbon Access:   Sales   >   Credit Notes

  1. The Sales Credit Notes listing screen will be displayed.
  2. Select the Site where the credit note was created.
    • The example has Durban selected.
  3. Select the Status for the credit note you wish to print.

    A Credit Note can only be printed when in the Approved or Printed status.

    • The example is printing an Approved credit note.
  4. Click on the row of the Credit Note you with to print.
  5. Click on Print.

  1. The Select the option as desired screen will display.
    • Print Credit Note will open the credit note in Report Preview to view, print, export or email.
    • Email Credit Note will attach documents, add recipients and the system will create a PDF and email the credit note.
    • Print and Email Credit Note will display both the Report Preview and Email screen.

Print Tax Credit Note

  1. To print the Credit Note, click in the Print Credit Note radio button.
  2. Click on Accept.

  1. The Report Preview screen will display.

    The header reads 'Tax Credit Note'. The first time a credit note is printed, it will state: Tax Credit Note, each time thereafter, it will state Copy - Tax Credit Note.

  2. From the preview screen you can make cosmetic changes to the documents, as well as Save, Zoom, Add a Watermark, Export or Email the credit note.
  3. Click on Close to return to the Sales Credit Notes screen.

The printed credit note is now available on the Sales Credit Notes screen where the Status has been set to Printed.

Print and Email Credit Note

If you get an error when trying to email the document, ask your administrator to make sure that the correct shared folder location has been configured in BPO and that you have the relevant folder rights to access the shared folder on the server.

  1. From the Select the option as desired screen,
  2. Click on the Email Credit Note radio button.
  3. Click on Accept.

  1. The Email Sales Credit Note : CN[credit note number] screen will display for both Email Credit Note or Print and Email Credit Note options.

Email Header

  • Employee: The name of the employee who is currently logged on will display in the employee field. Click on the drop-down arrow to choose an alternative employee name, if required.
  • From: The email address of the employee selected will display in this field.
  • To: To add a contact email address;
    1. Click on the search button to display the Select a contact for this email screen.
    2. Click on the row of the email address of the Customer Contact you wish to add.
    3. Click on OK.
  • CC: If a group email address or an accounts contact has been set up, then the email address will display here.

    Additional email addresses can be added to either To: or CC: by separating the email address with a [;].

    • The example has the accounts email address added to To:jackie@HopeWorks.co.za; accounts@HopeWorks.co.za

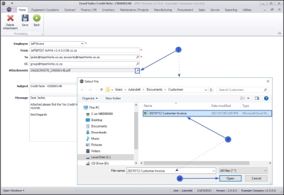
Attachments

  • Attachments: BPO will create a PDF of the credit note and attach it automatically.
    1. To add additional attachment(s), click on the search button in the Attachments field to display the Select File window.
    2. You can browse to find the file location of the document you wish to attach, then click on the file.
    3. Once you have selected the file, click on Open.

The document has been added as an Attachment.

Delete an Attachment

You may choose to delete an obsolete or incorrectly attached document.

  1. Click on the attachment you wish to remove.
  2. Click on Delete Attachment.

Email Subject and Message

  • Subject: Type the subject line for the email. Remember that the subject is the first reference relating to your email, that the Customer will see.
  • Message: Type the relevant text for the email.

Save Email

  1. Once you have completed the email, click Save.

Send Cr Notes to Print Queue

An individual or a batch of Credit Notes can be send to the Customer using the Send Cr Notes to Print Queue function. This is dependent on the customer's delivery method; Print, Email or Print/Email.

  1. From the Sales Credit Notes list screen,
  2. Select the Site where the Credit Notes have been issued.
    • The example has Durban selected.
  3. Change the Status to Printed.

    You can only send Credit Notes to the Print Queue that have a Printed status.

Filter by Customer

To send credit notes for a specific customer to the print queue, you can make use of the filter option in the filter row.

  1. Click in the Customer Name filter field.
  2. Start typing the name of the Customer you wish to work with.

    The Credit Notes list will start to filter for the customer as you type.

    • The example is filtering the Credit Notes for Customer Hope Works (Pty) Ltd.

Remove filter

To remove the filter, press the Backspace or Delete key on your keyboard to remove the text in the filter field or deselect the filter option at the bottom of the screen.

The data grid will be updated and all the Sales Credit Notes will be displayed.

Select a Batch of Credit Notes

Select a Range

  1. Click in the row of the first Credit Note in the range, to select the row.
  2. Hold down the Shift Key on your keyboard and click in the row of the last Credit Note in the range.
  3. Click on Send Cr Notes to Print Queue.
  4. The Print Queue Processing message will display.

Select Multiple Credit Notes

  1. Hold down the Ctrl (Control) key on your keyboard and click on the row of each Credit Note you wish to include in the batch.
  2. Click on Send Cr Notes to Print Queue.
  3. The Print Queue Processing message will display.

Select a single Credit Note

  1. Click on the row of the Credit Note you wish to send to the print queue.
  2. Click on Send Cr Notes to Print Queue.
  3. The Print Queue Processing message will display.

Print Queue Processing

  1. When you receive the Print Queue Processing message to confirm;
    • The selected items have been sent to the print queue.
  2. Click on OK.

View Print Queue

  1. From the Sales Credit Notes listing screen,
  2. Click on the Utilities ribbon tab.

  1. The ribbon bar will change to display the Utilities ribbon toolbar will display.
  2. Click on Print Queue Viewer.

  1. The Print Queue Viewer list screen will display.
  2. The Credit Note you have sent to the Print Queue is listed on the Print Queue Viewer listing screen.
  3. Click on Close to return to the Sales Credit Notes listing screen.

Export a Credit Note list

The export function allows you to export a list of Credit Notes for a selected Site and Status to a Microsoft Excel Spreadsheet.

  1. From the Sales Credit Notes list screen,
  2. Select the Site where the Credit Notes were issued.
    • The example has Durban selected.
  3. Select the Status of the Credit Notes that you wish to export.
    • The example has New selected.
  4. Click on Export.

  1. The list of Credit Notes from the Sales Credit Notes list screen have been exported to a Microsoft Excel Spreadsheet.

    The example has the Customer Name filter in place and therefore only the Credit Notes for Customer Hope Works (Pty) Ltd has been exported. To export all the Credit Notes for the Site and Status, ensure that all filters have been removed.

  2. Click on Close when done working in Excel to return to the Sales Credit Notes list screen in BPO.

Related Topics