Inventory

Inter-Bin Stock Transfer

This process enable you to transfer stock from and to any bin in a selected warehouse.

Ribbon Access:   Inventory   >   Stock

The Stock Status screen will be displayed.

Select the Site and Status

  • Select the source location or site (where the stock is currently).
    • In this image, Durban has been selected.

  • Select the status.
    • You can use either the In Stock or the All Parts status. In this example, All Parts has been selected.

Select the Warehouse

  • Click on the drop-down arrow in the Warehouse field and select the warehouse.
    • In this image, Main Warehouse has been selected.

  1. The Selected Warehouse frame will now be populated with the stock details of all the parts / equipment items linked to that warehouse.
  2. The Selected Items frame is where you will drag and drop the item lines that you wish to action.

C-class Single Item Stock Transfer

  • In the Selected Warehouse frame, click and hold anywhere in the row of the item line that you wish to transfer.
  • Drag and drop this item line into the Selected Items frame.

  1. The selected item line can now be viewed in the Selected Items frame.
      • Note: The selected item line can still be viewed in the Selected Warehouse frame.
  2. Expand the Selected Items frame if you wish to view more of the columns in that frame.

  1. Either right click in the row of the selected item line.
  • A Process menu will pop up
  • Click on Transfer - Transfer the selected batch item.
  1. or click on Stock Transfer.

The Stock Transfer screen will be displayed.

  • Reference Type:  Click on the drop-down arrow and select ADHOC.
  • Reference:  Type in your reference for this stock transfer.
  • Final Warehouse:  For this inter-bin transfer process we will address this field in the next image.
  • Requestor:  This will auto populate with the person currently logged on to the system. You can click on the drop-down arrow and select an alternative person if required.
  • Transfer Date and Time:  This will auto populate with the current date and time.
    • Date:  You can either type in or click on the drop-down arrow and use the calendar function to select an alternative date if required.
    • Time:  You can either type in or use the directional arrows to select an alternative time if required.
    • Comments:  Type in a comment relating to the reason for the stock transfer

    • Final Warehouse:  Click on the search button in this field.

  • The Select a destination warehouse for this transfer screen will pop up.
  • Click on the row selector in front of the warehouse that you wish to be the final destination warehouse.
      • Note:  As you are doing an inter-bin stock transfer - ensure that you select the same warehouse as the source warehouse.
  • Click on Ok.

  • As the Final Warehouse field populates with the selection made in the previous step, the Destination Warehouse Name column in the parts data grid will also populate with the selection made.
      • Note: If there is only 1 bin linked to the final warehouse then the Dest Bin Name field will also populate with that 1 bin name. If, however there are 2 or more bins linked to the Destination Warehouse than the system will leave the field blank for you to make the correct bin selection.

Parts Data Grid

  1. Part Type: This will auto populate with part type code of the item type selected in the Stock Status screen.
  • Part Code: This will auto populate with the part code of the item selected in the Stock Status screen.
  • Part Desc: This will auto populate with the part description of the item selected in the Stock Status screen.
  • Warehouse Name: This will auto populate with the source Warehouse Name selected in the Stock Status screen.
  • Bin Name: This will auto populate with the Bin Name that contains the item selected in the Stock Status screen.
  1. You will note that the Quantity field will initially auto populate with the total quantity of items available in all the batches in the selected source warehouse bin. The Average Unit Cost fields will be populated with the average cost of all of these items in the selected bin.
  1. If there is only one batch of the selected item available in the selected bin then the Batch Serial No field will populate with that batch number. However, if there is more than one batch then the system will leave this field blank for you to select the batch number if batch tracking is enabled. If batch tracking is not enabled, then this field will be blank.
    • Click in the Batch Serial No field.

  1. An ellipsis button will be revealed.
  2. Click on this button to display the Select a batch//serial no. for this transfer pop up screen.
  3. As this is a C-Class item, you will see that this screen lists the Batch Serial Nos.

  1. Click on the row selector in front of the batch/serial no that you wish to assign for the stock transfer.
    • Click on Ok.
  1. Make note of the quantity available in the selected batch.

  1. The selected no will now populate the BatchSerialNo field.
  2. You will note that the Quantity field has now populated with the quantity available in the selected batch. Click in this field.

  • Directional arrows will be revealed. You can either type in or use these arrows to select the amount to be transferred.
      • Note: The system will not allow you select for transfer more than the quantity available in the batch.

  1. Average Unit Cost: This will auto populate with the average unit cost of all of the selected item type in the selected batch.
    Destination Warehouse Name: This auto populated (as explained above) when the Final Warehouse was selected.
  1. Click in the Destination Bin Name: field.

  1. An ellipsis button will be revealed.
  2. Click on this button to display the Select a destination bin for this part transfer pop up screen.

  • Click on the row selector in front of the destination bin that you wish to select for the stock transfer.
  • Click on Ok.

  • The selected bin name will populate the field.
  • When you have finished adding details to the Stock Transfer screen, click on Save.

  • A Part Transfer Processing message will pop up, informing you that;
    • Part Transfer No. [ ] saved successfully.
  • Click on OK.

Print C-Class Single Item Transfer

  • A Report Generation message will pop up, asking;
    • Do you want to print the transfer [ ]?
  • Click on Yes.

The Report Preview screen will be displayed. You can see that the C-Class item has been transferred from

  1. the Main Warehouse Bin DBN-A1 to
  2. the Main Warehouse Bin DBN-C1.
  3. From here you can View, Print, Export or Email the Part Transfer Note.
  4. Close the Report Preview screen when done.

  • You will return to the Stock Status screen.

C-Class Multi Item Stock Transfer

  • You can select multiple items in 3 ways:
    Either
  1. Click in the row of the first item line, press and hold the Shift button on your keyboard, then use the up or down arrows on your keyboard to select the items in order. (The items should all be highlighted as they are selected).

    or
  1. Click on the first item, then hold the Ctrl button on your keyboard, whilst using your mouse to click on the other item lines that you wish to add. Use this method to select items that are not in order. (The items should all be highlighted as they are selected).
    Once you have selected multiple items using either of the above methods, click on any of the highlighted item lines and drag and drop it into the Selected Items frame. All the selected lines will then be copied across to this frame.
    or
  1. Click on the item line. (The item line should be highlighted as it selected). Drag and drop the line into the Selected Items frame. Continue adding items in this way until you have all the required items listed in the Selected Items frame.
    Note: You cannot use the same item line number more than once on a multi-line stock transfer. If you do, the system will prompt you with an error message upon saving.

  1. You can see in this image that all the item lines have been copied to the Selected Items frame.
  2. Either right click on any of the item lines to display the Process menu and click on Transfer - Transfer the selected batch item.
  3. or click on Stock Transfer.

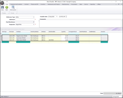
The Stock Transfer screen will be displayed.

  • In this image, you can see that all the selected item lines have been brought across to this screen.

  • Follow the same process as for the Single Item Line Stock Transfer to complete the details for each item line in the Stock Transfer screen.
  • When you have finished adding the details, click on Save.

  • A Part Transfer Processing message box will pop up informing you that;
    • Part Transfer No. [ ] saved successfully.
  • Click on OK.

Print C-Class Multi Item Transfer

  • A Report Generation message will pop up, asking;
    • Do you want to print the transfer [ ]?
  • Click on Yes.

The Report Preview screen will be displayed.

  1. In this image you can see that all the item lines have pulled through to the Part Transfer Note.
  2. From here you can View, Print, Export or Email the document.
  3. Note that the items are being transferred from the original source bin
  4. to the selected destination bin.
  • Close the Report Preview screen when done.

A/B-class Single or Multiple Item Stock Transfer

  • In the Selected Warehouse frame, Select the A and/or B-class item(s) to be transferred.

  • Drag and drop the A and or B-Class item(s) line to the Selected Items frame.
  1. Either right click on any of the lines to display the Process pop up menu.
  • Select Transfer - Transfer the selected batch item from the list.
  1. or click on Stock Transfer.

Add the details to the References frame as explained in the Single Item Line Stock Transfer process above.

  1. You will note that:
    1. The Quantity field displays 0. (Unlike when C-Class items are being transferred, where this field is initially populated with the entire amount of the items available in the selected warehouse bin).
    2. The Average Unit Cost field displays 0.

Select Serial No for A / B-Class Item

  1. Click in the BatchSerialNo field.

  1. An ellipsis button will be revealed. Click on this button to display the Select a batch//serial no. for this transfer pop up screen.
  2. You will see that you will only be able to select 1 (Quantity) item at a time.
  3. As this is an A or B-Class item, you will see that this screen lists the Serial Nos.

  • Click on the row selector in front of the item you wish to transfer.
  • Click on Ok.

  • The Quantity field will now populate with 1 (only 1 A or B-Class item can be selected at a time) and the Average Unit Cost field will now populate according to the cost of the selected serial no.

  • Repeat the process until each serial no. has been selected as required.
  • If not already populated (if, for example there is more than 1 bin in the destination warehouse) then select the Destination Bin name at this point.
  • Click on Save.

  • A Part Transfer Processing message box will pop up informing you that;
    • Part Transfer No. [ ] saved successfully.
  • Click on OK.

Print A / B-Class Single / Multi Item Transfer

  • A Report Generation message box will pop up asking;
    • Do you want to print the transfer [ ]?
  • Click on Yes.

The Report Preview screen will come up.

  1. You will note that the selected serial numbers are recorded on the note and that the items are being transferred from
  2. the source warehouse bin: Main Warehouse, bin: DBN-A1 to
  3. the destination warehouse bin: Main Warehouse, bin: DBN-C1.
  • From here you can View, Print, Export or Email the Part Transfer Note.
  • Close the Report Preview screen when done.

  • You will return to the Stock Status screen.