User Group and Security

Procurement Authorisation

Security rights must be configured linking the Procurement Authorisation Configuration to the relevant User Group.

For example:

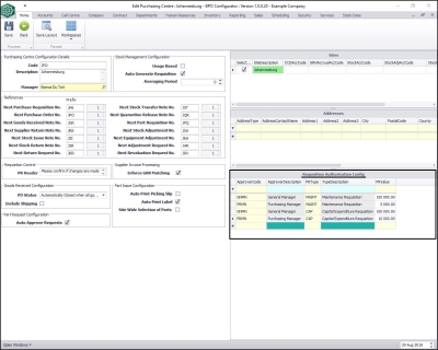
In the screenshot below - the Purchasing Manager may raise a maintenance requisition (stock / non-stock) up to the value of R5,000 before it requires a second approval from the General Manager, who has an authorisation limit up to R100,000.

The Purchasing Manager may also raise a capital expenditure requisition (buy-back) up to the value of R10,000 before it requires a second approval from the General Manager who has an authorisation limit up to R100.000.

Note: For more information about Purchase Centre requisition approval go to: Procurement Authorisation Configuration.

The Purchasing Manager's group must then be linked to this Purchasing Manager configuration, as detailed in this manual.

The same security configuration applies to the General Manager.

Ensure only the users that are given this authorisation are in the designated group.

Ribbon Access:  Configurator   >   Security > User and Group Security

Configure Procurement Authorisation for the Purchasing Manager

  • The User Rights screen will be displayed.
  • Click on the drop-down arrow in the Find Group section of the ribbon toolbar.

  • A Group Name and Description drop-down list will be displayed.
  • Scroll down this list until you find PRMA - Procurement Management, click on this group name.

    A Code and Access Level data grid will be displayed.
  1. Search for the the PRCH_MAIN Procurement row.
  2. You will note that currently the Procurement Management Access Level is set to 3 - Limited Access.
  3. Click in the Access Level field of that row.

  1. An Access Type Code and Description menu will appear.
  2. Select 2 - Full Access

  1. As you select the new code, the Access Type data grids for PRCH_MAIN will expand.
  2. Here you can check and see that the new access level has been applied to all Access Types in PRCH_Main - Procurement for the Purchasing Manager.
  3. Click on Save

  • A User Rights message box will pop up informing you that;
    • User Rights updated successfully.
  • Click on OK.

Configure Procurement Authorisation for the General Manager

    In the User Rights screen.
  1. Click on the drop-down arrow in the Find Group section of the ribbon toolbar.
  2. Select from the list GMMA - General Manager.

    A Code and Access Level data grid will be displayed.
  1. Search for the the PRCH_MAIN Procurement row.
  2. You will note that currently the Procurement Management Access Level is set to 4 - No Access.
  3. Click in the Access Level field of that row.

  1. An Access Type Code and Description menu will appear.
  2. Select 2 - Full Access

  1. As you select the new code, the Access Type data grids for PRCH_MAIN will expand.
  2. Here you can check and see that the new access level has been applied to all Access Types in PRCH_Main - Procurement for the General Manager.
  3. Click on Save

  • A User Rights message box will pop up informing you that;
    • User Rights updated successfully.
  • Click on OK.

  • You can link the relevant User Groups to this Procurement Authorisation Configuration.