Static Data
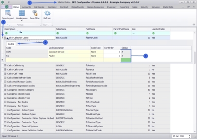
Static Data - Calls: Call Error Codes
| Ribbon Access: Static Data> Static Data |
- The Static Data listing screen will be displayed.
- Use the filter row or scroll down the list until you find the Calls: Error Codes row.
- Click on the expand icon to expand the Codes frame.
- From here you can view a list of call error codes currently on the system.
Add an Error Code
-
Right click in a
row of the
Codes
data grid to display the Process menu.
- Click on Add - Add New Code.
- An available row for adding the new Call Error Code will display in the Codes data grid.
- Code: Click in the text box to type in a code specific for the new call error.
- Code Description: Click in the text box to type a description for the call error code.
- Code Type: This field will auto populate as None and may remain as is.
- Status: The status field will auto populate with an A - Active status.
- Sort Order: Click in the text box to type in or use the arrow indicators to select the sort order for the new error code.
- When you have finished adding the new call error code details, press Enter.
-
You will receive an
Update message to confirm;
- Are you sure you want to save changes to this code?
- Click on Yes to save the code, or
- Click on No to remove the information from the row, enabling you to add new call error information.
- The new call error code will be saved and a new row will be added to the Codes data grid.
- Collapse the Codes frame.
- Close the screen when done.
Remove an Error Code
You may need to remove a Call Error Code that is no longer required.
-
Right click in the
row of the
Error Code that is no longer required to display the Process menu.
- Click on Delete - Delete Code.
- When you receive the Delete Code message to confirm;
- Are you sure you want to delete this static data code?
- Click on Yes to remove the code, or
- Click on No to ignore the request and to leave the code in the Call Error Code list.
- The Call Error Code will be removed from the list.
- Collapse the Codes frame.
- Close the screen when done.
Edit an Error Code
You can make changes to the Code Description, Code Type or the Sort Order of an Error Code.
- Code Description: Click in the field and replace the existing description with the new description, if required.
- Code Type: Click in the field to replace the existing code type with a new code type, if required.
- Sort Order: Click in the field to type in or use the arrow indicators to select a new sort order, if required.
- When you have made the required changes, click anywhere on the Codes frame.
- You will receive an Update message to confirm,
- Are you sure you want to save changes to this code?
- Click on Yes to save the changes, or
- Click on No to ignore the change and to leave the code as is.
- Collapse the Codes frame.
- Close the screen when done.
MNU.108.003