Static Data
Static Data - Calls: Pending Reason Code
| Ribbon Access: Static Data> Static Data |
- The Static Data listing screen will be displayed.
- Use the filter row or scroll down the list until you find the Calls: Pending Reason Codes row.
- Click on the expand icon to expand the Codes frame.
- From here you can view a list of call pending reasons currently on the system.
Add Pending Reason Code
- Right click in a row of the Codes data grid to display the Process menu.
- Click on Add - Add New Code.
- An available row for adding the pending reason code will display in the Codes data grid.
- Code: Click in the text box to type in a code specific to the new call pending reason.
- Code Description: Click in the text box to type in a description related to the code.
- Code Type: This field will auto populate as None and may remain as is.
- Status: The status field will auto populate with an A - Active status.
- Sort Order: Click in the text box and to type in or use the arrow indicators to select the sort order for the new call pending reason code.
- When you have finished adding the new call pending reason details, press Enter.
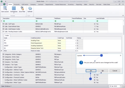
- You WILL receive the Update message to confirm;
- Are you sure you want to save changes to this code?
-
Click on Yes to save the code, or
- Click on No to remove the information from the row, enabling you to add new hold reason code information.
- The call pending reason code will be saved and a new row will be added to the Codes data grid.
- Collapse the Codes frame.
- Close the screen when you are done.
Remove a Pending Reason Code
You may need to remove a Pending Reason Code that is no longer required.
-
Right click in the
row of the Pending Reason Code that is no longer required to display the Process menu.
- Click on Delete - Delete Code.
- When you receive the Delete Code message to confirm;
- Are you sure you want to delete this static data code?
- Click on Yes to remove the code, or
- Click on No to ignore the request and to leave the code in the Pending Reason Code list.
- The Pending Reason Code will be removed from the list.
- Collapse the Codes frame.
- Close the screen when done.
Edit Pending Reason
You can make changes to the Code Description, Code Type or the Sort Order of a Pending Reason Code.
- Code Description: Click in the field and replace the existing description with the new description, if required.
- Code Type: Click in the field to replace the existing code type with a new code type, if required.
- Sort Order: Click in the field to type in or use the arrow indicators to select a new sort order, if required.
- When you have made the required changes, click anywhere on the Codes frame.
- You will receive an Update message to confirm,
- Are you sure you want to save changes to this code?
- Click on Yes to save the changes, or
- Click on No to ignore the change and leave the code as is.
- Collapse the Codes frame.
- Close the screen when done.
MNU.108.005