Static Data

Static Data - Sales: Service Unit of Measure

Ribbon Access:   Configurator   >   Static Data> Static Data

  • The Static Data listing screen will be displayed.
  • Use the filter row or scroll down the list until you find the Sales: Service Unit of Measure row.
  • Click on the expand icon in this row.

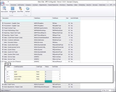
  • The Sales: Service Unit of Measure Codes frame will be expanded.
  • Here you can view a list of sales: service unit of measure codes currently on the system.

  • Right click anywhere in a row of the Codes data grid.
  • A Process menu will pop up.
  • Click on Add - Add New Code.

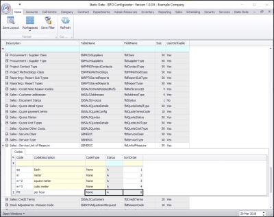
  • The final row in the Codes data grid will now be 'activated'.
    • The Code Type, Status and Sort Order columns will now be populated.

    • Code: Click in this text box and type in a code specific for this new sales: service unit of measure.
    • Code Description: Click in this text box and type in a description for this new sales: service unit of measure code.

    • Code Type: This can remain as None.
    • Status: This will auto populate with A - Active.
    • Sort Order: Click in this text box and either type in or use the arrow indicators to select the sort order for this new sales: service unit of measure code.
      • Note: The sort order is the order in which this will appear in the sales: service unit of measure code drop-down list in BPO. If each sales: service unit of measure code has the number 1, then the drop-down list will usually default to an alphabetical order in BPO. If, as in the next image, it is numbered 5, then it will appear 5th in the drop-down list in BPO.

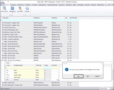
  • When you have finished adding the new sales: service unit of measure code details, press Enter.
  • An Update message box will appear, asking;
    • Are you sure you want to save changes to this code?
  • Click on Yes.

  • The new sales: service unit of measure code will be saved and a new row will be added to the the Codes data grid.
  • Collapse the Codes frame when you are done.