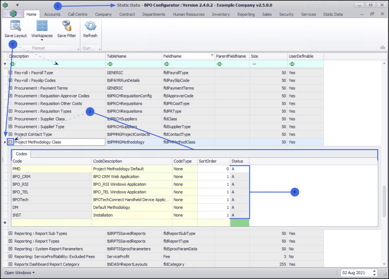
Static Data

Static Data - Project Methodology Class

Ribbon Access:   Configurator   >   Static Data > Static Data

  1. The Static Data listing screen will be displayed.
  2. Use the filter row or scroll down the list until you find the Project Methodology Class row.
  3. Click on the expand icon to display the Project Methodology Class Codes frame.
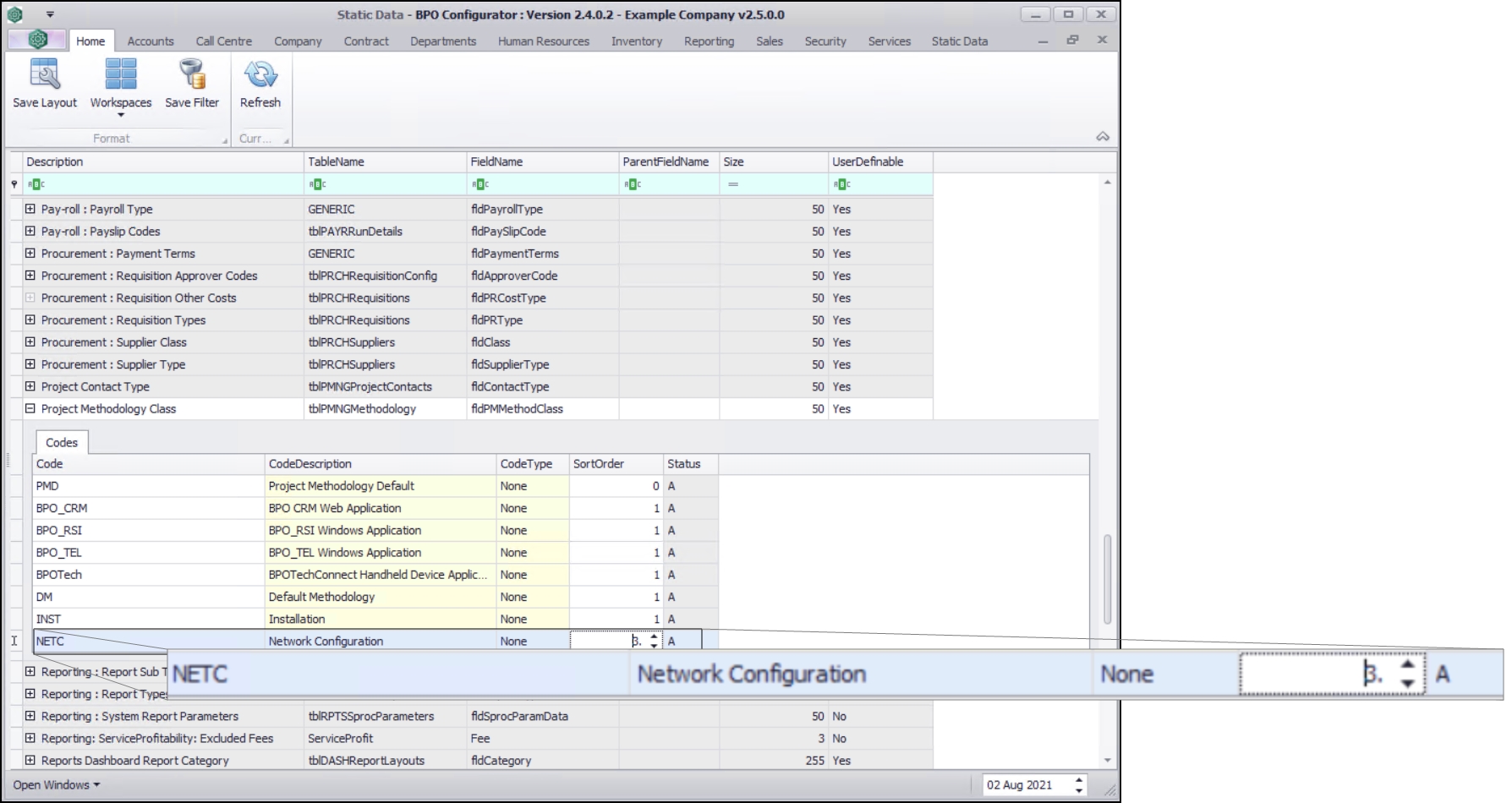
  4. A list of the project methodology class codes currently on the system will be listed

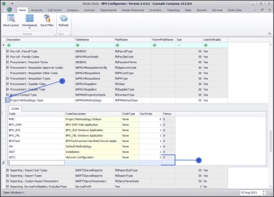
Add Project Methodology Class Code

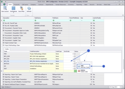
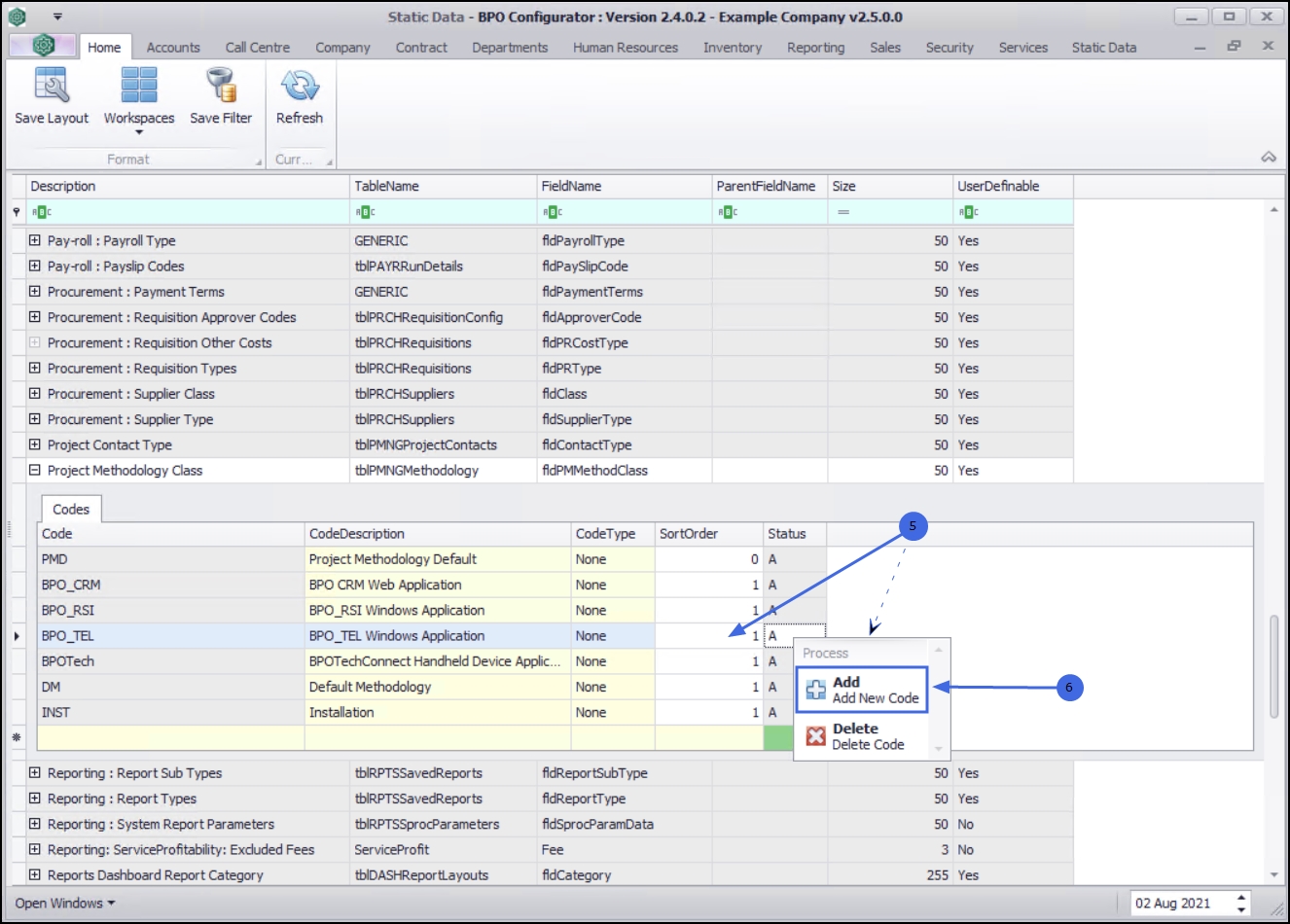
  1. Right click anywhere in a row of the Codes data grid.
  2. A Process menu will pop up.
  3. Click on Add - Add New Code.

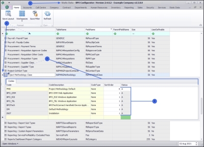
  1. The final row in the Codes data grid will be 'activated'.
    • Code: Click in the text box and type the code specific for the new project methodology class.
    • Code Description: Click in the text box and type a description for the project methodology class code.
    • Code Type: This field will auto populate with None and can remain as is.
    • Status: The status field will auto populate with A - Active.
    • Sort Order: Click in the text box to either type in or use the arrow indicators to select the sort order for the project methodology class code.

      Note: The sort order is the order in which this will appear in the project methodology class code drop-down list in BPO. If each project methodology class code has the number 1 , then the drop-down list will usually default to an alphabetical order in BPO. If, for example it is numbered 3, then it will appear 3rd in the drop-down list in BPO.

When you have finished adding the new project methodology class code details, press Enter.

  1. You will receive the Update message requesting;
    • Are you sure you want to save changes to this code?
  2. Click on Yes to proceed.

  1. The new project methodology class code is saved and a new row will be added to the Codes data grid.
  2. Collapse the Codes frame.