Security

User and Group Security - Edit a User

There could be several scenarios where a user's details will need to be edited. These may include:

  • If a user's details have been incorrectly entered into the system.
  • If a user needs to be moved to a different User Group.
  • You may also need to enable or disable a User Login if, for example, an employee leaves.

The user must log out of BPO2 and back in for the changes to take effect.

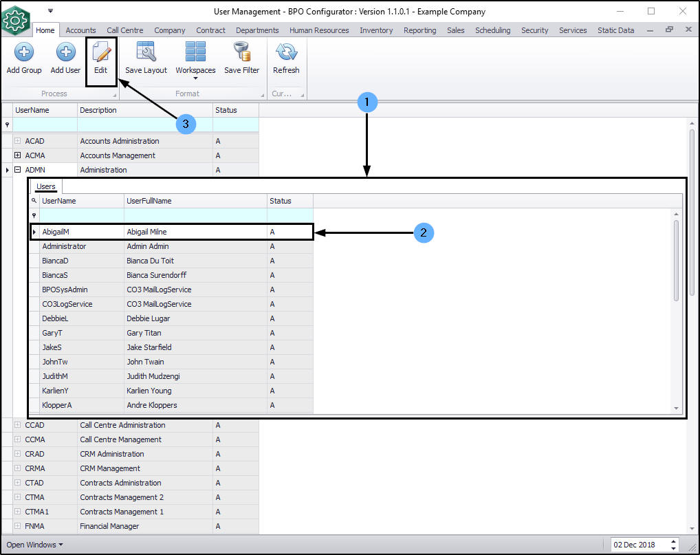
Ribbon Access:  Configurator   > Security > User Management

The User Management screen will be displayed.

  • Click on the expand button in the row of the group which contains the user whose details you wish to edit.
    • In this image the ADMN - Administration group has been selected.

  1. The Users frame will be expanded.
  2. Click anywhere in the row of the user whose details need to be edited.
  3. Click on Edit.

The Maintain User screen will be displayed.

  1. User Details
    • System User Name: Backspace or type over the text in this box to edit it.
    • First Name: Backspace or type over the text in this box to edit it.
    • Last Name: Backspace or type over the text in this box to edit it.
    • Active: Click on this check box to un-tick it (the User will become 'inactive' or 'disabled' ) or tick it (to make the user 'active' or 'enabled').
    • Default Site: You can click on the drop-down arrow and select from the drop-down list, an alternative site if applicable.
  2. Group Details
    • Group: You can click on the drop-down arrow and select from the drop-down list, an alternative group if applicable.
    • User Type: This field is un-editable.

  1. When you have finished editing the user details,
    • (in this image the Active check box has been un-ticked)
  2. click on Save.

  • A .Net SqlClient Data Provider message box will pop up informing you that;
    • The server principal '[ ]' already exists. User, group, or role '[ ]' already exists in the current database.
    This is because the SQL login exists. However, the changes you made will be saved in the BPO2 database.
  • Click on Ok and have the User log out and back in again.