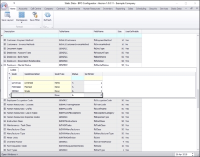
Static Data

Static Data - Employee: Marital Status

Ribbon Access:   Configurator   >   Static Data> Static Data

  • The Static Data listing screen will be displayed.
  • Use the filter row or scroll down the list until you find the Employee: Marital Status row.
  • Click on the expand icon in this row.

  • The Employee: Marital Status Codes frame will be expanded.
  • Here you can view a list of employee marital status types currently on the system.

  • Right click anywhere in a row of the Codes data grid.
  • A Process menu will pop up.
  • Click on Add - Add New Code.

  • The final row in the Codes data grid will now be 'activated'.
    • The Code Type, Status and Sort Order columns will now be populated.

    • Code: Click in this text box and type in a code specific for this new marital status.
    • Code Description: Click in this text box and type in a description for this new marital status code.

    • Code Type: This can remain as None.
    • Status: This will auto populate with A - Active.
    • Sort Order: Click in this text box and either type in or use the arrow indicators to select the sort order for this new marital status code.
      • Note: The sort order is the order in which this will appear in the marital status code drop-down list in BPO. If each marital status code has the number 1, then the drop-down list will usually default to an alphabetical order in BPO. If, for example, it is numbered 4, then it will appear 4th in the drop-down list in BPO.

  • When you have finished adding the new marital status code details, press Enter.
  • An Update message box will appear, asking;
    • Are you sure you want to save changes to this code?
  • Click on Yes.

  • The new marital status code will be saved and a new row will be added to the Codes data grid.
  • Collapse the Codes frame.