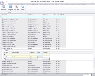
Static Data
Static Data - Sales: Service Class
| Ribbon Access: Configurator > Static Data> Static Data |
- The Static Data listing screen will be displayed.
- Use the filter row or scroll down the list until you find the Sales: Service Class row.
- Click on the expand icon in this row.
- The Sales: Service Class Codes frame will be expanded.
- Here you can view a list of sales: service class codes currently on the system.
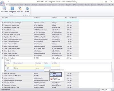
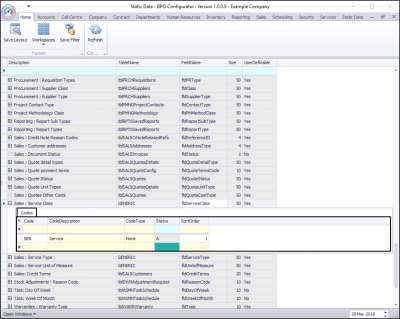
- Right click anywhere in a row of the Codes data grid.
- A Process menu will pop up.
- Click on Add - Add New Code.
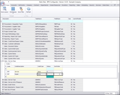
- The final row in the Codes data grid will now be 'activated'.
- The Code Type, Status and Sort Order columns will now be populated.
- Code: Click in this text box and type in a code specific for this new sales: service class.
- Code Description: Click in this text box and type in a description for this new sales: service class code.
- Code Type: This can remain as None.
- Status: This will auto populate with A - Active.
- Sort Order: Click in this text box and either type in or use the arrow indicators to select the sort order for this new sales: service class code.
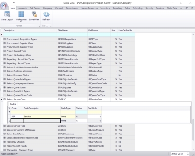
- Note: The sort order is the order in which this will appear in the sales: service class code drop-down list in BPO. If each sales: service class code has the number 1, then the drop-down list will usually default to an alphabetical order in BPO. If, as in the next image, it is numbered 2, then it will appear 2nd in the drop-down list in BPO.
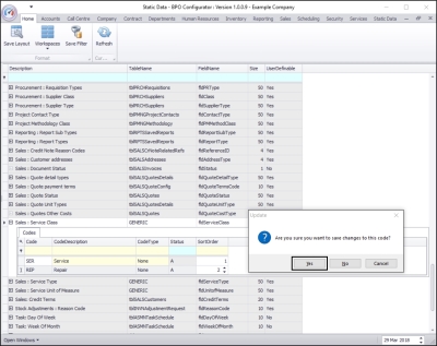
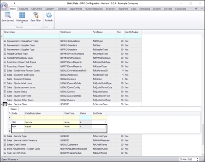
- When you have finished adding the new sales: service class code details, press Enter.
- An Update message box will appear, asking;
- Are you sure you want to save changes to this code?
- Click on Yes.
- The new sales: service class code will be saved and a new row will be added to the Codes data grid.
- Collapse the Codes frame when you are done.
MNU.108.021