Static Data

Static Data - Instruction Class

A New Instruction Class is set up in Configurator as Static Data.

Login to Configurator using your User Name and Password.

Ribbon Access:   Configurator   >   Static Data > Static Data

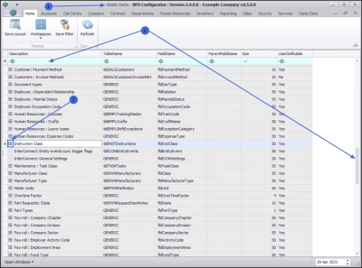
Static Data Listing Screen

  1. The Static Data listing screen will be displayed.

Select Instruction Class

  1. Use the filter row to search for, or scroll down the list until you find Instruction Class.
  2. Click on the expand icon.

  1.  The Instruction Class Codes frame will be expanded.
  2. You can now view a list of Instruction Class Codes that already exist on the system.

Add A New Instruction Class Code

  1. Right click anywhere in a row of the Codes data grid to display the Process menu.

  2. Click on Add - Add New Code

  1. The final row in the Codes data grid will now be 'activated' and the Code Type, Status and Sort Order columns will be populated.

  1. Entering the Class Code data

  • Code: Click in the text box and type in a code specific for the new instruction class.

  • Code Description: Click in the text box and type a description for the new instruction class code.

  • Code Type: This field can remain as None.

  • Status: This field will auto populate with A - Active by default.

  • Sort Order: Click in the text box to type in or use the arrow indicators to select the sort order for the instruction class code.

    • Note: The sort order is the order in which the instruction will appear in the Instruction Class Code drop-down list in BPO. If each instruction class code has the number 1 selected, then the drop-down list will default to an alphabetical order in BPO. If the order is numbered as 3, then it will appear 3rd in the drop-down list in BPO.

  1. When you have finished adding the new instruction class code details, press Enter. The Update message box will display, requesting;

    • Are you sure you want to save changes to this code?

  2. Click on Yes to proceed.

  1. The new instruction class code details will be saved and a new row will be added to the Codes data grid.

  2. Collapse the Codes frame.

  3. Click on Close.