Static Data

Static Data - Sales: Credit Terms

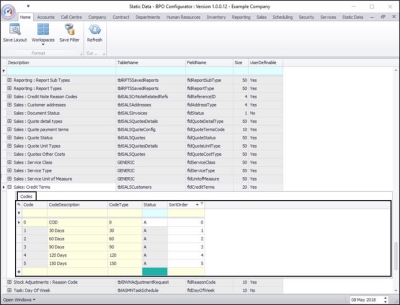
Ribbon Access:   Configurator   >   Static Data > Static Data

Find the Sales: Credit Terms row

  • The Static Data listing screen will be displayed.
  • Use the filter row or scroll down the list until you find the Sales: Credit Terms row.
  • Click on the expand icon in this row.

  • The Sales: Credit Terms Codes frame will be expanded.
  • Here you can view a list of sales credit terms types currently on the system.

Add a Credit Term

  • Right click anywhere in a row of the Codes data grid.
  • A Process menu will pop up.
  • Click on Add - Add New Code.

  • The final row in the Codes data grid will now be 'activated'.
  • The Code Type, Status and Sort Order columns will now be populated.

  • Code: Click in this text box and type in a code specific for this new sales credit terms.
  • Code Description: Click in this text box and type in a description for this new sales credit terms code.

  • Code Type: This can remain as None.
  • Status: This will auto populate with A - Active.
  • Sort Order: Click in this text box and either type in or use the arrow indicators to select the sort order for this new sales credit terms code.
    • Note: The sort order is the order in which this new Credit Term will appear in the Credit Terms drop-down list in BPO2. If each Credit Term has the same number e.g. 0 or 1, then the drop-down list will usually default to an alphabetical order in BPO2. If you wish the Credit Terms to be listed in a certain order then number each one in the order that you wish to view them.

Save Credit Term details

  • When you have finished adding the new sales credit terms code details, either press Tab or Enter on your keyboard or click outside of the data grid.
  • An Update message box will appear, asking;
    • Are you sure you want to save changes to this code?
  • Click on Yes.

  • The new sales credit terms code will be saved and a new row will be added to the Codes data grid.
  • Collapse the Codes frame when you are done.