We are currently updating our site; thank you for your patience.
Scheduling
Site Exceptions
(up to v2.4 )
The Site Exceptions module is used to determine if there are any changes to the Company's Standard Availability which may deem them 'unavailable'. A Site exception may be used to reflect Public Holidays or Company Training / Team Building / Community Services or any event where the company is closed / not operating.
| Ribbon Access: Configurator > Scheduling > Site Exceptions |
- In the Configurator, select the Scheduling ribbon tab.
- Click on Site Exceptions.
Select Site
1. The Site Exception listing screen will open.
2. Note the general BPO2 interface functionalities in this screen:
- Save Layout
- Workspaces
- Save Filter
- Refresh: Clicking on this button will update the currently displayed page.
- Export
- Open Windows
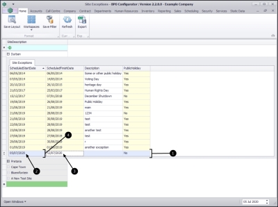
3. In the Site Descriptions data grid, select the site where you wish to view / add or edit the exception. In this example, Durban has been selected.
Add New Exception
- The 'Durban' Site Exceptions data grid will expand.
- Here you can view a list of all the dates that have been set aside as unavailable for the company, with a description and whether each exception is a public holiday, or not.
- Right click anywhere in the data grid to display the Process menu.
- Click on Add - Add New Exception.
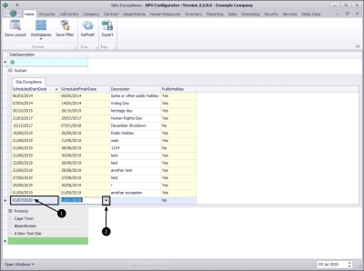
Select New Exception Date
- A new row will appear at the bottom of the data grid.
- The Scheduled Start Date will auto populate with the current date.
- The Scheduled Finish Date will auto populate with the date a week after the Start date.
- To change the Start Date , click in the Scheduled Start Date field.
- A drop-down arrow will appear, click on this arrow.
- The Calendar function will pop up.
- Select the required alternative date in the calendar.
- The selected new start date will populate the field.
- Follow the same process to change the Scheduled Finish date, if required.
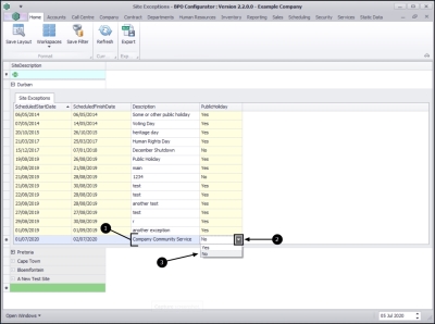
Description
- When you have specified the correct Start and Finish dates, type in a Description of the new Site Exception.
- Move across to the Public Holiday column and click in the field to display a drop-down arrow.
- Select from the menu whether this Site Exception is a public holiday, or not. In this example No is selected.
Save New Site Exception
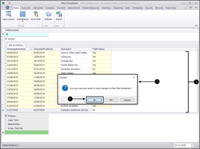
- Click anywhere outside of the data grid to save your changes.
- An Update message box will pop up asking:
- Select Yes.
- "Are you sure you want to save changes to this Site Exception?"
- The new Site Exception will be saved.
- A new row will be created in the data grid.
- When you are done, collapse the Site Exceptions data grid and
- Exit the screen.
Delete Site Exception
- In the Site Exceptions data grid, right click in the row of the Exception that you wish to delete.
- The Process menu will pop up.
- Select Delete - Delete Exception.
- A Delete Exception message box will pop up asking:
- Click on Yes.
- "Are you sure you want to delete this exception?"
- The selected Site Exception will be deleted from the data grid.
- When you are done, collapse the Site Exceptions data grid and
- Exit the screen.
MNU.164.001