We are currently updating our site; thank you for your patience.

Static Data

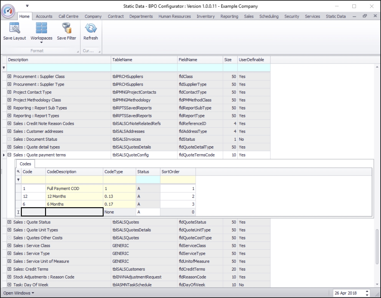
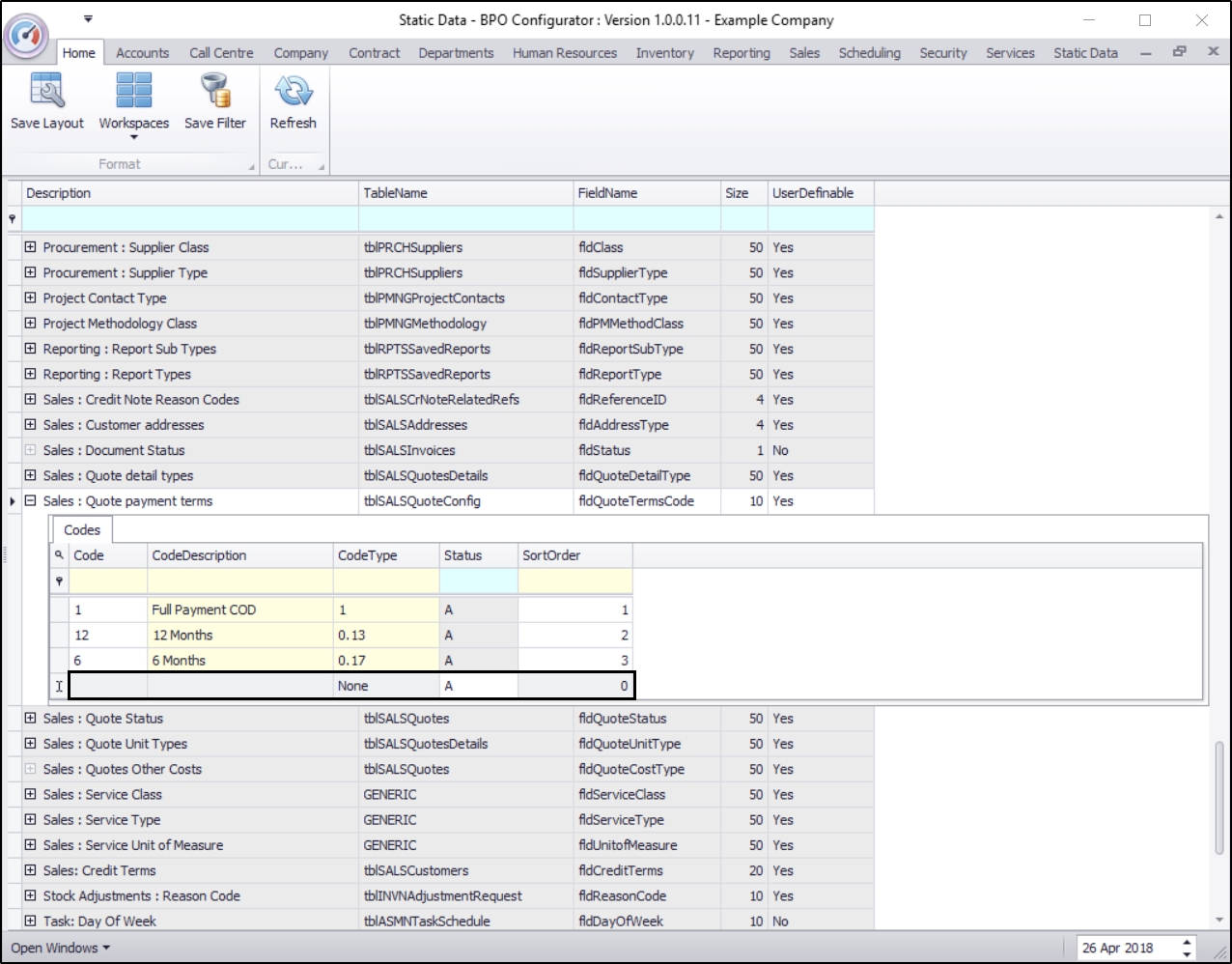
Static Data - Sales: Quote Payment Terms (Repayment Method)

Ribbon Access:   Configurator   >   Static Data> Static Data

  • The Static Data listing screen will be displayed.
  • Use the filter row or scroll down the list until you find the Sales: Quote payment terms row.
  • Click on the expand icon in this row.

 

  • The Sales: Quote payment terms Codes frame will be expanded.
  • Here you can view a list of Sales: Quote payment terms codes currently on the system.

 

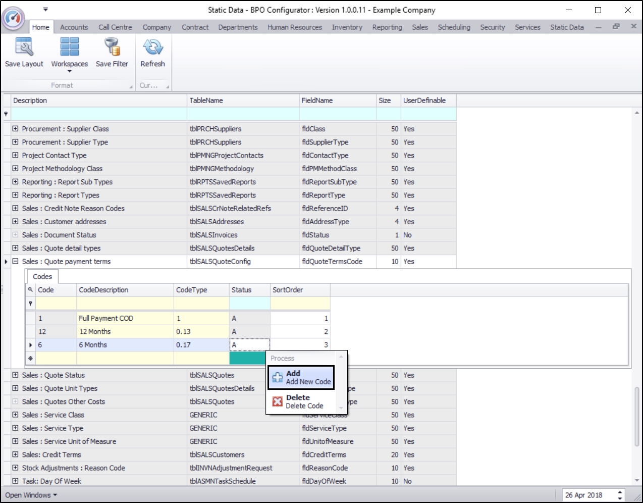
  • Right click anywhere in a row of the Codes data grid.
  • A Process menu will pop up.
  • Click on Add - Add New Code.

 

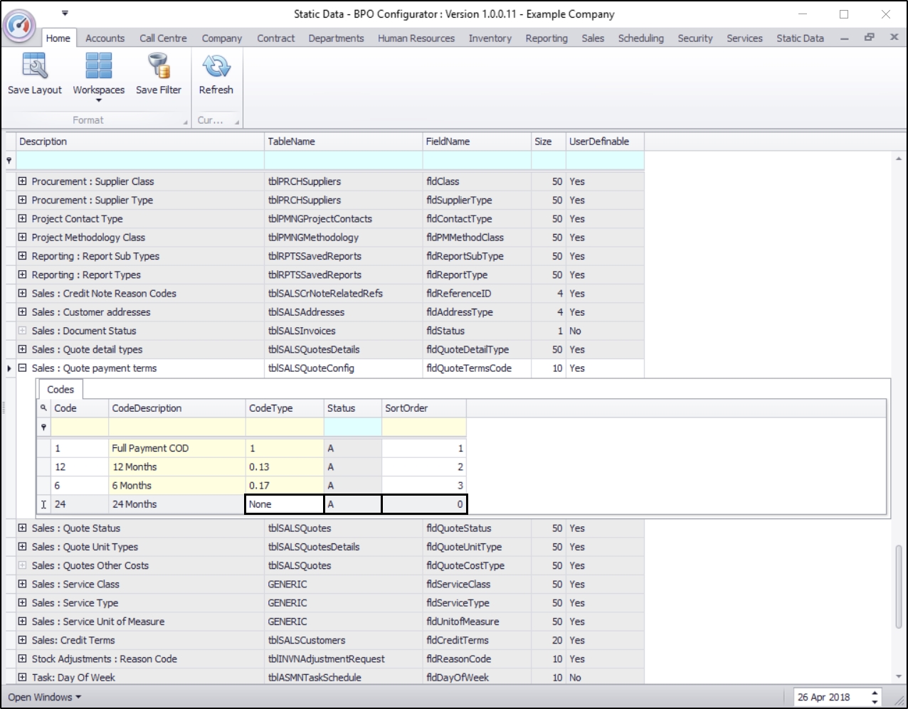
  • The final row in the Codes data grid will now be 'activated'.
    • The Code Type, Status and Sort Order columns will now be populated.

 

    • Code: Click in this text box and type in a code specific for this new sales quote payment term.
    • Code Description: Click in this text box and type in a description for this new sales quote payment code.

 

    • Code Type: This can remain as None.
    • Status: This will auto populate with A - Active.
    • Sort Order: Click in this text box and either type in or use the arrow indicators to select the sort order for this new sales quote payment code.
      • Note: The sort order is the order in which this will appear in the sales quote payment code drop-down list in BPO2. If each sales quote payment code has the number 1, then the drop-down list will usually default to an alphabetical order in BPO2. If, as in the next image, it is numbered 4, then it will appear 4th in the drop-down list in BPO.

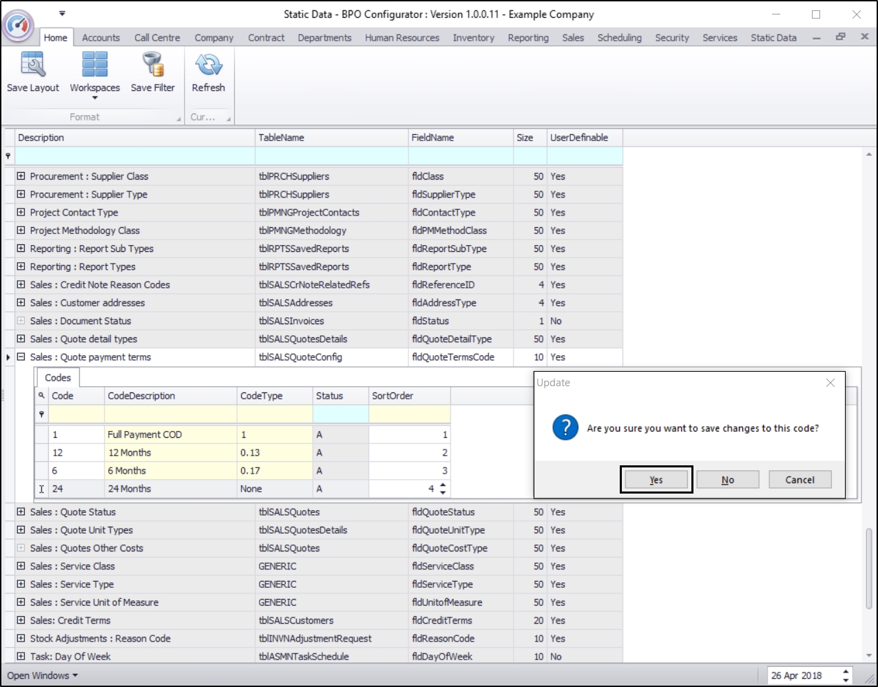
  • When you have finished adding the new sales quote payment code details, press Enter.
  • An Update message box will appear, asking;
    • Are you sure you want to save changes to this code?
  • Click on Yes.

 

  • The new sales quote payment code will be saved and a new row will be added to the Codes data grid.
  • Collapse the Codes frame.