We are currently updating our site; thank you for your patience.

Static Data

Static Data - Meter Unit

Ribbon Access:   Configurator   >   Static Data> Static Data

  • The Static Data listing screen will be displayed.
  • Use the filter row or scroll down the list until you find Meter Units.
  • Click on the expand icon in the Meter Units row.

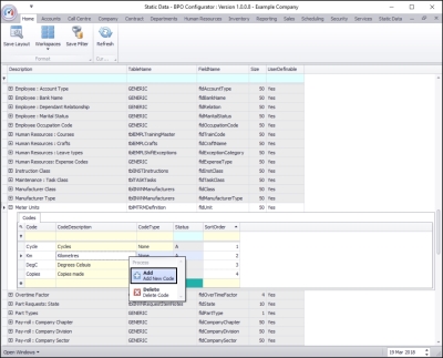
  • The Codes frame will be expanded.

  • Right click anywhere in a row of the Codes data grid.
  • A Process menu will pop up.
  • Click on Add - Add New Code.

  • The final row in the Codes data grid will become ' active'.

    • Code: Click in this text box and type in the code for this new meter unit.
    • Code Description: Click in this text box and type in the code description for this new meter unit.

  • Code Type: This field will auto populate with None as the row is 'activated'. It can remain as None.
  • Status: This field will auto populate with A (Active) as the row is 'activated'.

    • Sort Order: Click in the text box and either type in or use the arrow indicators to select the sort order number. (This is the order number that you wish this meter type to appear in the Meter Type drop-down list in BPO2).

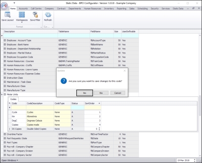
  • When you have finished adding the new meter unit details, press Enter.
  • An Update message box will pop up asking;
    • Are you sure you want to save changes to this code?
  • Click on Yes.

  • The new meter unit details will be saved and a new row will be added to the codes data grid.
  • Collapse the Codes frame when you are done.