We are currently updating our site; thank you for your patience.
Static Data
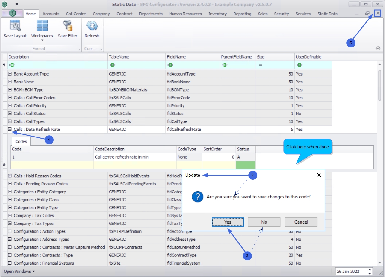
Static Data - Calls: Call Refresh Rate
The refresh rate measures how quickly the call content on the screen are being updated in the Call Centre. The refresh rate frequency depends on the call refresh rate code created and thereby determines the number of times the display refreshes every minute.
| Ribbon Access: Static Data> Static Data |
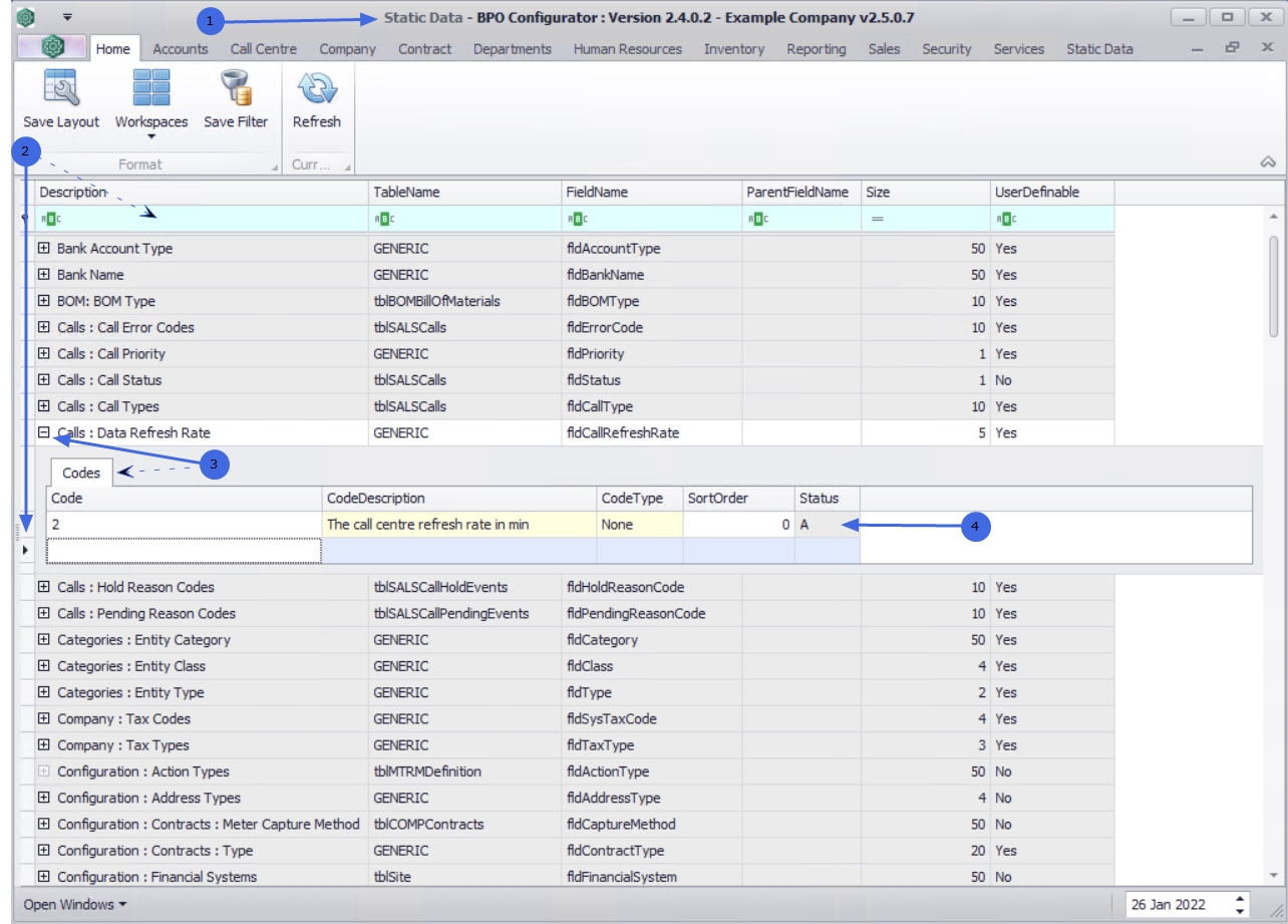
- The Static Data listing screen will be displayed.
- Use the filter row or scroll down the list until you find the Calls: Data Refresh Rate row.
- Click on the expand icon to expand the Codes frame.
- From here you can view the data refresh rate currently set for the system.
Add a Data Refresh Rate
-
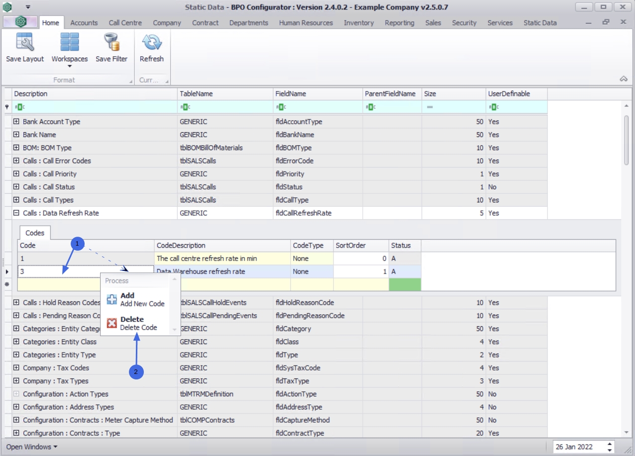
Right click in a
row in the
Codes
data grid to display the Process menu.
- Click on Add - Add New Code.
- An available row for adding anew Call Refresh Rate will display in the Codes data grid.
- Code: Click in the text box to type in a code specific to the new call refresh rate.
- Code Description: Click in the text box to type a description for the call refresh rate code.
- Code Type: This field will auto populate as None and may remain as is.
- Sort Order: Click in the text box to type in or use the arrow indicators to select the sort order for the refresh rate code.
- Status: The status field will auto populate with an A - Active status.
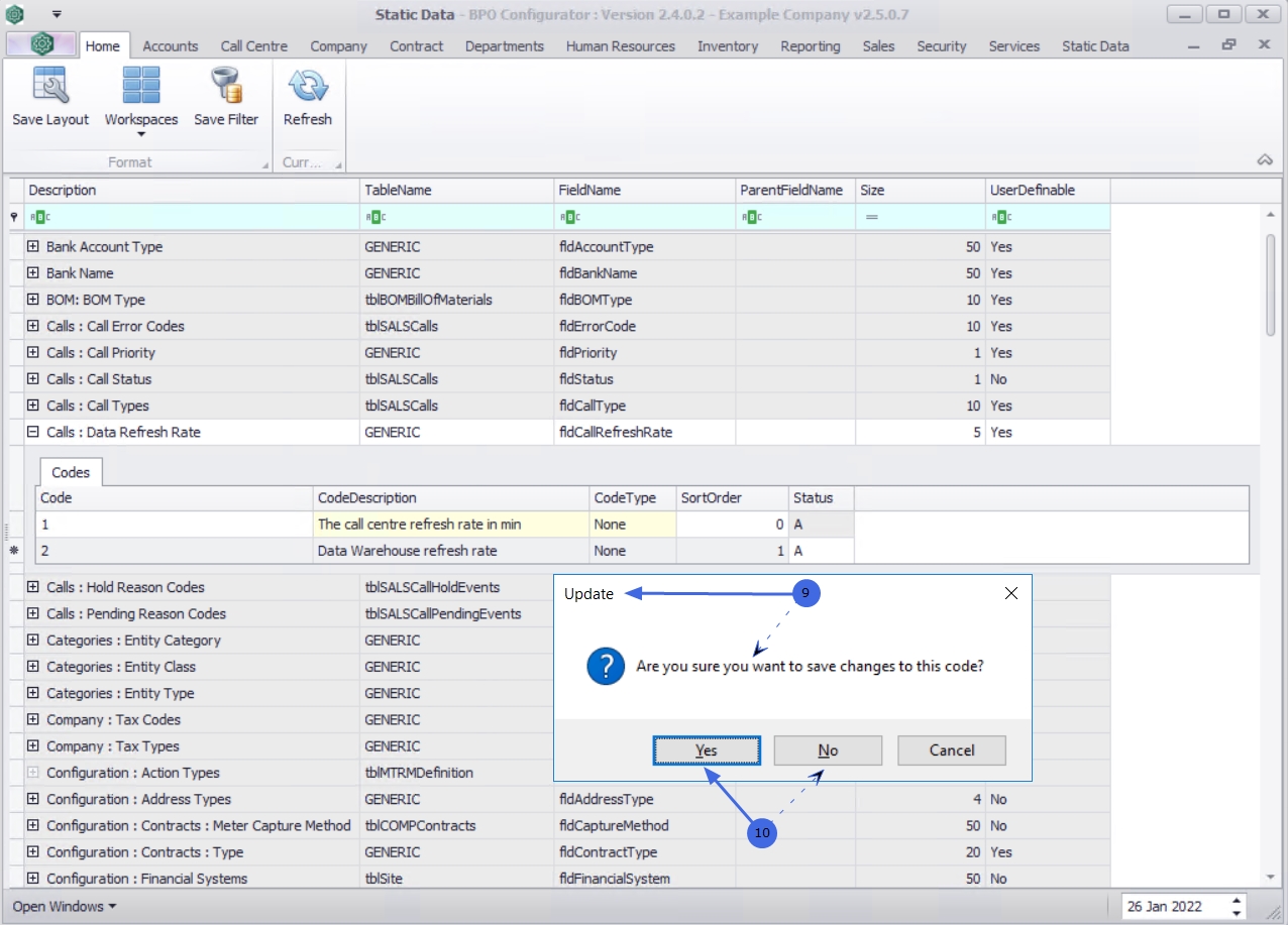
- When you have finished adding the new refresh rate details, press Enter.
-
You will receive anUpdate message to confirm;
- Are you sure you want to save changes to this code?
- Click on Yes to save the code, or
- Click on No to remove the information from the row, enabling you to add new refresh rate information.
- The new refresh rate will be saved and a new row will be added to the Codes data grid.
- Collapse the Codes frame.
- Close the screen when done.
Remove the Data Refresh Rate
You may need to remove the current data refresh rate if it is no longer required.
-
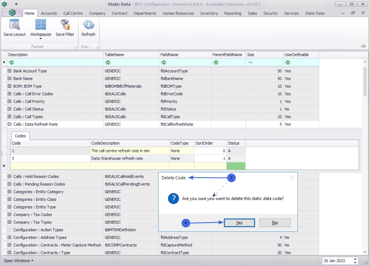
Right click in the
row of the refresh rate code that is no longer required to display the Process menu.
- Click on Delete - Delete Code.
- When you receive the Delete Code message to confirm;
- Are you sure you want to delete this static data code?
- Click on Yes to remove the code, or
- Click on No to ignore the request and to leave the data refresh rate as is.
- The Data Refresh Rate will be removed from the list.
- Collapse the Codes frame.
- Close the screen when done.
Edit Data Refresh Rate
You can make changes to the Code Description, Code Type or the Sort Order to a Data Refresh Rate.
- Code Description: Click in the field and replace the existing description with the new description, if required.
- Code Type: Click in the field to replace the existing code type with a new code type, if required.
- Sort Order: Click in the field to type in or use the arrow indicators to select a new sort order, if required.
- When you have made the required changes, click anywhere on the Codes frame.
- You will receive an Update message to confirm,
- Are you sure you want to save changes to this code?
- Click on Yes to save the changes, or
- Click on No to ignore the change and leave the code as is.
- Collapse the Codes frame.
- Close the screen when done.
MNU.108.058