Contract

Contracts - Notes

Notes can be viewed and added to a contract from the following screens:

  • Contract Listing
  • Add New Contract
  • Contract Maintain

These Notes cannot be deleted or edited.

Ribbon Access: Contract > Contracts

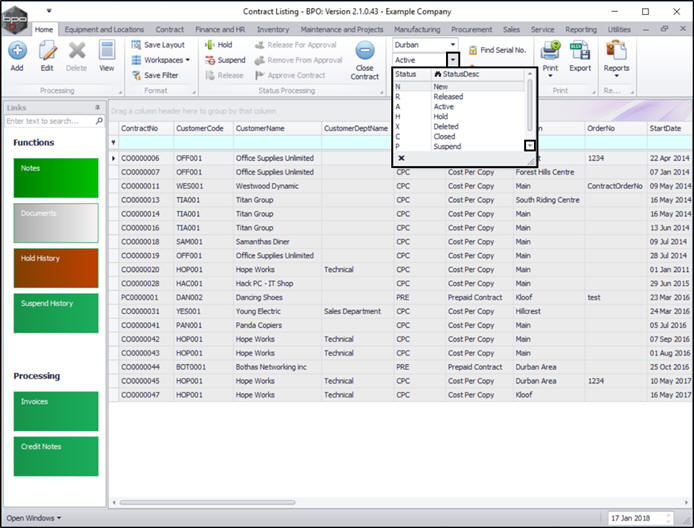
The Contract Listing screen will display.

  • Select the Site that you wish to work in.
    • In this example, Durban has been selected.

  • By default, this screen will list all the Active contracts for the selected site.
  • You can click on the drop-down arrow in the Status field and select an alternative Status if required.

View Notes

  • Select the row of the contract where you wish to view the notes.
  • Click on the Notes tile.

  • The Contract Note Listing For Contract No.: [] screen will open.
  • Here you can view all the Notes and Comments that have been linked to this contract.

Note: You cannot edit or delete any information in the Comments data grid in this screen.

Add Note

  • Click on Add.

The Contract: [] screen will open. You can view the following details:

  • Note Date and Time: This will auto populate with the current date.
    • You can either type in, or click on the drop-down arrow and use the calendar function to select an alternative date if required.
  • Employee: This will auto populate with the person currently logged on to the system.
    • You can click on the drop-down arrow and select an alternative person, if required.
  • Note: Type in details relevant to this contract.

Save Note

  • When you have finished adding your note, click on Save.

  • You will return to the Contract Note Listing for Contract No.: screen.
  • A Contract Processing message box will pop up advising the following:
    • Note has been added to Contract No: [].
  • Click on OK.

View Added Note

  • You can now view the newly added note.
  • Click on Back to return to the Contract Listing screen.