Contracts

Contracts - Hold

A contract is placed on Hold due to customer/client reasons. An example of this can be: non-payment.

When a contract is placed on hold, the system will prevent call logging, but the customer will still be included in the month end billing.

Ribbon Access: Contract > Contracts

  • The Contract Listing screen will display.
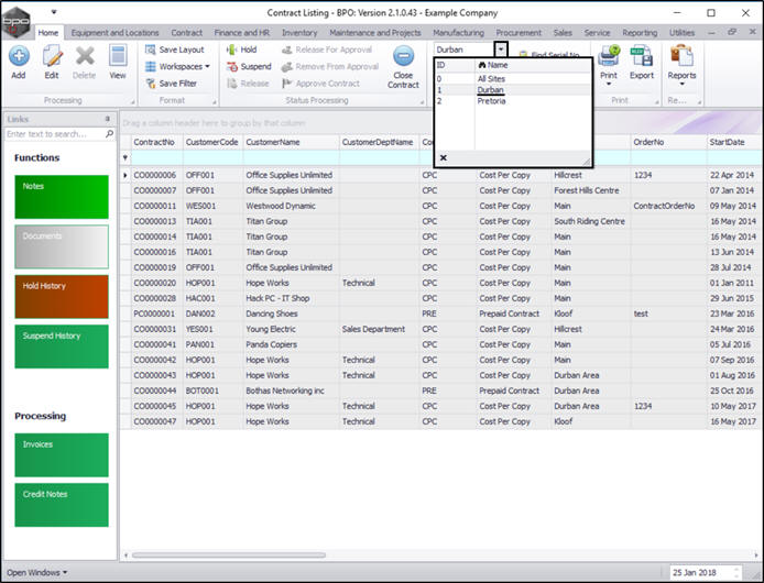
  • Select the Site that contains the contract you wish to place on Hold.
    • In this example, Durban has been selected.

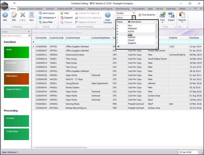
  • Upon opening, this screen will default to the Active status.

Note: A contract can only be put on Hold whilst in this status.

  • If the screen is open in a different status, click on the drop-down arrow in this field and select Active from the menu.

Select Contract

  • Select the row of the contract you wish to place on hold.
  • Click on Hold.

The Contract on Hold: [] screen will open.

Add Hold Details

  • Date: This will auto populate with the current date.
    • Either type in or click on the drop-down arrow and use the calendar function to select an alternative date.
    • Either type in or use the arrow indicators to select an alternative time.
  • Reason: Type in the reason for putting this contract on hold.
  • Est. Release Date: This will auto populate 48 hours after the hold date.
    • Either type in or click on the drop-down arrow and use the calendar function to select an alternative release date, if required.
    • Either type in or use the arrow indicators to select an alternative release time, if required.
  • Employee: Select the name of the employee who has requested to place this contract on hold.

Save Hold Details

  • When you have finished adding details in this screen, click on Save.

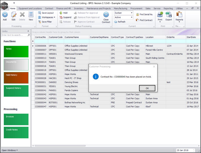
  • You will return to the Contract Listing screen.
  • A Customer Processing message box will pop up advising the following:
    • Contract No: [] has been placed on hold.
  • Click on Ok.

View Contract in Hold State

  • This contract has now been moved from the Active status to the Hold status.
  • Select the Hold status.

  • You can now view the contract in the Contract Listing screen where the status is set to Hold.