Contract

Suspend a Contract

A contract is suspended due to company reasons (not customer). In this suspended state, the system will allow Call logging, but the customer will not be included in the month end billing.

Ribbon Access: Contract >   Contracts

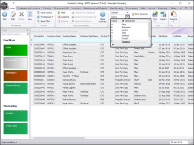
The Contract Listing screen will be displayed.

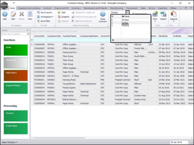
  • Select the Site that you wish to work in.
    • In this image Durban has been selected.

  • Upon opening, this screen will default to the Active status, listing all the Active contracts for the selected site.
    • Note: A contract can only be placed on Suspend from this status.

Select the Contract

  • Click on the row selector in front of the contract you wish to place on suspend.

Suspend the Contract

  • Click on Suspend.

Add Suspension Details

The Contract on Hold: [] screen will be displayed.

  • Date and Time: This will auto populate with the current date.
    • You can type in, or click on the drop-down arrow and use the calendar function to select an alternative date.
    • You can type in, or use the arrow indicators to select an alternative time.
  • Reason: Type in the reason for putting this contract on suspend.
  • Est. Release Date: This will auto populate 48 hours after the suspend date.
    • You can type in, or click on the drop-down arrow and use the calendar function to select an alternative release date.
    • You can type, in or use the arrow indicators to select an alternative release time.
  • Employee: Select the employee who has requested to place this contract on suspend.

Save Suspension

  • When you have finished adding details in this screen, click on Save.

  • You will return to the Contract Listing screen.
  • A Customer Processing message box will pop up informing you that;
    • Contract No: [ ] has been placed on suspend.
  • Click on Ok.

  • This contract will have moved from the Active status to the Suspend status.

View Contract in Suspend State

  • Select the Suspend status.

  • You can now view the contract in the Contract Listing screen where the status is set to Suspend.