Contract

Release a Suspended Contract

When a contract is suspended, the system will allow Call logging, but the customer will not be included in the month end billing. The contract will remain in the Suspend status until removed by an administrator. This process will enable you to reinstate the suspended contract so that the system will re-activate month end billing.

Ribbon Access:Contract > Contracts

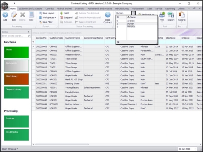
The Contract Listing screen will be displayed.

  • Select the Site that you wish to work in.
    • In this image Durban has been selected.

  • Upon opening, this screen will default to the Active status, listing all the Active contracts for the selected site.
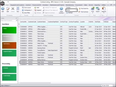
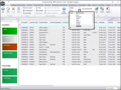
  • Click on the drop-down arrow in the status field and select the Suspend status.

All the suspended contracts linked to the selected Site, will be listed in this screen.

Select the Contract

  • Select the row of the contract you wish to release from suspension.

Release the Contract

  • Click on Release.

Add Release Details

The Contract to Release: [] screen will be displayed.

  • Release Date and Time: This will auto populate with the current date and time.
    • Either type in or click on the drop-down arrow and use the calendar function to select an alternative release date.
    • Either type in or use the arrow indicators to select an alternative release time.

Save Release Details

  • When you have selected your date and time, click on Save.

  • The contract will be removed from the Contract Listing screen where the status is set to Suspend.
  • A Contract Processing message box will pop up informing you that;
    • Contract No: [] has been released.
  • Click on OK.

View Released Contract in Active State

  • Select the Active status.

  • You can now view the released contract in the Contract Listing screen where the status is set to Active.