Contract

Print Performance Report

From the Contract Listing screen, you can view Contract Performance Reports for customer machines that are on contract. This report provides cost and schedule performance data which can be used to identify issues and forecast future contract performance.

Ribbon Access: Contract > Contracts

The Contract Listing screen will be displayed.

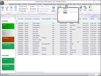
  • Select the Site that you wish to work in.
    • In this image Durban has been selected.

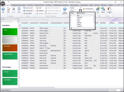
  • Upon opening, this screen will default to the Active status, listing all the Active contracts for the selected site.
  • Click on the drop-down arrow in the status field and select an alternative status if required.
    • Note: Contract Performance Reports can only be printed in the
      • New,
      • Released
      • Active
      • Hold and
      • Suspend states.

Select the Contract

  • Select the row of the contract where you wish to print the contract Performance Report.

Print Performance Report

  • Click on the arrow icon in the Print button.

  • From the Print drop-down menu displayed, click on Performance Report.

  • A Report Generation message box will pop up asking;
    • Do you want to print the contract performance report for []?
  • Click on Yes.

View Contract Performance Report

  • The Report Preview screen will be displayed.
  • From here you can View, Print, Export or Email the contract Performance Report.
  • Close the Report Preview screen when you are done.