Contract
Minimum Billing and Meter Charge Setup
Minimum billing is an agreed cost between Company and Customer which the company will charge to ensure they can provide for a minimum quality of service and support at all times. Meter charge set up on a contract allows for a specific amount of copies within a set time frame. Monitoring the subsequent meter readings can help keep track of potential over or under usage and adjust the contract accordingly, to better suit the needs of the customer.
Ribbon Select Contract > Contracts
The Contract Listing screen will be displayed.
Your employee user record should be linked to a default site. In this case, the site will auto populate with this default, otherwise the site must be manually selected.
Another site can be selected, if required, and if you have the security rights to access the site.
If All Sites displays here, then you do not have a default site configured on your user record, and need to select the required site.
Upon opening, this screen will default to the Active status, listing all the Active contracts for the selected site.
- Note: You can only set up minimum billing and meter charges when the Contract is in the Active state.
Select the Contract
- Select the row of the contract that you wish to process.
- Click on the Edit button.
The Contract Maintenance screen will be displayed.
Select the Item
- Click on the row of the contract item you wish to work with.
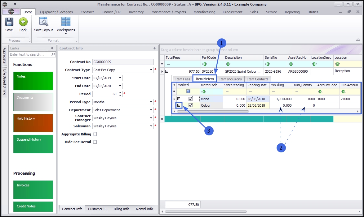
Select the Item Meter
Click on the Item Meters tab.
You can now view the Item Meters frame.
View Minimum Billing Fields
- Here you can add, edit, and delete minimum billing requirements.
View Meter Charges
- Click on the expand button in the row of an item meter.
- The Meter Charges frame will open.
- Here you can add, edit and delete the required meter charge levels.
Notes on Meter Charge Setup
Aggregate Meter Charge Setup
For Aggregate meter charge setup, refer to Aggregate Billing
Prepaid Meter Charge Setup
If a designated meter usage amount needs to be reached before meter billing begins, refer to Prepaid Contracts.
Minimum Billing Setup
In the example table below, there is a minimum billing set up with 5 meter charge matrix levels. Because BPO calculates the usage charges by first calculating the minimum billing set up, the first line in this matrix is redundant and incorrect.
When setting up the From Quantity in the meter matrix, consider that from quantity 0 to quantity 1 is 1 copy click. Therefore, when setting up a charge level that must bill from (and including) quantity 1001, the From Quantity must be set to 1000.
Note: If you were to set the From Quantity to 1001 this would result in charging from (and including) copy click 1002.
|
Minimum Billing Setup |
Copy Clicks Translated |
Notes |
||
|
Min Qty |
Min Billing |
From |
To |
|
|
1000 |
R250.00 |
0 |
1000 |
|
|
Meter Charge Matrix Setup |
Copy Clicks Translated |
Notes |
||
|
From Qty |
Unit Charge (cents) |
From & Including |
To & Including |
|
|
0 |
0 |
0 |
1000 |
Redundant line – this is covered by the min billing |
|
1001 |
30 |
1002 |
2000 |
Will bill from and including 1002 instead of 1001 |
|
2001 |
35 |
2002 |
3000 |
Will bill from and including 2002 instead of 2001 |
|
3001 |
40 |
3002 |
4000 |
Will bill from and including 3002 instead of 3001 |
|
4001 |
50 |
4002 |
onwards |
Will bill from and including 4002 instead of 4001 |
Correct Meter Charge Setup
Below are 3 different examples for meter charge setup, and the usage calculations, which you can review, to ensure that your meter charges are set up correctly.
- The first table indicates the meters as set up in BPO, and how this translates to copy clicks.
- The second table shows the usage charge calculation, based on an example usage for a month.
- The third image is how the above table information will look in BPO2.
Example 1.1: Meter Charge Setup with Minimum Billing
|
Minimum Billing Setup |
Copy Clicks Translated as |
||
|
Min Qty |
Min Billing |
From |
To |
|
1000 |
R250.00 |
0 |
1000 |
|
Meter Charge Matrix Setup |
Copy Clicks Translated as |
||
|
From Qty |
Unit Charge (cents) |
From & Including |
To & Including |
|
0 |
30 |
1001 |
2000 |
|
2000 |
35 |
2001 |
3000 |
|
3000 |
40 |
3001 |
4000 |
|
4000 |
50 |
4001 |
onwards |
Example 1.2: Meter Billing Calculation Example, e.g., Usage = 4500
|
From Copy |
To Copy |
Unit Charge |
Usage |
Charge |
|
0 |
1000 |
Min Bill |
1000 |
R250.00 |
|
1000 |
2000 |
R0.30 |
1000 |
R300.00 |
|
2000 |
3000 |
R0.35 |
1000 |
R350.00 |
|
3000 |
4000 |
R0.40 |
1000 |
R400.00 |
|
4000 |
4500 |
R0.50 |
500 |
R250.00 |
|
Total Charge (excl VAT): |
R1550.00 |
|||
Example 1.3: how the above table information will look in BPO2.
Example 2.1: Meter Charge Setup with Free Minimum Billing
|
Minimum Billing Setup |
Copy Clicks Translated as |
||
|
Min Qty |
Min Billing |
From |
To |
|
1000 |
0 |
0 |
1000 |
|
Meter Charge Matrix Setup |
Copy Clicks Translated as |
||
|
From Qty |
Unit Charge (cents) |
From & Including |
To & Including |
|
0 |
5 |
1001 |
5000 |
|
5000 |
12 |
5001 |
onwards |
Example 2.2: Meter Billing Calculation Example, e.g., Usage = 5200
|
From Copy |
To Copy |
Unit Charge |
Usage |
Charge |
|
0 |
1000 |
Min Bill |
1000 |
R0.00 |
|
1000 |
5000 |
R0.05 |
4000 |
R200.00 |
|
5000 |
5200 |
R0.12 |
200 |
R24.00 |
|
Total Charge (excl VAT): |
R224.00 |
|||
Example 2.3: how the above table information will look in BPO2.
Example 3.1: Meter Charge Setup with No Minimum Billing
|
Minimum Billing Setup |
Copy Clicks Translated as |
||
|
Min Qty |
Min Billing |
From |
To |
|
0 |
0 |
0 |
0 |
|
Meter Charge Matrix Setup |
Copy Clicks Translated as |
||
|
From Qty |
Unit Charge (cents) |
From & Including |
To & Including |
|
0 |
4 |
1 |
1000 |
|
1000 |
10 |
1001 |
onwards |
Example 3.2: Meter Billing Calculation Example, e.g., Usage = 1300
|
From Copy |
To Copy |
Unit Charge |
Usage |
Charge |
|
0 |
1000 |
R0.04 |
1000 |
R40.00 |
|
1000 |
1300 |
R0.10 |
300 |
R30.00 |
|
Total Charge (excl VAT): |
R70.00 |
|||
Example 3.3: how the above table information will look in BPO2.
MNU.112.040