Contracts

Find Contract by Contract No.

This functionality helps you to find a contract by searching for the contract across multiple sites and states if, for example, you do not recall the site and or status of the contract.

Ribbon Access: Contract > Contracts

The Contract Listing screen will be displayed.

  • The Site field will either auto populate with All Sites or the last Site that you selected when you worked in this screen. Upon opening this screen, the Status field defaults to the Active status.
    • Note: You do not need to change the Site or Status, the system will search for the contract number across all sites and states.

Select Find Contract

  • Click on Find Contract.

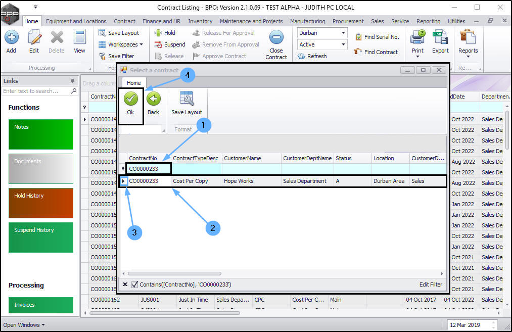
  1. The Select a contract screen will pop up.

Scroll to Find

    Either,
  1. Scroll up or down the data grid until you find the contract.

    Or,

Use the Filter Row

  1. Type in the contract number you are looking for in the filter row below the Contract No header.
  2. As you type, the system will search for the contract number and display the correct row in the data grid.
  3. Ensure that the row is selected.
  4. Click on Ok.

View Found Contract

  • The selected contract will be displayed in the Contract Listing screen.
      • Note: The Listing screen will adjust the Site and Status fields according to the location of the found contract.
    • In this example, contract CO0000233 was found in the Pretoria site under the Active status.