Contract

Adhoc Escalations

Adhoc escalations can be run at any time of the year, across all or selected contracts, regardless of the contract escalation period / amount.

Ribbon Select Contract > Period Escalations

Adhoc Escalations Screen Overview

The Adhoc Escalations screen will be displayed, listing all Active contracts. This screen is divided into 4 frames:

  1. Contract Types to be escalated.
  2. Fee Types to be escalated.
  3. Contracts to be escalated.
  4. Contract Items Charges frame: where contract items that meet the requirements selected in frames 1, 2 and 3 are displayed.

User Defined Fields

The inclusion of User Defined Fields is to provide more information within the Asset, Contract, Customer and Location modules so that associated work/processes can be carried out more efficiently. It will serve as connective tissue between contracts and call center functions to improve call center performance by having readily accessible information.

Version CompatibilityClosed BPO2 v2.5.0.8 or higher. Add Interest Rate

Contract Class and Category, as defined on the contract, can be useful when filtering for contracts that you need to escalate.

  • The check boxes are all marked when you first open the Adhoc Escalations screen.
    • This means that all the contract types and fees will be affected by any adhoc escalation changes that are made in this screen.

Mark Items to be Escalated

  • You can use the Marked check boxes to select the Contract Types, Fee Types, Contracts and Contracts Items that you wish to escalate.

  • Each contract item meter charge will be listed individually, as follows:
    • Item Fee (IFEE)
    • Item Fee Back to Back (FBTB)
  • Each contract item meter charge will be listed individually, as follows:
    • Item Meter Minimum Billing (IMTR)
    • Item Meter Cost per Copy (MTCH)
    • Item Meter Back to Back Minimum Billing (MBTB)
    • Item Meter Back to Back Cost per Copy (CBTB)
    • Item Aggregate Meter Minimum Billing (AMTR)
    • Item Aggregate Meter Cost per Copy (AMCH)

Amount, Increase and New Amount Columns

In the Linked Contract Item Charges Listing frame, look at the Amount, Increase and New Amount columns.

  • Amount: This is the amount of the fee that is being charged.
  • Increase: This is the amount by which this fee will increase when the periodic escalation set on the contract is applied. (This can either be a Percentage or a Flat Amount).
    • In this image, the amount already set up on the system is a 10% escalation.
  • New Amount: This is the new amount of the fee once the increase has been added. (Amount + Increase = New Amount)

You can make individual changes to the Increase amount, but when an escalation across multiple charges is required, then apply an escalation percentage across all marked items, as noted next.

Escalation Percentage

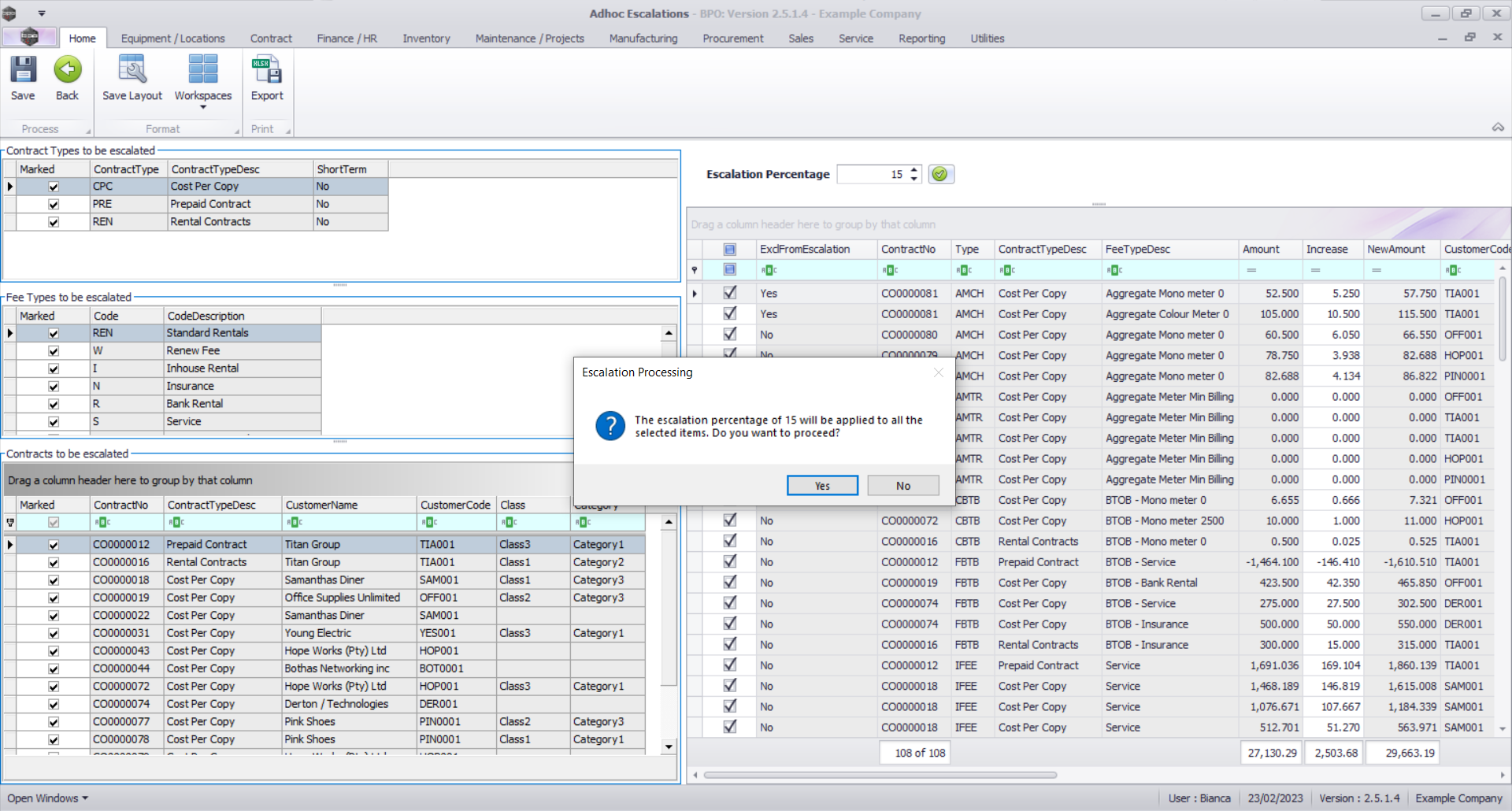
You can use this process to apply a percentage amount across all of the selected Contract Types, Fee types and Contract Item Charge lines.

  • Click in the Escalation Period field and either type in or use the arrow indicators to select the percentage that you wish to escalate by.

  • When you have selected the escalation amount, click on the Apply button.

  • An Escalation Processing message box will pop up asking;
    • The Escalation percentage of [] will be applied to all the selected items. Do you still want to proceed?
  • Click on Yes.

  • Review the Amount, Increase and New Amount columns.
    • You will see that the 15% increase has been applied.

Save Adhoc Escalations

  • When you have finished making the adhoc escalation rate changes, click on Save.
  • Note that only marked items will be escalated.

  • A Run Adhoc Escalations message box will pop up asking;
    • Are you sure you want to escalate the selected items?
  • Click on Yes.

  • The selected escalations will be saved and the screen will close.