Equipment

Assets - Asset History

An Asset History is a history trail for a serialised equipment item whereby you can track and view the Valuation, Transactions and Movements of an item.

Ribbon Access:   Equipment / Locations   >   Assets

  1. The Machine List for [] screen will display.
  2. The screen will open with the default Site setting configured on the user and the Equipment Type filter set to 'All' (machines).

Note: Refer to Site Selection for more information about Site settings.

  1. Click on the drop-down arrows to select the Site and Type that you wish to work in.
  2. In this example, Durban is selected as the Site and the Type has been set to Client Machines.

Select Equipment Item to View

  1. Click in the row of the equipment item (machine) where you wish to view the History. The selected row will highlight.
  2. Click on the History tile in the Links docking panel.

  1. The Transaction History for the Equipment [selected item] screen will display.
  2. There are 3 frames in this screen:
    1. the Valuation frame
    2. the Transactions frame
    3. the Movement frame

Valuation History

  1. The Valuation frame will open by default.

  1. Acquisition: provides the acquisition date and the value for the machine when it was acquired.
  2. Disposal: provides the date and value of the machine when it was disposed of.
  3. OpsLife: shows the Useful Life of the machine.
  4. Comments: provides any comments available for the machine
  5. Direction: shows the status for the machine.  The example has “R” for released at Acquisition and “I” as Inactive at date of Disposal.

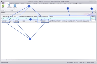
Transaction History

  1. Click on the Transactions tab at the bottom of the screen to display the Transaction History frame.
  2. DocNo: is the document reference number issued during a transaction e.g. SI = Sales Invoice,
  3. Doc Type: displays the system code for the document type, e.g. PGRN is for a Purchase Order.
  4. Event Date: is the date that a transaction occurred on the selected machine.
  5. Source No: is the action Work Order Number or Purchase Order Number for the transaction.
  6. Supplier Invoice No: is provided by the Supplier when they raise an invoice for the machine.
  7. Source Type Desc: provides a description for the Source Number, e.g. a Source No starting with ‘WO[xx]’ will refer to the Source Description Work Order.
  8. Unit Cost: refers to any transactional cost involved for the machine.
  9. Direction: indicated the movement of the machine with the example using ‘R’ for Released and ‘I’ for Inactive.

Movement History

  1. Click on the Movement tab at the bottom of the screen to display the Movement History frame. The Movement History screen displays the sequential progress of the of the machine.
  2. DBLDate: displays the numerical raw value of the MoveDate and MoveTime and is used in calculations that represents the same value.
  3. Entity Type: indicates where the transaction originates. The example references ASMN as a machine from an Internal Asset, b 
  4. From Entity Type: is the original location of the machine, e.g. Contract, Work Order, etc.
  5. From Entity Number: can either be a location, like a Warehouse, or it can have a Work Order Number or Contract number attached to it.
  6. From Entity Description: is a description, comments, or reason for the move.
  7. To Entity Type: is the new location type, e.g. a Supplier, or Bin Location
  8. To Entity Number: is the new location, e.g. Main Warehouse or Asset Warehouse, or a location Number e.g. Work Order Number or a new Contract Number
  9. To Entity Description: reference the transaction with a code or description.
  10. Move Date: is the date when the transaction took place.
  11. Move Time: is the time stamp for the transaction.