Human Resources

Employees - Custom Details

Custom Details can be set up to add information that you wish to keep note of but that is not default to the system, for example: an employee Contract Start and End Date, or an employee's Foreign Identity Document Number.

In the Custom Details screen, you can view a list of custom details set up on the system, these can be configured. You can only make changes in the Detail Data column in the data grid.

Ribbon Access: Finance and HR   >   Employees

  1. The Employees listing screen will be displayed.

View Employee Custom Details

Select Employee

  1. Select the row of the employee whose custom details you wish to view.
  2. Click on the Custom Details tile.

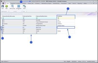
  1. The Custom Details for: [] screen will be displayed.
  2. Pre-defined codes will be listed in this screen.

Note: If the custom detail code you wish to update is not in this list, then refer to Adding Employee Custom Detail Codes.

Add Custom Detail Data

  1. Select the row where you wish to add information.
  2. Type in the information you wish to add in the Detail Data column of that row.
  3. Note that you can only add information to the Detail Data column.

Save Custom Detail Data

  1. When you have added the new details,
    • In this example, the Blood Type information has been typed in.
  2. Click on Save.

The details will be saved, and you will return to the Employees listing screen.

Edit Custom Detail Data

Select Employee

  1. In the Employees listing screen,
  2. Select the row of the employee whose Custom Details you wish to change.
  3. Click on the Custom Details tile.

  1. The Custom Details for: [] screen will be displayed.
  2. Edit the information you wish to change in the Detail Data column of that row. You can either backspace or highlight over the existing information and type in the new information.
    • In this example, the Blood Type is to be amended.

Save Custom Detail Edits

  1. When you are happy with your changes,
  2. Click on Save.

The edited details will be saved, and you will return to the Employees listing screen.

Delete Custom Details Data

Select Employee

  1. In the Employees listing screen.
  2. Select the row of the employee for whom you wish to delete custom detail information.
  3. Click on the Custom Details tile.

  1. The Custom Details for: [] screen will be displayed.
  2. Delete the required information in the Detail Data column of that row. You can either backspace or highlight over the existing information and press Delete on your keyboard.
    • In this example, the Medical Scheme Name is to be deleted.

Save Deletion

  1. When you are happy with your deleted changes,
  2. Click on Save.

The deletion will be saved, and you will return to the Employees listing screen.