Human Resources
Assign a User Login to an Employee
All employees should be loaded onto BPO, but only those using BPO will be assigned a User ID, which is linked to their employee details.
It is important to ensure that all users are correctly linked to their employee details.
| Ribbon Access: Finance and HR > Employees |
-
The Employees listing screen will open.
Select Employee
- Select the row of the employee to whom you wish to assign a User ID.
- Click on Edit.
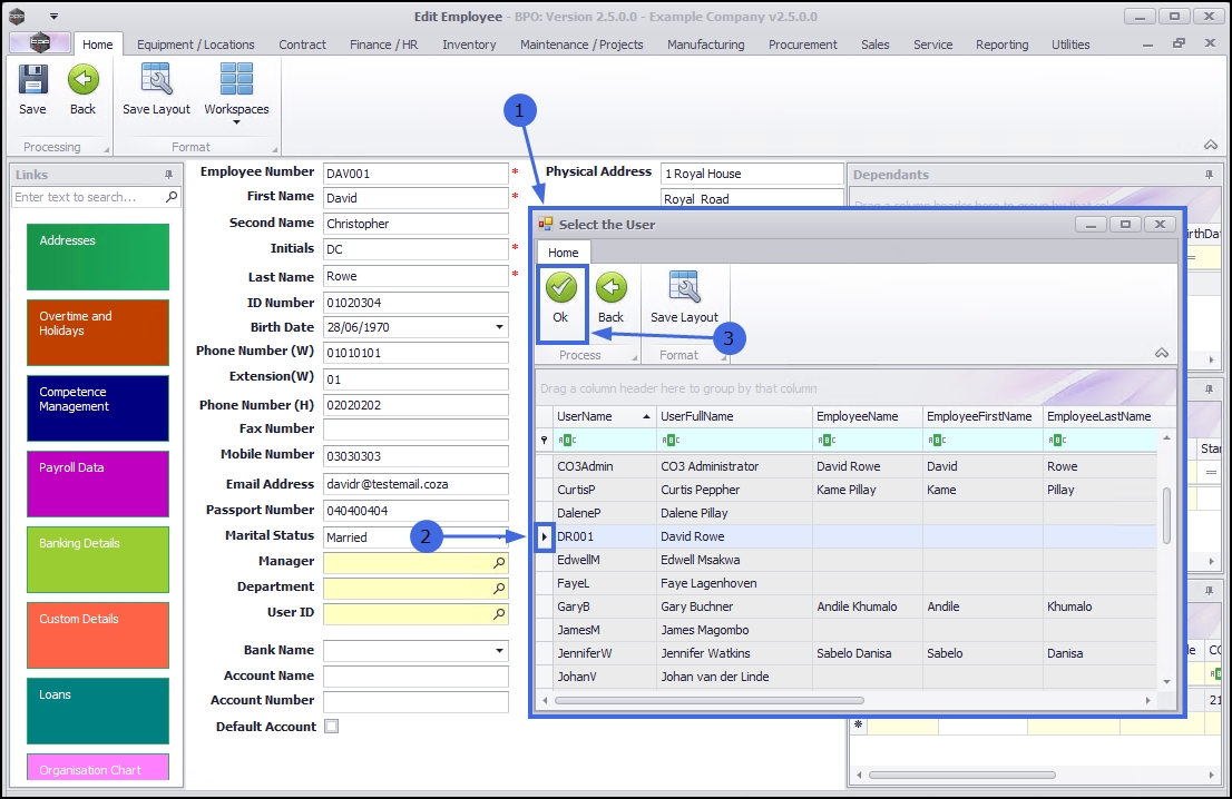
Search for User ID
- The Edit Employee screen will be displayed.
- Click on the search button in the User ID field.
Select User ID
- The Select the User screen will be displayed.
- Select the row of the UserName that you would like to allocate to this employee.
- In this example, DR001 is selected.
- Click on OK.
Note: A UserName / ID cannot be assigned to more than one employee. Ensure that a unique User ID and Login has been set up in the Configurator before you attempt to link an ID to an employee.
Save User ID/Login Details
- The new user ID / Login is now assigned and displayed in the User ID field.
- Click on Save to keep the User ID detail.
- A message box will pop up advising the following:
- Employee: [] has been saved.
- Click on OK.
- You will return to the Employees listing screen.
MNU.021.009