Inventory
Search for a Part Definition
You can search for a specific part and view the transactional history for that part.
| Ribbon Access: Inventory > Parts |
- The Part Listing screen will be displayed.
Search via Part Code or Part Description
-
Type in the
- Part Code or
- Part Description that you are searching for in the filter row.
- As you type, the system will search for and display the row that contains the details of that part.
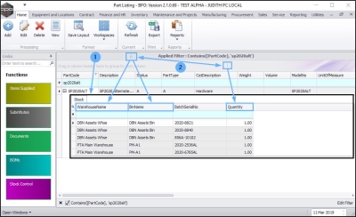
View the Part Stock frame
- Click on the expand button in the row of the part.
- The Stock frame will be expanded.
- You can view the
- Quantity and
- Location of items for the selected part code.
View Part Details
- To view the part details of the selected part, click on View.
- The View Part screen will be displayed and from this screen you can view more detailed information concerning the selected part.
View the Functions tiles
- You can view the functional data of the selected part by clicking on any of the Functions tiles.
- Item Supplied: Suppliers of the part.
- Substitutes: Linked alternate part numbers.
- Documents: Documents related to the part.
- BOMs: Bill of materials linked to the part.
- Stock Control: Stock control method for the part.
View the Processing tiles
- You can view the transactional data of the selected part by clicking on any of the Processing tiles.
- Requisitions: Purchase requisitions raised for the part.
- Purchase Orders: Purchase orders raised for the part.
- Requests: Part requests raised for the part.
- Transactions: Transactional data for the part for a selected period.
- For detailed information on the view part process, refer to Introduction to Inventory
MNU.026.037