Inventory

Adjust Stock Out of Store

If you are using the Stock Batch Tracking option, make sure to select the Batch Number for C-Class (non-serialised) items when adjusting stock. For more details, refer to Inventory: Stock Batches .

Ribbon Access:   Inventory   >   Adjustments

  • The Adjustment Requests listing screen will be displayed.
  • Select the site.
    • In this image, Durban has been selected.

  • Click on Add.

    The Add new Adjustment Request screen will be displayed.

Adjustment Request Reason/Details

  • Reason Code:  Click on the drop-down arrow and select from the menu the applicable reason code.
  • Requestor:  This will auto populate with the person currently logged on to the system. Click on the drop-down arrow and select from the list an alternative person, if required.

    • Contra Account:  Click on the search button in this text box.

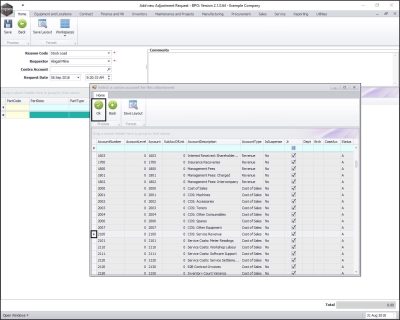
  • The Select a contra account for this adjustment screen will pop up.
  • Click on the row selector in front of the account number that you wish to link to this adjustment.
  • Click on Ok.

  • Request Date and Time:  This will populate with the current date and time.
    • You can either type in or click on the drop-down arrow and use the calendar function to select an alternative date if required.
    • You can either type in or click on the arrow indicators to select an alternative time if required.

Adjustment Request Comments

    • Comments:  Click in this text box and type in a comment relating to this adjustment.

Parts Data Grid

  • In the Parts/Items frame, right click anywhere in a row of this data grid.
  • A Process menu will pop up.
  • Click on Add - Add Item.
      • Note: As you click on Add , the Contra Account Code text box will populate with the previously selected Contra Account Code.

  • The Select a part screen will pop up.
  • Click on the row selector in front of the part/item that you wish to adjust out of store.
  • Click on Ok.

  • The row will now populate with the selected Part Code, Part Description and Part Type details.
    • Warehouse Name: This will populate with the default warehouse name but this can be changed.
    • Bin Location Name: This will populate with the default bin location name but this can be changed.
    • Unit Cost: This will populate with the cost set up on the selected item.
    • Quantity This will populate with 1.
      • Note: If the selected item is an A-Class or B-Class item, you will only be able to adjust one item at a time. If the selected item is a C-Class item then the quantity can be changed, when you move along this row adjusting the details, as required.

Select Warehouse and Bin

  • Click in the Warehouse Name text box.
  • An ellipsis button will be revealed.
  • Click on this button.

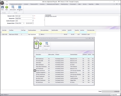
  • The Select a Warehouse for this part request screen will pop up.
  • Click on the row selector in front of the Warehouse that you wish to remove this item from.
  • Click on Ok .

  • Click in the Bin Location Name text box.
  • An ellipsis button will be revealed.
  • Click on this button.

  • The Select a warehouse for this part request screen will pop up.
      • Note: If there is only one bin linked to the selected warehouse then the Bin Location Name field will populate with that one bin name. Otherwise the Select screen will pop up.
  • Click on the row selector in front of the Bin Location where you wish to remove this item from.
  • Click on Ok .

Select Batch/Serial Number

  • Click in the Batch Number text box.
  • An ellipsis button will be revealed.
  • Click on this button.

  • The Select a batch//serial no. for this request screen will pop up.
  • Click on the row selector in front of the batch/serial number that you wish to adjust.
  • Click on Ok .

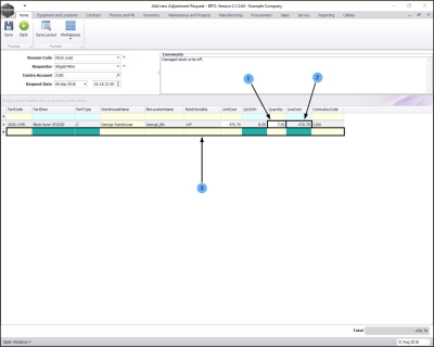
    • Unit Cost: This will auto populate with the cost of the selected part once the Bin Location Name has been selected.
    • Qty SOH: This is the current Stock on Hand quantity and will auto populate once the batch/serial number has been selected.

Select Quantity

    1. Quantity: Type in or use the arrow indicators to select the end stock on hand quantity, i.e. the quantity of stock you'll have after the adjustment is complete. (Example: Currently 8 in stock, adjusting out1 , Quantity must be 7).

Line Cost of Adjustment Request

    1. Line Cost: The system will auto calculate the sum of the unit cost x the quantity. (In this case, 470.79 Unit Cost x -1 Quantity = -470.79 Line Cost).
    2. A new row will now be created and you may add more items to the list if required.
    • Note 1:  You cannot adjust two line items of the same part number in one adjustment.
    • Note 2:  Serialised items can only be adjusted one item at a time, so the quantity adjusted in or out will always be 1.

Save Adjustment Request

  • When you have finished adding the adjustment request items, click on Save.

Print Adjustment Request

  • A Report Generation message box will pop up asking;
    • Do you want to print the adjustment request [ ]?
  • Click on Yes.

  • You will return to the Adjustment Requests listing screen.
  • An Adjustment Request Processing message box will pop up informing you that;
    • Adjustment Request No. [ ] saved successfully.
  • Click on OK .

  • You can then view the Adjustment Request report preview screen
  • From here you can View, Print, Export or Email the Adjustment Request.
  • Close the report preview screen when done.
    • Note: This request must be authorised before the Stock Adjustment is completed.