Inventory

Adjust Stock Into Store

If you are using the Stock Batch Tracking option, make sure to select the Batch Number for C-Class (non-serialised) items when adjusting stock. For more details, refer to Inventory: Stock Batches.

Ribbon Access:   Inventory   >   Adjustments

The Adjustment Requests listing screen will be displayed.

  • Select the site.
    • In this image, Durban has been selected.

Add New Adjustment

  • Click on Add.

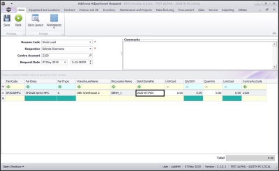
The Add new Adjustment Request screen will be displayed.

Request Reason/Details

  • Reason Code:  Click on the drop-down arrow and select from the menu the applicable reason code.
  • Requestor:  This will auto populate with the person currently logged on to the system. Click on the drop-down arrow and select from the list an alternative person, if required.

  • Contra Account:  Click on the search button in this text box.

  • The Select a contra account for this adjustment screen will pop up.
  • Click on the row selector in front of the account number that you wish to link to this adjustment.
  • Click on Ok.

  • Request Date and Time:  This will populate with the current date and time.
    • Date: You can either type in or click on the drop-down arrow and use the calendar function to select an alternative date if required.
    • Time: You can either type in or click on the arrow indicators to select an alternative time if required.

Request Comments

  • Comments:  Click in this text box and type in a comment relating to this adjustment.

Request Parts/Items Frame

  • In the Parts/Items frame, right click anywhere in an empty row of this data grid.
  • A Process menu will pop up.
  • Click on Add - Add Item.
    • Note: As you click on Add , the Contra Account Code text box will populate with the previously selected Contra Account Code.
  • To adjust in a C class item, click on Stock Adjustment - C Class Items for more information.
  • To adjust in an A/B class item, click on Stock Adjustment - A/B Class Items for more information.

Stock Adjustment - C-Class Items

  • The Select a part screen will pop up.
  • Click on the row selector in front of the C-Class part/item that you wish to adjust into store.
  • Click on Ok.

  • The Part Code, Part Description, Part Type and text boxes will now auto populate with the selected part details.
    • Note: The Quantity column will populate with 1 but this number can be changed only for C-class items, when you move along this row adjusting the details as required. A-Class and B-Class serialised items can only be adjusted one item at a time, so the quantity will always be 1.

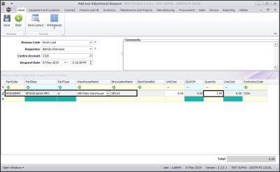
Select Warehouse and Bin

If the warehouse does not auto populate or if you want to change the warehouse, do the following:

  • Click in the Warehouse Name text box.
  • An ellipsis button will be revealed.
  • Click on this button.

  • The Select a Warehouse for this part request screen will pop up.
  • Click on the row selector in front of the Warehouse where you wish to store this item/part.
  • Click on Ok .

  • Click in the Bin Location Name text box.
  • An ellipsis button will be revealed.
  • Click on this button.

  • The Select a warehouse for this part request screen will pop up.
    • Note: If there is only one bin linked to the selected warehouse then the Bin Location Name field will populate with that one bin name. Otherwise the Select screen will pop up.
  • Click on the row selector in front of the Bin Location where you wish to store this item/part.
  • Click on Ok .

Select Batch/Serial Number
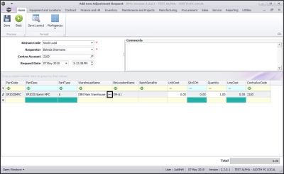
  • Click in the Batch Number text box.
  • An ellipsis button will be revealed.
  • Click on this button.

  • The Select a batch//serial no. for this request screen will pop up.
  • Click on the row selector in front of the batch/serial number that you wish to adjust.
  • Click on Ok .

  • Unit Cost: This will auto populate with the cost of the selected part once the batch/serial number has been selected.
  • Qty SOH: This is the current Stock on Hand quantity and will auto populate once the batch/serial number has been selected.

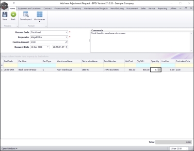
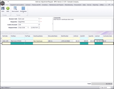
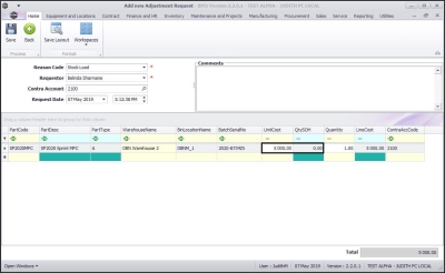
Select Quantity
  • Quantity: Type in or use the arrow indicators to select the end stock on hand quantity, i.e. the quantity of stock you'll have after the adjustment is complete. (Example: Currently 600 in stock, adjusting in5 , Quantity must be 605).
    • Note: A-Class and B-Class serialised items can only be adjusted one item at a time, so the quantity will always be 1.

Line Cost for C-Class Item
  • Line Cost: The system will auto calculate the sum of the unit cost x the quantity. (In this case, 500 Unit Cost x 605 Quantity = 302,500 Line Cost).
  • A new row will now be created and you may add more items to the list if required.
    • Note: You cannot adjust multiple line items of the same part number in one adjustment for C class items.

Save Request
  • When you have finished adding the adjustment request items, click on Save.

Print Request
  • A Report Generation message box will pop up asking:
    • Do you want to print the adjustment request [ ]?
  • Click on Yes.

You will return to the Adjustment Requests listing screen.

  • An Adjustment Request Processing message box will pop up informing you that;
    • Adjustment Request No. [ ] saved successfully.
  • Click on OK .

  • You can then view the Adjustment Request report preview screen
  • From here you can View, Print, Export or Email the Adjustment Request.
  • Close the report preview screen when done.
Authorise Request

This request must be authorised before the Stock Adjustment is completed.

Stock Adjustment A / B-Class Item

  • In the Parts/Items frame, right click anywhere in an empty row of this data grid.
  • The Select a part screen will pop up.
  • Click on the row selector in front of the A or B-Class part/item that you wish to adjust into store.
  • Click on Ok.

  • The Part Code, Part Description, Part Type, Warehouse Name, Bin Location Name text boxes will now auto populate with the selected part details.
    • Note: The Quantity column will populate with 1 but this number can be changed only for C-class items, when you move along this row adjusting the details as required. A-Class and B-Class serialised items can only be adjusted one item at a time, so the quantity will always be 1.

Select Warehouse and Bin for A / B-Class Item
  • If the warehouse does not auto populate or if you want to change the warehouse, click in the Warehouse Name text box.
  • An ellipsis button will be revealed.
  • Click on this button.

  • The Select a Warehouse for this part request screen will pop up.
  • Click on the row selector in front of the Warehouse where you wish to store this item/part.
  • Click on Ok .

  • Click in the Bin Location Name text box.
  • An ellipsis button will be revealed.
  • Click on this button.

  • The Select a warehouse for this part request screen will pop up.
    • Note: If there is only one bin linked to the selected warehouse then the Bin Location Name field will populate with that one bin name. Otherwise the Select screen will pop up.
  • Click on the row selector in front of the Bin Location where you wish to store this item/part.
  • Click on Ok .

Select Batch/Serial Number for A / B-Class Item
  • Click in the Batch Number text box.
  • Type in the Serial No of the part you want to adjust in.

Unit Cost and Quantity Stock on Hand for A / B-Class Item
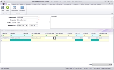
  • Unit Cost: Type in the unit cost of this part.
  • Qty SOH: This is the current Stock on Hand quantity and will always auto populate as 0 for A/B class items since each item has a unique serial number.

Quantity for A / B-Class Item
  • Quantity: The quantity will always auto populate as 1 for A / B class items since each item has a unique serial number.

Line Cost for A / B-Class Item
  • Line Cost: The system will auto calculate the sum of the unit cost x the quantity. (In this case, 5 000 Unit Cost x 1 Quantity = 5 000 Line Cost). For A / B class items, the Line Cost will always be equal to the Unit Cost.
  • Add more items in the new row if required.
    • Note: You can adjust multiple line items of the same part number in one adjustment for A/B class items.

Save Adjustment Request - A / B-Class Item
  • When you have finished adding the adjustment request items, click on Save.

Print Adjustment Request - A / B-Class Item

  • A Report Generation message box will pop up asking:
    • Do you want to print the adjustment request [ ]?
  • Click on Yes .

  • You will return to the Adjustment Requests listing screen.
  • An Adjustment Request Processing message box will pop up informing you that;
    • Adjustment Request No. [ ] saved successfully.
  • Click on OK .

  • You can then view the Adjustment Request report preview screen
  • From here you can View, Print, Export or Email the Adjustment Request.
  • Close the report preview screen when done.

Authorise Request

This request must be authorised before the Stock Adjustment is completed.