Maintenance
Instructions - Instruction Labour
Linking Labour Resource requirements to an instruction, gives you the ability to see how many employees are required to do a certain craft type (skill), which will allow for planning the resources that may be required for upcoming projects or tasks.
| Ribbon Access: Maintenance / Projects> Instructions |
- The Instructions listing screen will be displayed.
- Click on the row of the instruction you wish to link a labour resource requirement to.
- Click on Edit.
Short cut key: Right click to display the Process menu list. Click on Edit.
- The Instruction Maintain screen will be displayed.
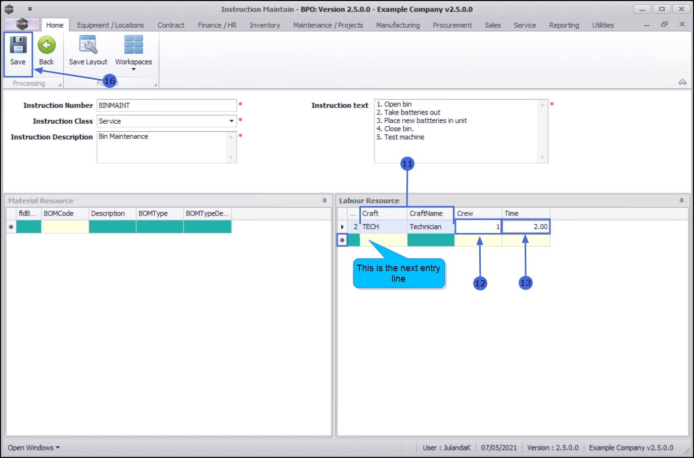
- On the Labour Resource docking panel,
- Right click in the Craft text box to display the Process menu list.
Add New Craft
- Click on Craft - Add New Craft.
- The Select a craft screen will be displayed.
- Click on the row of the craft (skill) that you wish to link to this instruction.
- Click on OK.
- The Craft and Craft Name will populate according to the selection made.
Add Crew and Time
- Crew: Click in the text box and type in or use the arrow indicators to select the number of employees that are required to complete this instruction.
- Time: Click in the text box and type in or use the arrow indicators to select the total time (in hours) required for this instruction.
- The example has 1 Technician as required at a total time of 2 hours.
- Click anywhere in the Labour Resources data grid to open the next entry line.
- Repeat from Step 6, to continue adding the Labour Resources as required.
Save Labour Resource
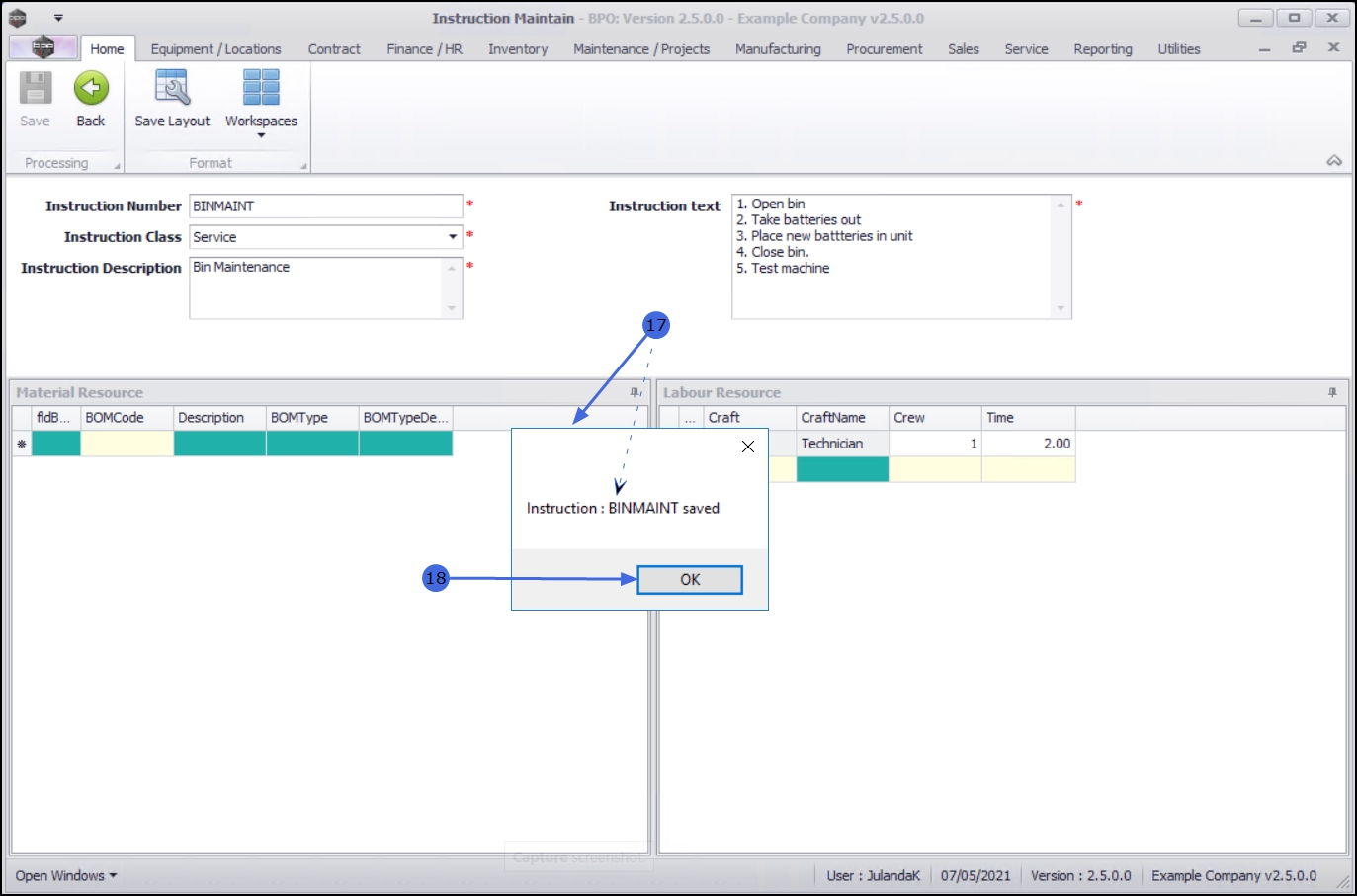
- When you have finished, click on Save.
- When you receive notification to confirm that;
- Instruction : [abbrev/number] saved
- Click on OK.
- You will return to the Instructions listing screen, click on Back to return to
MNU.043.002