Maintenance

Instructions - Bill of Materials

Linking Material Resource requirements to an instruction, gives you the ability to see which parts are required for the work to be done.

In order to link a Bill of Materials for parts required, you will need to ensure that one has been configured.

Ribbon Access:   Maintenance / Projects >   Instructions

  1. The Instructions listing screen will be displayed.
  2. Click on the row of the instruction you wish to link a bill of materials to.
  3. Click on Edit.

    Short cut key: Right click to display the Process menu list. Click on Edit.

  1. In the Material Resources docking panel,
  2. Right click in the BOM Code text box to display the Process menu.
  3. Click on BOM - Add New BOM.

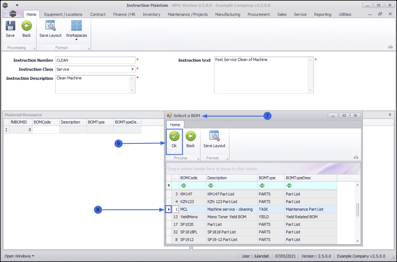
  1. The Select a BOM screen will be displayed.
  2. Click on the row of the BOM that you wish to link to the instruction.
  3. Click on OK.

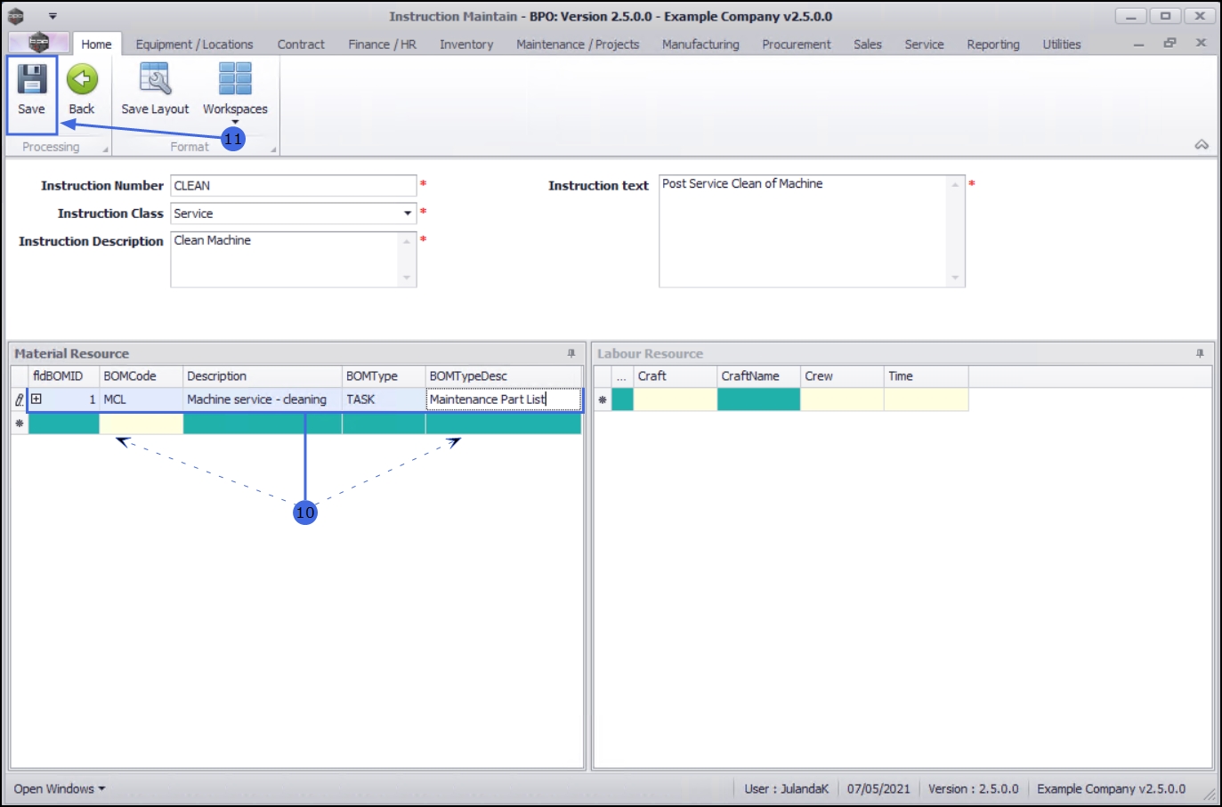
  1. The selected BOM details will populate all the columns in the Material Resource data grid and a new row will be created.

    Note that you can add more than one BOM (material resource) to an instruction.

  2. Continue adding BOM details as required.
  3. When you have finished adding BOMs (material resources) click on Save.

  1. When you will receive the message to confirm that;
    • Instruction : [abbrev/number] saved
  2. Click on OK.

The BOM (material resource) details will be saved and you will return to the Instructions listing screen.