Maintenance

Instructions - Add / Edit / Delete and View Digital Documents

You can scan in and link documents relating to the task instruction.

Remember that these documents need to be saved on the server in a shared folder.

Ribbon Access:   Maintenance / Projects >   Instructions

  1. The Instructions listing screen will be displayed.
  2. Click on the row of the instruction you wish to link a digital document to.
  3. Click on the Documents tile.

Add a Digital Document

  1. The Instruction Documents screen will be displayed.
  2. From this screen you can view a list of the documents (if any) that are linked to this instruction.
  3. Click on Add.

    Short cut key: Right click to display the All groups menu list. Click on Add.

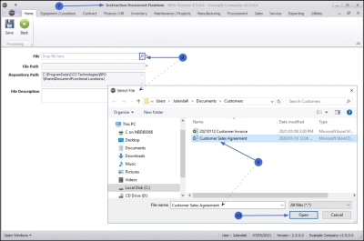
  1. The Instruction Document Maintain screen will be displayed.
  2. Click on the search button in the File text box to display the Select File screen.
  3. Search for and select the document that you wish to link to this instruction.

Important to remember that the document needs to be saved on the server in a shared folder.

  1. Click on Open.

File Location Details

  • File: This field is populated with the selected file name.
  • File Path: This field is populated with the selected file path.
  • Repository Path: This field will populate with to the repository path set up in the Configurator.
  • File Description: Click in the text box and type in a description for the document.
  1. When you have finished adding the document details, click on Save.

  1. You will return to the Instruction Documents screen.
  2. The details of the document you have linked to the Instruction can now be viewed.

Edit a Linked Document

The edit feature allows you to make changes only to the File Description of the linked document.

  1. From the Instruction Documents listing screen,
  2. Click on the row of the Document you wish to edit.
  3. Click on Edit.

    Short cut key: Right click to display the All groups menu list. Click on Edit.

  1. The Instruction Document Maintain screen will be displayed.

    Note that the fields for File, File Path and Repository Path have been greyed out indicating that they cannot be changed.

  2. Make the required changes to the File Description.

Save the changes

  1. Click on Save to save the change or
    • Click on Back to return to the Document listing screen without saving any changes.

Delete/Remove a Linked file

  1. From the Instruction Documents listing screen,
  2. Click in the row of the document you wish to delete from the instruction.
  3. Click on Delete.

    Short cut key: Right click to display the All groups menu list. Click on Delete.

  4. When you receive the Delete Document message to confirm;
    • Are you sure you want to delete this Document?
  5. Click on Yes if you are certain about your selection, or
    • Click on No to ignore the request and to leave the document on the Instruction Documents screen.

View a Linked Document

The View feature allows you to view and edit the content of the linked document.

  1. From the Instruction Documents listing screen.
  2. Click in the row of the document you wish to view.
  3. Click on View.

    Short cut key: Right click to display the All groups menu list. Click on View.

  1. The document will open in the software format that it was created in, e.g Microsoft Word or Excel.
    • The example has the Sales Contract saved as a Microsoft Word document.
    • Make the necessary changes and save the document in Microsoft Word.
  2. Close Word or Excel.

  1. You will return to the Instruction Documents screen.
  2. Click on Back to return to the Instructions listing screen.