Maintenance

Tasks - Assign / Remove a Bill of Materials (BOM)

Linking material resource requirements to a Task, gives you the ability to see which parts are required for the Task to be completed. In order to link a Bill of Materials for parts required, you will need to ensure one has been configured. Refer to the Creating a New Bill of Materials manual to ensure that a BOM is already set up before you continue with this manual.

Ribbon Access:   Maintenance / Projects >  Tasks

  1. The Tasks listing screen will be displayed.
  2. Click on the row of the task you wish to assign a BOM to.
  3. Click on Edit.

    Short cut key: Right click to display the Process menu list. Click on Edit.

  1. The Edit Task screen will be displayed.

Assign BOM Details to Task

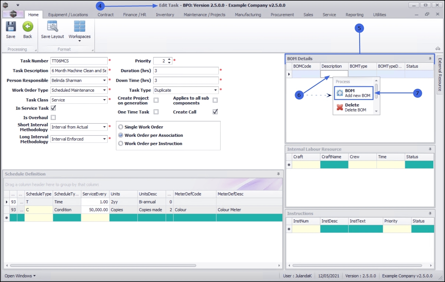
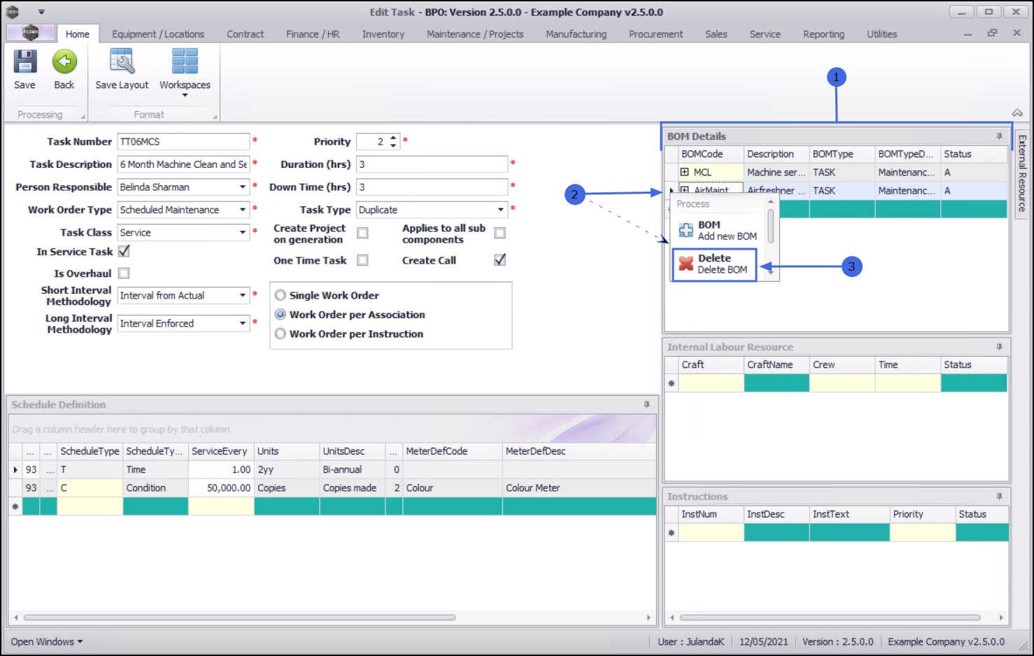
  1. In the BOM Details frame,
  2. Right click in an available line in the BOM details data grid to display the Process menu.
  3. Click on BOM - Add new BOM.

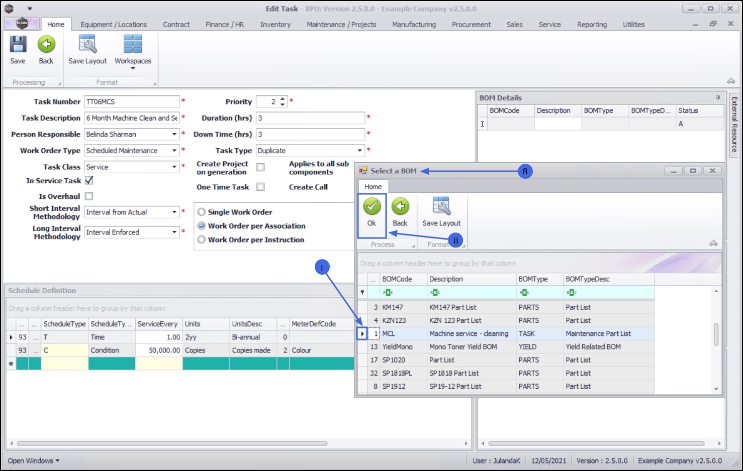
  1. The Select a BOM screen will be displayed.
    1. Click on the row of the BOM you wish to attach to this task.
    2. Click on OK.

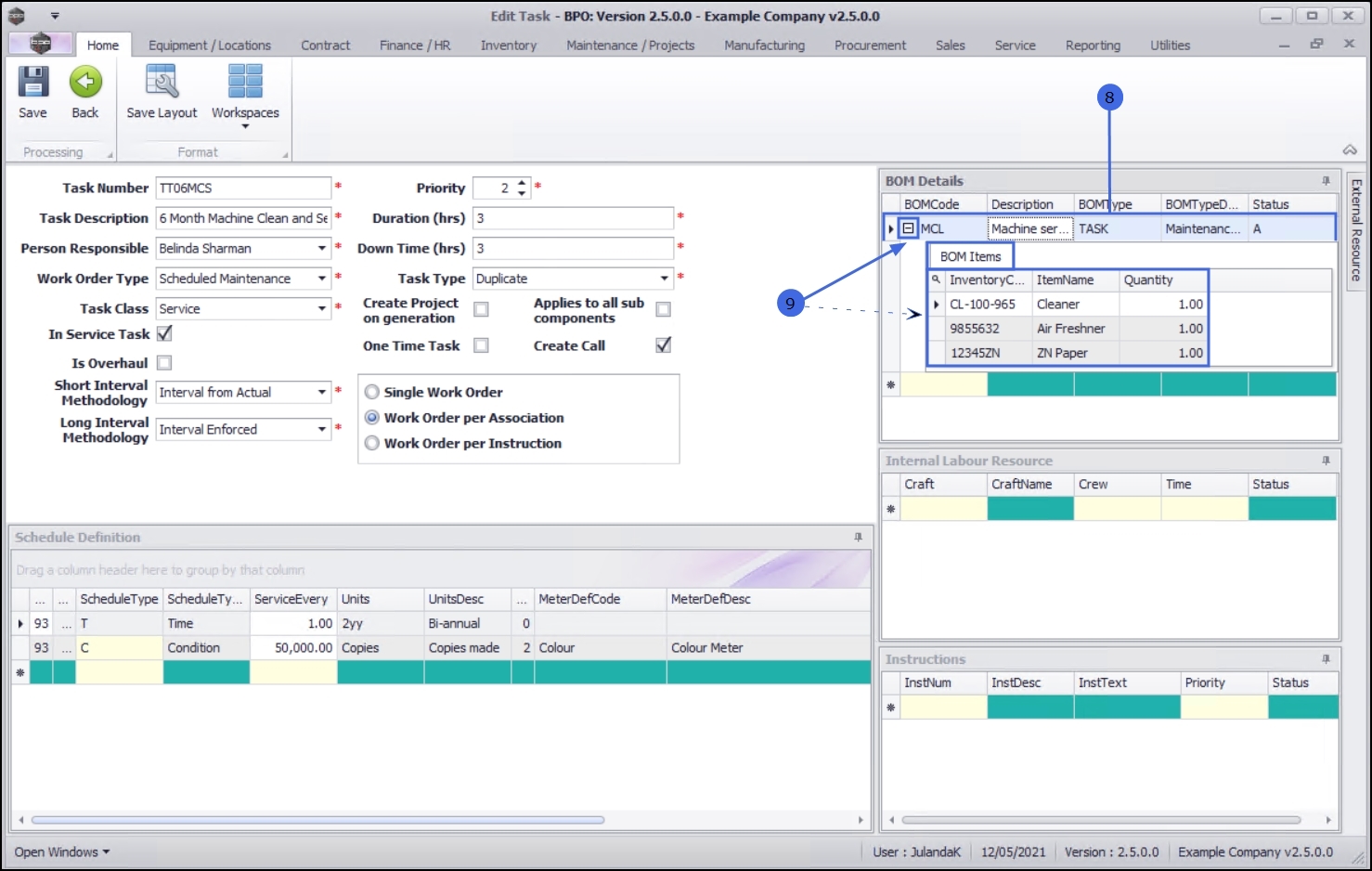
  1. The selected BOM will be displayed in the BOM Details frame.
  2. Expand the BOM Items frame to view a list of all the items required to complete the task.
  3. Continue adding BOMs to the task as required.

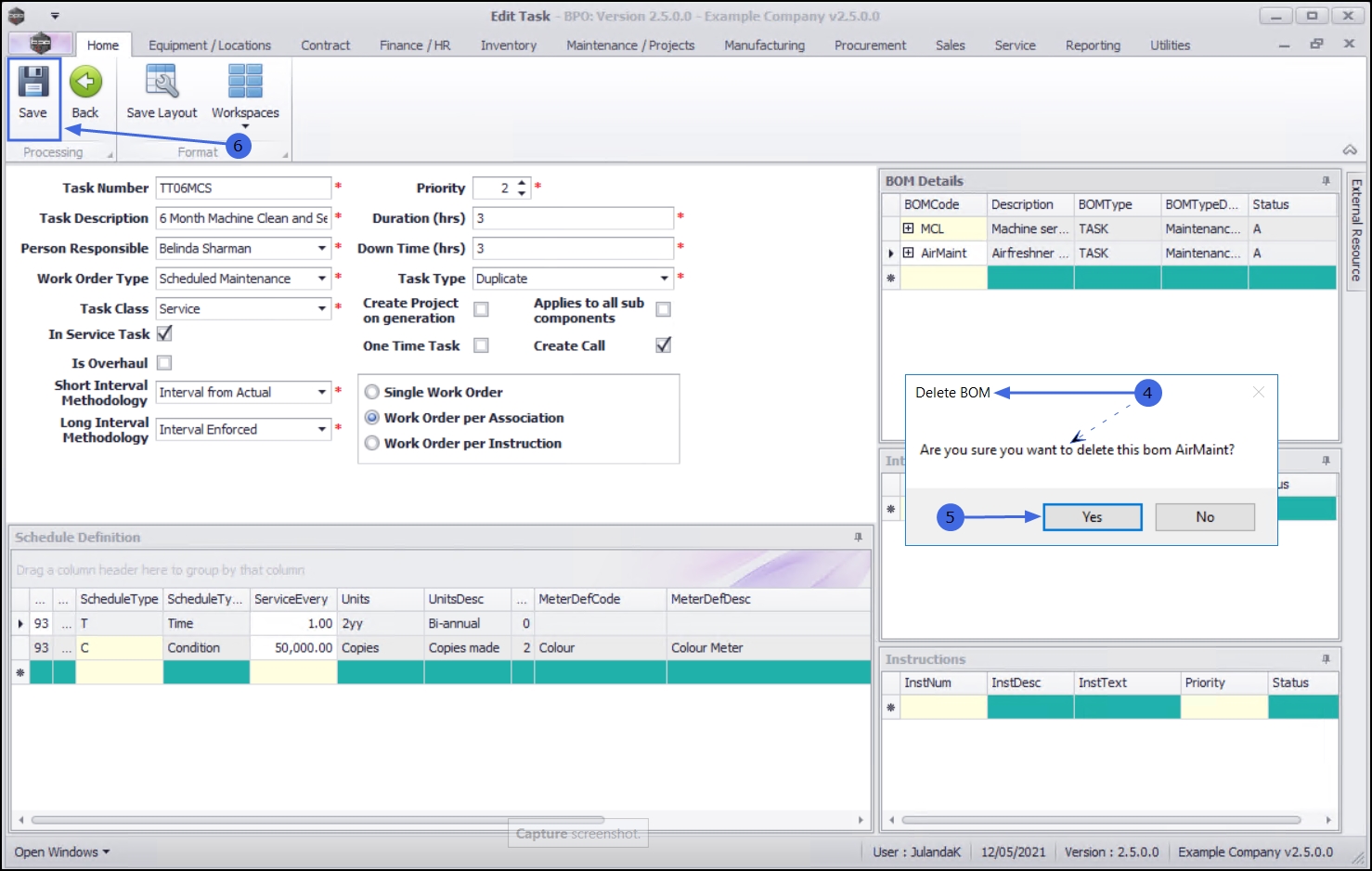
Remove BOM Details from a Task

  1. From the BOM Details frame,
  2. Right click in the row of the BOM you wish to remove from the Task to display the Process Menu.
  3. Select Delete - Delete BOM

  1. When you receive the Delete BOM message to confirm;
    • Are you sure you want to delete this bom [bom code]?
  2. Click on Yes if you are certain about your selection, or
    • Click on No to ignore the request and leave the BOM assigned to the Task.

Save the BOM Details

  1. When you have finished editing the Task, click on Save.

  1. You will return to the Tasks list screen.
  2. When you receive the Tasks message to confirm that;
    • The Task: [task number] has been saved.
  3. Click on OK.

View the Status

  1. From the Tasks list screen,
  2. Click on the row of the task you wish to view the status of.
  3. Click on Edit.

    Short cut key: Right click to display the Process menu list. Click on Edit.

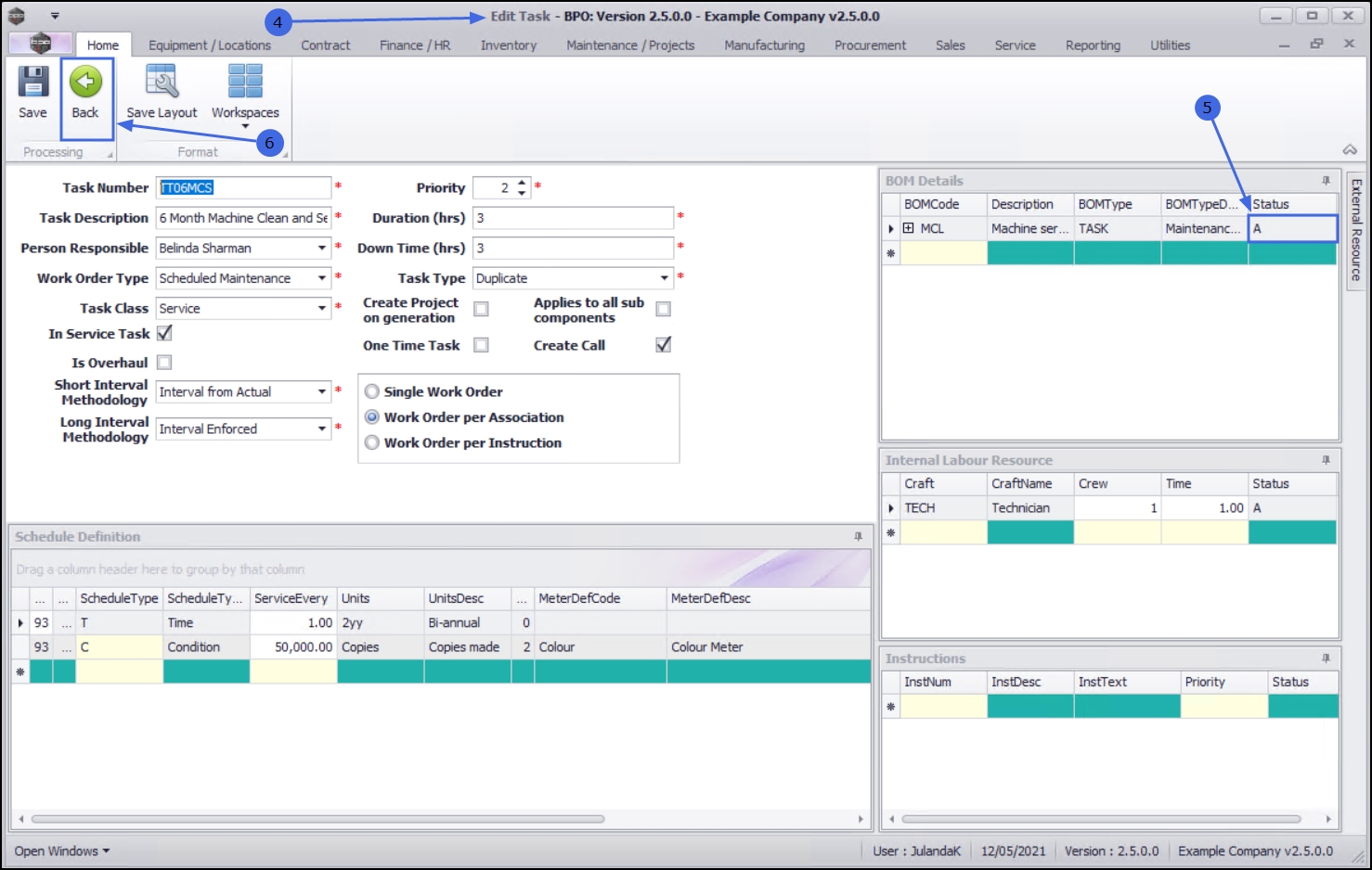
  1. The Edit Task screen will be displayed.
  2. The Status field for the BOM you have assigned has now been updated with A - Active.
  3. Click on Back to return to the Tasks list screen.