Maintenance

Tasks - Link a Shadow Task

A shadow task will not generate if it is due at the same time as the task that has been linked to it.

For example: A machine might have a 6 month service, and a general inspection due every 3 months. It may happen that the general inspection is performed during a service, in which case the inspection task is not necessary. The 3 month general inspection will be a shadow task to the 6 month service.

Ribbon Access:   Maintenance / Projects >  Tasks

  1. The Tasks list screen will be displayed.
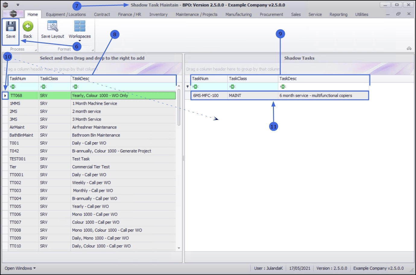
  2. Click on the row of the task you wish to link a shadow task to.
  3. Click on the Shadow Tasks tile.

  1. The Shadow Tasks list screen will be displayed.
  2. Any tasks that have already been linked will be displayed in the data grid.

Add a Shadow Task

  1. Click on Add.

    Short cut key: Right click to display the Process menu list. Click on Add.

  1. The Shadow Task Maintain screen will be displayed.
  2. The left panel lists all the tasks that you can select from.
  3. The right panel contains the Shadow Tasks where the selected task(s) will be listed.
  4. Click in the row(s) of the task(s) you wish to link as shadow task(s). Drag and drop the task(s) into the Shadow Tasks panel
  5. The selected task(s) will now be listed in the Shadow Tasks panel.
    • Continue selecting and moving tasks to the shadow tasks panel as required.

Note that you can remove a task item from the Shadow Task grid, by dragging and dropping the task back to the task list column, if it is not required.

Save the Shadow Task

  1. When done, click on Save.

  1. When you receive the Shadow Tasks message confirming that;
    • The Shadow Task for Task [task number] have been saved.
  2. Click on OK.

  1. You will return to the Shadow Tasks list screen.
  2. The shadow task(s) that you have linked to the task will now display in the task data grid.
  3. Click on Back to return to the Tasks list screen.

Edit the Shadow Task

  1. From the Shadow Tasks list screen,
  2. Click on Edit.

    Short cut key: Right click to display the Process menu list. Click on Edit.

  1. The Shadow Task Maintain screen will be displayed.
  2. You can link additional tasks to the Shadow Task panel.

Save the Shadow Task

  1. When you have finished linking the required shadow task(s), click on Save.

  1. When you receive the Shadow Tasks message to confirm that;
    • The Shadow Task [task number] have been saved.
  2. Click on OK.

  1. You will return to the Shadow Tasks screen where you can view the additional shadow tasks that were added for this Task.
  2. Click on Back to return to the Tasks list screen.

Unlink / Delete a Shadow Task

  1. From the Shadow Tasks screen,
  2. Click on the row of the shadow task you wish to remove from the list.
  3. Click on Delete.

    Short cut key: Right click to display the Process menu list. Click on Delete.

  1. When you receive the Delete Shadow Task message to confirm;
    • Are you sure you want to delete this Shadow Task?
  2. Click on Yes if you are certain about your selection.
    • Click on No to ignore the request and to leave the shadow task linked to the task.

  1. Next you will receive a message to confirm that;
    • Shadow Task Deleted.
  2. Click on OK.

  1. The Shadow Tasks screen will be updated and the Shadow Task you have removed will no longer be visible in the task data grid.
  2. Click on Back to return to the Tasks list screen.