Procurement

Add a Service Purchasing Template

Purchasing Templates can be created to preconfigure purchase requisitions to effectively generate bulk orders.

Use this process to add a purchasing template for service (non-stock) items.

Ribbon Select Procurement > Purchasing Templates

The Purchasing Templates Listing screen will be displayed.

Add new Template

  • Click on the Add button.

A message box will come up, asking What type of request is this?

The Part Requisition radio button is selected by default.

  • Click on the Service Requisition radio button.
  • Click on the Accept button.

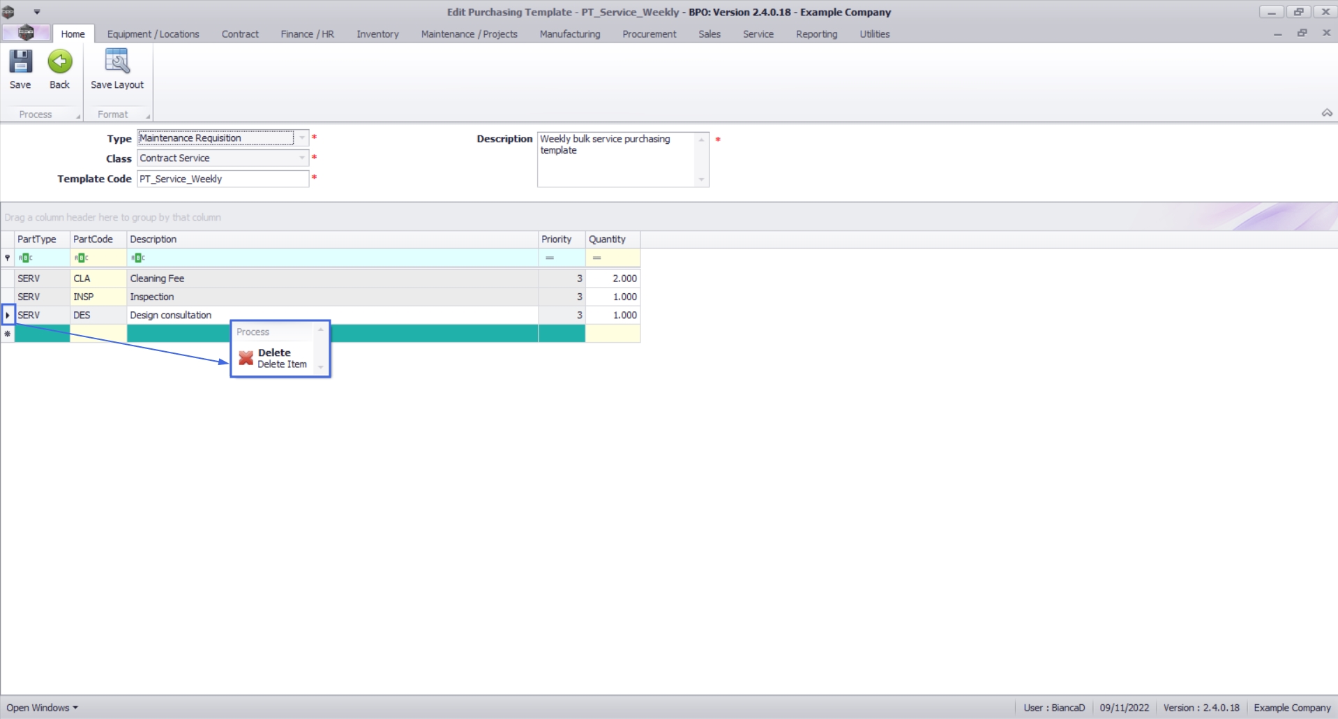
Template Header

The Purchasing Template Maintain screen will open with the Type and Class pre-populated as noted below. These values cannot be changed.

  • Type: Maintenance Requisition
  • Class: Contract Service

  • Template Code: Type in a code that will help you identify the template. This code cannot be longer than 20 characters.
  • Description: Type in a description to better define the template.

Add Template Items

  1. Click in the PartCode field and then on the ellipsis button that will come up

  2. The Service lookup list will come up

  3. Search for an select the Service you wish to add to the template

  4. Click on the Ok button.

  • Update the Quantity as required.
  • Continue this process to add all the necessary Services to this template.

Remove Template Items

  • Click on the row you wish to remove, right click and select Delete Item from the context menu.

A message box will come up asking: Are you sure you want to delete this row for item [service code]?

  • Click on the Yes button.

Save Template

  • Once done, click on the Save button.

A message box will come up noting: Purchasing Template No [purchasing template number] saved successfully.

  • Click on the Ok button.

The new template will be added to the Purchasing Template Listing screen.

Related Topics