Projects
Projects - Add Main Project
A Project is a collective group of jobs that need to be carried out.
By monitoring a Project, you can keep track of work that has been done, and work that still needs to be done.
- You have the ability to Projects - Invoices when complete.
- You can create a New Deal Sale / New Deal Rental Project from a Sales Order.
Projects are either 'Open' or 'Closed'. Once a project has been closed, it cannot be re-opened.
Use BPO2 to add a project or use the Work Order Allocation in Work Order Allocation - Auto Create Projects to create a project for Maintenance Planning work orders.
Important to Remember that Parts, Labour, Sub-Contracts and Expenses must be logged against the project before invoicing.
These items cannot be added to the invoice.
Internal Services, Travel and Warranties can be added to the invoice.
| Ribbon Access: Maintenance / Projects > Projects |
- The Project Listing screen will be displayed.
- Select the Site you wish to create the project for.
- The example has Durban selected.
- Click on Add.
Short cut key: Right click to display the All groups menu list. Click on Add.
Add Main Project
If the Project Listing screen lists projects in the Listing frame, then the first project in the list will be selected by default. You will therefore receive a message enquiring whether you are creating a sub-project for the selected project.
- You will receive an Add Project message requesting;
- Is this a branch (a sub project) to the current project PRJ[project ref number]?
- Click on No to create the main project.
- The Add a new project screen will be displayed.
Identification
- Description: Type in a description for the project you are creating.
- Project Reference:
Type in the
Project reference Number.
If the field is greyed out, then the Project Reference has been set to automatically issue the project reference number. Refer to project configuration for more information.
- Project Type: Click on the down arrow to select the project type that applies to the project you are creating.
Parent Project Details
The fields for Description and Project Reference have been greyed out as this do not apply when creating the Main Project.
-
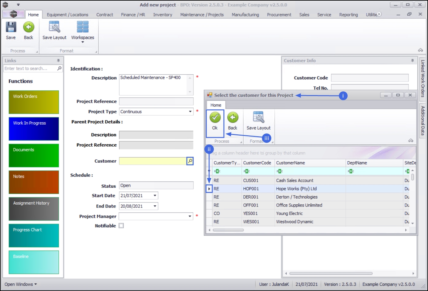
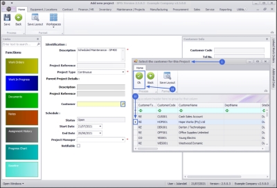
Customer: Click on the Search button to select the customer you wish to link to the project.
This field can be left blank if the work orders created for this project have no link to customer work.- The Select the customer for this Project screen will be displayed.
- Scroll and click in the row of the Customer you are creating the project for.
- Click on OK.
Customer Info Frame
The Customer Info frame will be auto populated with the Customer information you have selected. No changes can be made to the Customer Information in this frame.
Any Notes linked to this customer can also be viewed here.
Schedule
- Status: This is the current status for the project and will display Open by default. This field cannot be changed from this screen.
- Start Date: This will auto populate with the current date. Type in or click on the down arrow to select the starting date for the project using the Calendar function.
- End Date: The end date will be set a month from the start date. Type in or click on the down arrow to select the expected end date for the project using the Calendar function.
- Project Manager: Click on the down arrow to select the name of the project manager for the project.
- Notifiable: This option is not used by the system.
Note: For notifications, use the Projects - Assignment History to the project work order(s) function. If the Company Configuration is set up correctly, then the technician will receive an email for the assignment.
Linked Work Orders
- Click on the Linked Work Orders tab on the right hand side of this screen to display the Linked Work Orders frame.
Note that this panel can be docked to leave it expanded on the screen to make it easier to work in. - Any work order(s) linked to this project will display in this frame.
Additional Data
- You may wish to include information not covered in the project frames. Click on the Additional Data tab to expand the Additional Data frame.
-
Any extra information can be added in the Custom 1 - 10 fields. These field names can be re-named to suit your company requirements.
- Please contact your BPO Analyst or CO3 Support for assistance.
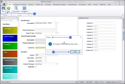
Save Main Project
- When you have finished adding details to this screen, click on Save.
- Next you will receive the Project message informing you that;
- The project: [project ref number] has been saved.
- Click on OK.
- You will return to the Project Listing screen where you can now view the newly created project in the Project list.
MNU.058.001