Projects

Standard Methodology - Remove an External Resource

Ribbon Access: Maintenance / Projects   >   Standard Methodology

  1. The Project Methodology screen will be displayed.
  2. Click on the row of the methodology layer you wish to remove an External Resource from.
  3. Click on Edit.

Short cut key: Right click to display the Maintenance menu list. Click on Edit.

  1. The Project Methodology Maintain screen will be displayed.
  2. Right Click in the row of the External Resource you wish to remove, to display the Process menu.
  3. Click on Delete - Delete external resource.

  1. When you receive the Delete External Resource message to confirm that;
    • Are you sure you want to delete this external resource?
  2. Click on Yes if you are certain about your selection.
    • Click on No to ignore the request and leave the resource linked to the project methodology.

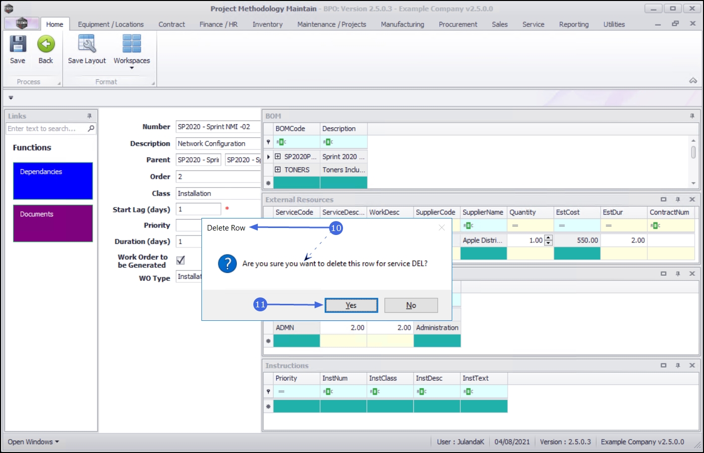
  1. When you receive the Delete Rowmessage to confirm;
    • Are you sure you want to delete this row for service [service name]?
  2. Click on Yes.

  1. The external resource has been removed from the External Resources frame.
  2. Click on Save to update the Project Methodology screen.

  1. When you receive the Project Methodology message to confirm that;
    • The project methodology : [methodology name] has been saved.
  2. Click on OK.