Projects

Standard Methodology - Documents

The Documents tile allows you to link, view or delete digital documents effortlessly. All the project documents are kept in one place by making use of this link.

These documents need to be saved in a shared folder on the server.

Ribbon Access: Maintenance / Projects>  Standard Methodology

  1. The Project Methodology screen will be displayed.
  2. Select the row of the project layer you need to link document(s) to.
  3. Click on the Documents tile.

  1. The Project Methodology Documents screen will be displayed.
  2. A list of documents currently linked to the project layer will display.

Link Digital Document

  1. Click on Add.

Short cut key: Right click to display the Process menu list. Click on Add.

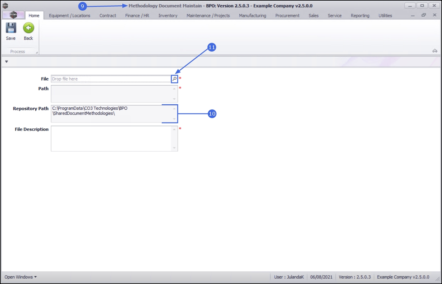
  1. The Methodology Document Maintain screen will be displayed.
  2. Note that the Repository Path field is populated with what has been configured on your system.
  3. Click on the search button in the File field.

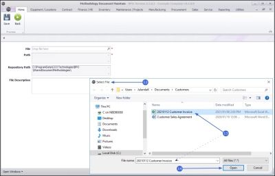
  1. From the Select File screen will display,
  2. Locate the file on your server / computer that you wish to link.
    • Ensure that the document name appear in the File name: field by clicking on the document to select it.
  3. Click on Open.

  1. The File and Path fields will be populated with the details of the selected document.
  2. Type a description of the document in the File Description field.
  3. Click on Save to save the link.

  1. When you receive the Methodology Document message confirming that;
    • The methodology document has been saved.
  2. Click on OK.

    Note that BPO does not save the physical document, but a link to where the document has been saved.

  1. The Projects Methodology Documents screen has been updated with the document you have linked.
  2. Click on Refresh to update your screen, if required.
  3. Click Back to return to the Project Methodology Screen.

Edit Digital Documents

  1. From the Project Methodology Documents screen,
  2. Click on the row of the document you wish to edit.
  3. Click on Edit.

Short cut key: Right click to display the All groups menu list. Click on Edit.

  1. The Edit Document screen will be displayed with the selected file information populating the fields.
  2. Update the File Description field as required.
  3. Click on Save.

  1. When you receive the Methodology Document confirmation message;
    • The methodology document has been saved.
  2. Click on OK.

    Note that BPO does not save the physical document, but a link to where the document has been saved.

  1. The Project Methodology Documents screen has been updated.
  2. Click on Refresh to update your screen, if required.
  3. Click Back to return to the Project Methodology Screen.

Delete Digital Document

  1. From the Project Methodology Documents screen,
  2. Select the row of the document you with to remove from the project methodology layer.
  3. Click on Delete.

Short cut key:Right click to display the Process menu list. Click on Delete.

  1. When you receive the Delete Document message to confirm;
    • Are you sure you want to remove this document from project methodology [proj methodology]?
  2. Click on Yes.

  1. The document has now been deleted from the Project Methodology Documents screen.
  2. Click on Back to return to the Project Methodology Screen.

View Documents

  1. From the Project Methodology Documents screen,
  2. Click on the row of the document you wish to view.
  3. Click on View.

  1. The digital document will open within the relevant program for you to view.
    • In this example, an Excel document has opened.
  2. When you have finished reviewing the document, close the document screen that you are in, to return to the Project Methodology Documents screen.