Sales

Customers - Invoice Delivery Method

The Invoice Delivery Method defines how the system will deliver the Invoices during the Run Print / Email Batch step of the Month End Billing Run. The choices are EMAIL, POST (for printing), and PREM for Print and Email.

  • For Emails:  Make sure that the contact you link to the delivery method has a valid email address.
  • To Print:  These documents will print to the printer specified in the Printer Service Setup.

You can link unique document sales templates to specific clients. These custom layouts need to be created in Report Designer and specified as noted below. If templates aren't linked to a customer, the global custom layout will be used, if it exists, else the default report will be used.

Ribbon Access: Sales >  Customers

  1. The Customer Listing screen will be displayed.
  2. Select the Site where the customer can be located.
    • The example has Durban selected.
  3. Select the Status for the customer.
    • The example has Active selected.
  4. Select the row of the customer where you wish to add an Invoice Delivery method to.
  5. Click on the Invoice Delivery tile.

  1. The Invoice Delivery Methods for Customer: [Customer Code] screen will be displayed.

Add Delivery Method

  1. Click on Add.

Short cut key: Right click to display the Process menu list. Click on Add.

  1. The Invoice Delivery Method Maintenance screen will be displayed.

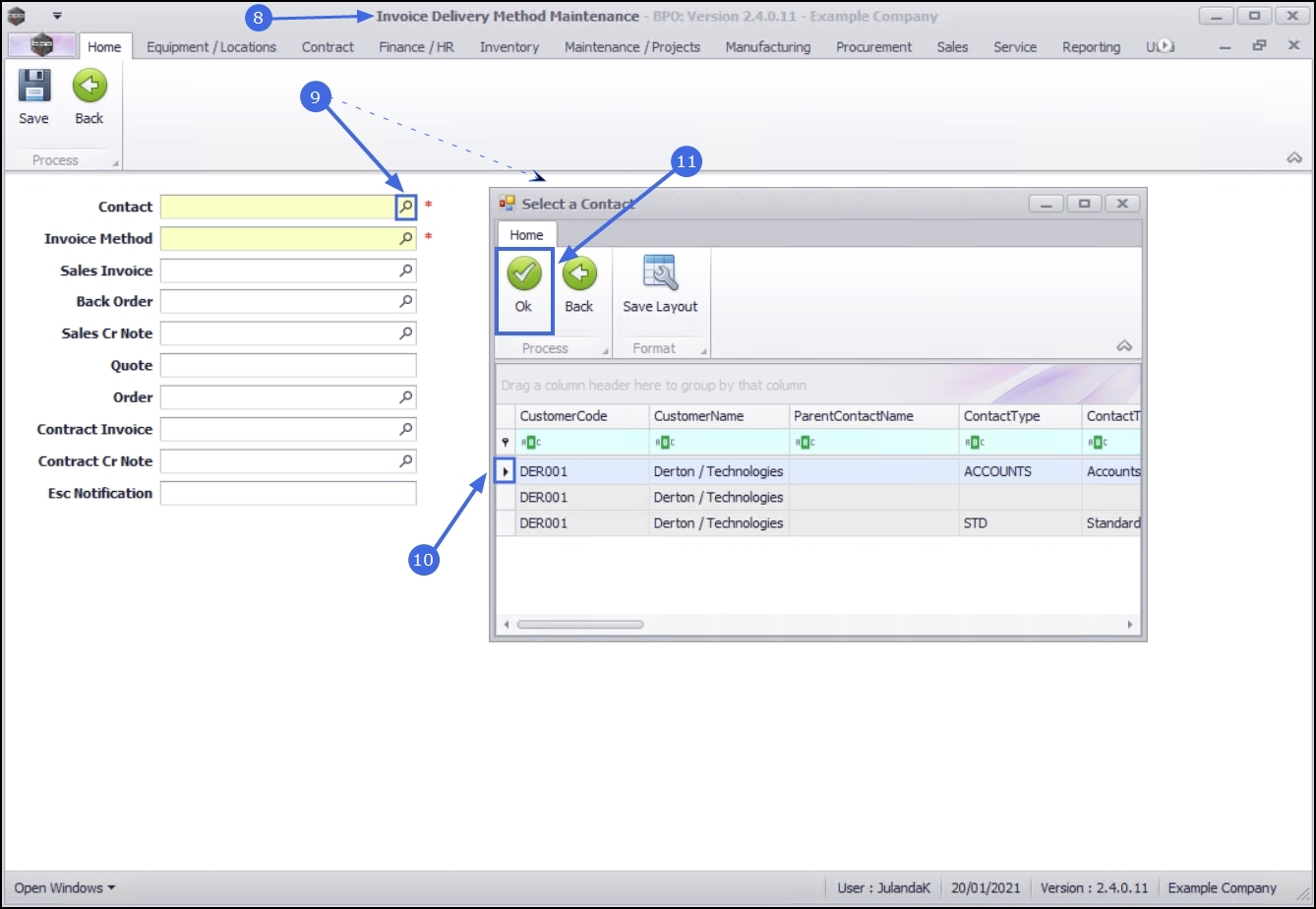
Select Contact

  1. Click on the search button in the Contact field.
    • The Select a Contact screen will display.
  2. Click on the row the invoice delivery contact you wish to add.
  3. Click on OK.

Select Delivery Method

  1. Click on the search button in the Invoice Method field.
    • The Select the Customer Invoice Method screen will display.
  2. Click on the row of the Invoice Method you wish to add to this customer.
  3. Click on OK.

Sales Document Templates

  1. If you have Client Specific Customized Sales Reports that you wish to add to the invoice delivery method,
    • Type in the name of the client specific report that you have saved in Reports_STD for the relevant documents

Save Delivery Method

  1. Click on Save.

View Delivery Method

  1. The names of the client specific reports you have added can now be viewed in the Invoice Delivery Method Maintenance screen.

Edit/View Delivery Method

The edit option will give you access to view the Invoice Delivery Method as well as allow you to edit the existing Invoice Delivery Method information.

Select Customer

  1. From the Customer Listing screen,
  2. Select the Site of the customer you wish view or edit an invoice delivery method of.
    • The example has Durban selected.
  3. Select the Status of the customer.
    • The example has Active selected.
  4. Select the row of the customer where you wish to edit an Invoice Delivery method.
  5. Click on the Invoice Delivery tile.

  1. The Invoice Delivery Methods for Customer: [Customer Code] screen will be displayed.
  2. The names of the client specific reports can be viewed in the data grid.

Select Delivery Method

  1. Click on the row of the invoice delivery method that you wish to edit the details of.
  2. Click on Edit.

Short cut key: Right click to display the Process menu list. Click on Edit.

  1. The Invoice Delivery Method Maintenance screen will be displayed.

View Delivery Method

  1. Here you can view the Invoice Delivery Method details for the Customer.
  2. If you do not need to make any changes to the information, click Back to return to the Customer Listing screen.

Edit Delivery Method

  1. Make the necessary changes to the Invoice Delivery Method information as required.
    • The Invoice Method for the Customer in this image has been edited from Email to Print and Email.

Save Changes

  1. Click on Save to update the change(s) made.

  1. The changed information can be viewed in the Invoice Delivery Methods for Customer: [Customer Code] screen.

Delete Delivery Method

In order to add a new delivery method, you need to remove the existing delivery method first.

  1. From the Customer Listing screen,
  2. Select the Site where the customer can be located.
    • The example has Durban selected.
  3. Select the Status for the customer.
    • The example has Active selected.
  4. Click on the row of the customer you wish to delete the Invoice Delivery method of.
  5. Click on the Invoice Delivery tile.

  1. The Invoice Delivery Methods for Customer: [Customer Code] screen will open.
  2. The current delivery method row will already be selected.
  3. Click on Delete.

Short cut key: Right click to display the Process menu list. Click on Delete.

  1. When you receive the Delete Invoice Delivery Method message confirming;
    • Are you sure you want to delete this Invoice Delivery Method?
  2. Click onYes.

  1. The Invoice Delivery Method will be removed from the screen.
  2. You can now follow the process to Add Delivery Method for the customer as set out above.