Sales

Customers - Decline CRM Customer

CRM customer details can only be viewed in the New - CRM status. The customer has to be Released for approval in CRM once the customer details and information have been checked and validated.

Once this has been done, the new customer can be Approved and will then be Active in BPO2 and will move to the Released status.

Ribbon Access: Sales >  Customers

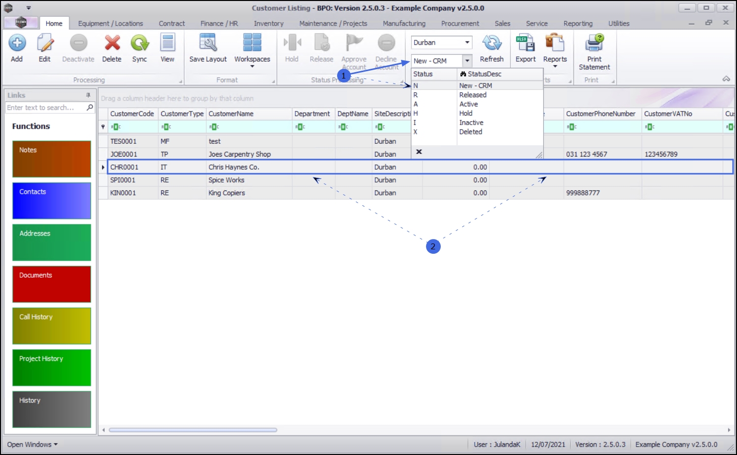
  1. The Customer Listing screen will be displayed.
  2. Select the Site where the Customer can be located.
    • The example has Durban selected.
  3. Change the Status to Released.

  1. The Customer Listing screen will be updated using the Status filter selected to display all the Customers waiting for Approval.
  2. Select the row of the Customer that you wish to decline the account for.
  3. Click on Decline Account.

  1. The Rejection Comments text box will display.
  2. Click in the text area to type in the rejection comment against the Customer.
  3. Click on Save.

  1. When you receive the Customer Authorisation message to confirm that;
    • Authorisation for Customer, [customer code] has been rejected.
  2. Click on OK.

View Declined Customer

The Customer will be removed from the Customer Listing screen where the status is set to Released.

  1. Change the Status to New - CRM using the Status drop-down list.
  2. You can now view the declined Customer on the Customer Listing screen.

The customer will need to be re-checked and validated in CRM before they can be re-released.