Sales

Quotes - Apply Sales Template

Sales Templates can be set up for bundles or sets that are usually sold together.

For example:

  • A machine model plus
    • its standard accessories,
    • toners
    • and service charges.

This template can then be used when creating a new Sales Quote. The quote can be amended, where required, for instance the item quantities can be updated.

Unit costs are updated on the Sales Quote when applied, and the selling price is calculated based on the unit cost of the item. The selling price can also be amended on the Quote.

One or multiple Sales Templates can be applied to a Quote.

Multiple Sales Templates and Project Methodologies can be applied to the same Sales Quote.

  • A Sales Template can be applied when a Quote is created, or when Editing a Quote.
  • For the purpose of this manual, a Sales Template will be applied while creating a New Quote.
Ribbon Access: Sales > Quotes

  1. The Sales Quotes listing screen will display.
  2. Select the Site you wish to work in.
    • The example has Durban selected.

Add Quote

  1. Click on Add.

Short cut key: Right click to display the All groups menu list. Click on Add.

Quote Header

  1. The Add new Customer Quote screen will display.

Complete the Customer Heading, the Financial Heading and Cross Reference Information. For a detailed handling of this topic refer to Quotes - Add Sales Quote.

Apply Sales Template

  1. Click Apply Sales Template.
  2. When you receive the Input Validation message confirming;
    • Are you sure you want to select a sales template? The items will be appended to the existing items.
  3. Click on Yes.

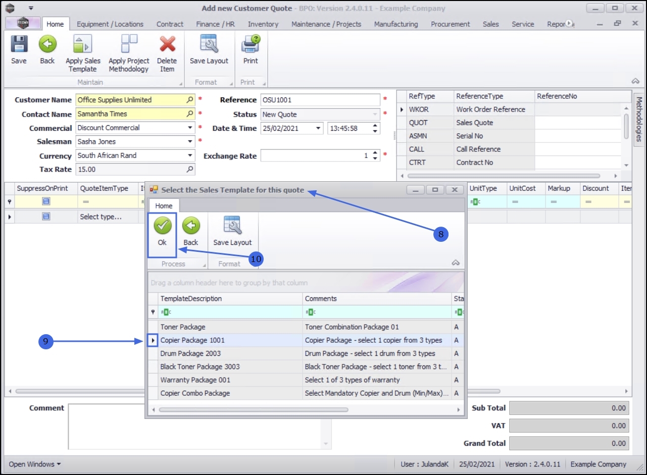
  1. The Select the Sales Template for this quote screen will display.
  2. Click on the row of the Sales Template you wish to apply.
  3. Click on OK.

Quote Items Data Grid

  1. The Items data grid is populated with the items already set up from the Sales Template selected.

    • Ensure that all the selling prices have been completed.
    • You can add more than one Sales Template to the quote.
    • Individual Quote items can be added or deleted. Click on the link if you need assistance on how to Quotes - Add Sales Quote or on how to Quotes Edit Sales Quote.
    • Use the View Stock feature to ensure that the items you wish to include on the Quote, are available.

Save Sales Quote

  1. When you have completed all the relevant information for the quote, click on Save.

  1. You will return to the Sales Quotes listing screen.
  2. The New Quote can now be viewed in the New Quote Status.