Sales

Quotes - Apply Project Methodology

When a Project Methodology is applied to a quote, the system will generate sub projects and work orders as set up in the methodology layers, once the quote has been converted into a New Deal Project.

If resource requirements were specified, then these will be requested.

A single- or multiple methodologies can be applied to a quote.

Both Methodologies and Sales Templates can be applied to the same sales quote.

Ribbon Access: Maintenance / Projects   >   Projects

  1. The Sales Quotes Listing screen will be displayed.
  2. Select the Site where the quote can be located.
    • The example has Durban selected.
  3. Ensure that the Status has been set to New Quote.
  4. Click on the row of the quote you wish to apply a Methodology to.
  5. Click on Edit.

Short cut key: Right click to display the All groups menu list. Click on Edit.

  1. The Edit Customer Quote - QT[quote number] will be displayed.
  2. Click on the Methodologies tab to view any project methodologies that have already been linked.
  3. Click on Apply Project Methodology.

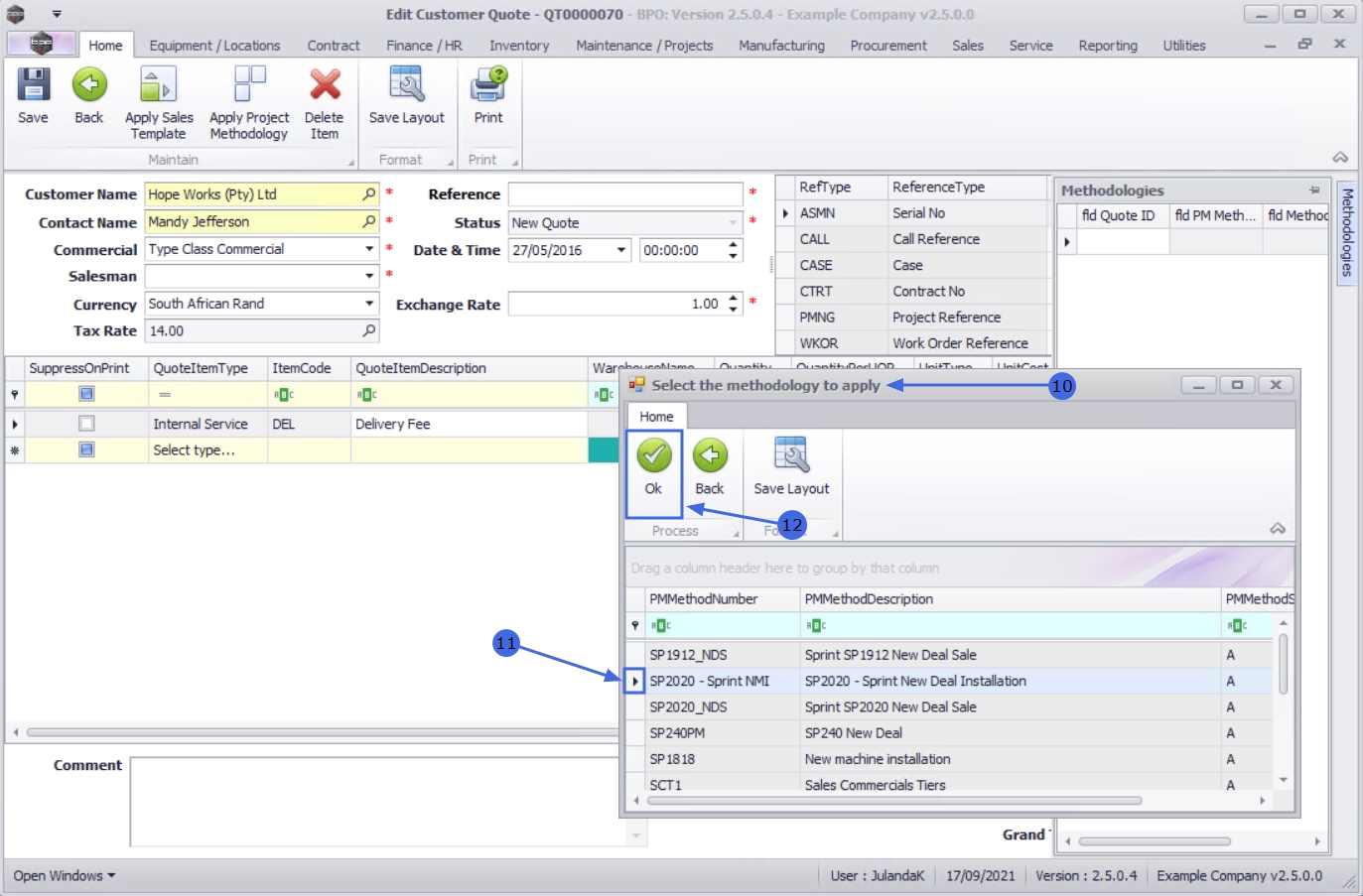
  1. The Select the methodology to apply screen will display.
  2. Click on the row of the Project Methodology you wish to apply to the quote.
  3. Click on OK.

 

  1. The Quote will be updated and the tasks defined by the methodology will be appended to any existing quote items that have already been created.
  2. The Methodologies frame has also been updated with the Methodology information selected.
  3. You may now proceed to edit Quote Item(s) or Delete Quote Item(s) as required.
  4. When done editing the Quote, click on Save to return to the Sales Quotes listing screen.