Sales

Credit Notes - Edit Credit Note

Ribbon Access:   Sales   >   Credit Notes

  1. The Sales Credit Notes listing screen will be displayed.
  2. Select the Site where the credit note was created.
    • The example has Durban selected.
  3. Change the Status to New.

    A Credit Note can only be edited in the New status.

  4. Click on the row of the credit note you wish to edit.
  5. Click on Edit.

Short cut key: Right click to display the All groups menu list. Click on Edit.

  1. The Edit Customer Credit Note - [credit note number] screen will be displayed.

Credit Note Header

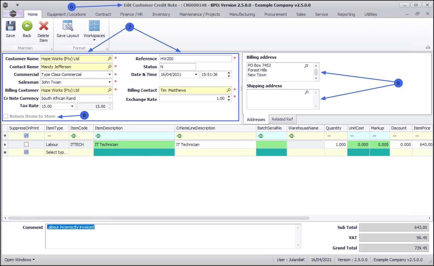
  1. Make the necessary changes to any of the Credit Note header details as required.
  2. You can choose to deselect the Return Items to Store check box if it has been selected when the Credit Note was created.

    Note that the example has the Return Items to Store check box unavailable because the Credit Note currently only has labour listed and therefore no items need to be returned to store.

Addresses tab

  1. Make the necessary changes to either the Billing or Shipping addresses, if required.

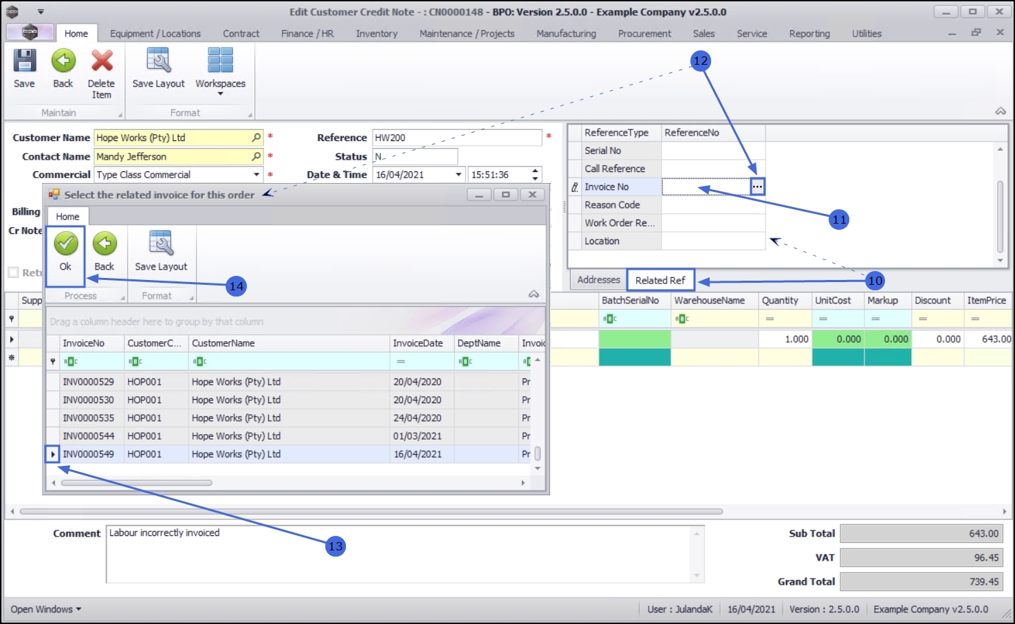
Related References tab

You can to link an Invoice, Work Order, Contract or Project to the Credit Note.

  1. Click on the Related Reference tab to display the Reference Type and Reference No panel.
    • The Reference Number(s) will populate with the references previously linked to the Credit Note.

Link Credit Note to an Invoice

  1. Click in the Invoice No text box to display the ellipsis button.
  2. Click on the button to display the Select the related invoice for this order screen.
  3. Click on the row of the invoice you wish to link to this credit note.
  4. Click on OK.

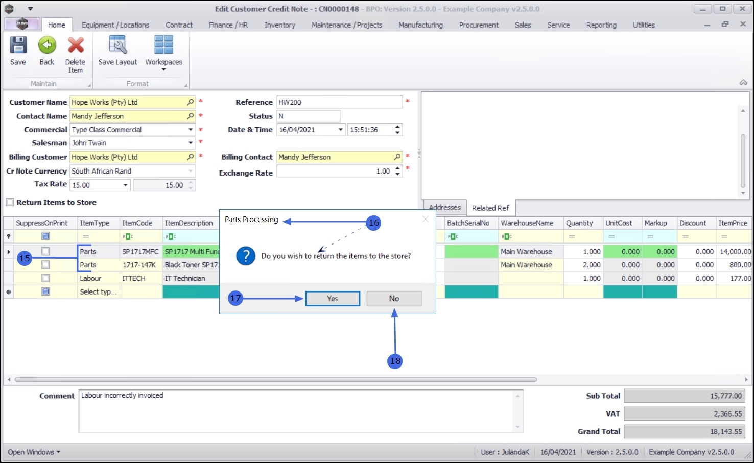
  1. The Items data grid will populate with the selected invoice details.

    Note that the example has the Return to Store check box now available.

  2. When you receive the Parts Processing message to confirm;
    • Do you wish to return the items to the store?
Return Items to Store
  1. Select Yes if:
    • You are crediting a cancelled order, an over-supply, or an incorrect part.
    • This will raise a return request to return the items to store.

  1. The Return Items to Store check box will be marked.
  2. - If you selected the incorrect option on the Return Item message box, then you can always change the selection by marking / un-marking the Return Items to Store check box.
  3. - The option you choose will be applied to all items with Item Type - Parts.
  1. When you receive the Return Processing message requesting;
    • Do the items being returned to the store need to be replaced?
  2. Click on Yes.

Not returning items to store

For POS or OTC Credit Notes, you will always select NO. If a replacement is required, a new POS Invoice must be raised

  1. When you receive the Parts Processing message to confirm;
    • Do you wish to return the items to the store?
  2. Select No if:
    • You are crediting the selling price or to re-invoice the correct selling price.

      The option you choose will be applied on all items with Item Type - Parts.

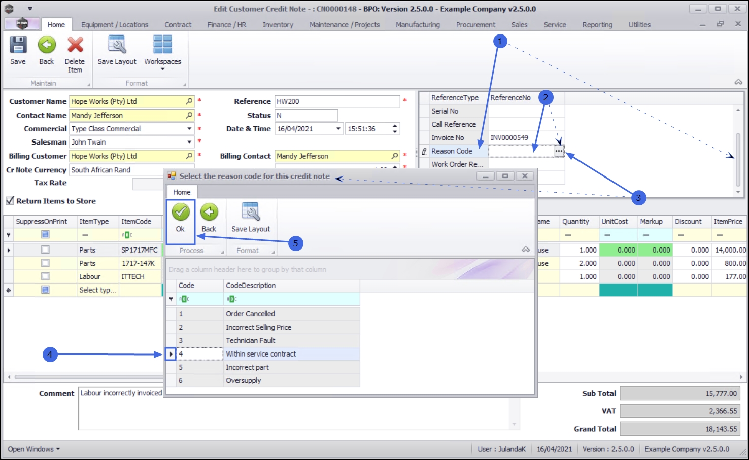
Add Reason Code

Still on the Related References panel;

  1. Scroll down until you can view the Reason Code reference type.
  2. Click in the Reference No text box of the Reason Code to display the ellipsis button.
  3. Click on the button to display the Select the reason for this credit note screen.

      If the codes have not yet been configured, or the code you need to use has not yet been set up, then it needs to be added in Static Data:Sales Credit Note Reason.

    You can also do a Credit Notes - Partial Credit Note. 

  4. Click on the row to select the reason for this credit note.
  5. Click on OK.
    • The Reason Code will be recorded in the Related References panel.

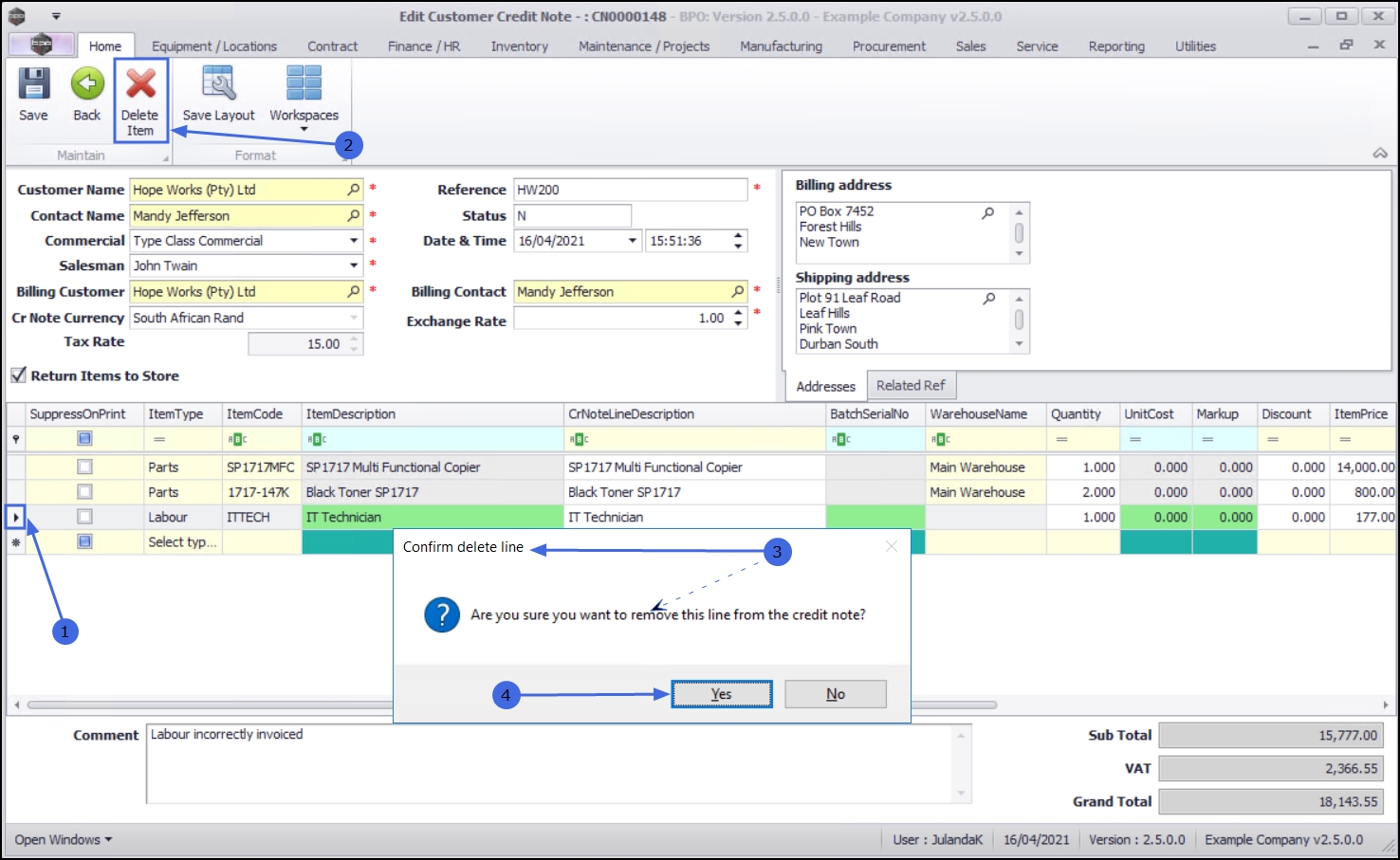
Delete Line Item

  1. To remove a line item, click in the row of the item you wish to remove.
  2. Click on Delete Item.
  3. When you receive the Confirm delete line message to confirm;
    • Are you sure you want to remove this line from the credit note?
  4. Click on OK if you are certain about your selection.

The Item Line has been removed from the Credit Note.

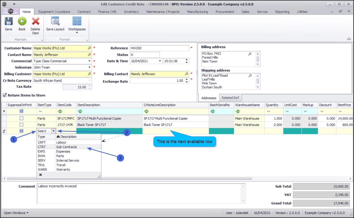
Add Additional Line Item

To add an additional Line Item to the Credit Note,

  1. Click in the Item Type text box of the next available row, to display the down arrow.
  2. Click on the arrow to display the drop-down menu list.
  3. Select the Item Type that you wish to add to the Credit Note.

  1. The Item Type field will be updated with your selection.
  2. Click in the Item Code text box to display the ellipsis button.
  3. Click on the ellipsis button to display the Select a [ ] screen.

    The Select a [ ] screen that is displayed, will be according to the Item Type you have selected, i.e. if Labour had been selected, then the Select a craft screen would display.

    • The example has Sub Contracts selected as the Item Type and therefore the Select a service screen.
  4. Click in the row of the Item Code you wish to add.
  5. Click on OK.

  1. The Line Item will auto-populate once the Item Code has been selected.

Quantity, Discount and Item Price

  1. To make changes to the Quantity, Discount or Item Price, click in the text box to type in or use the directional arrows to enter the correct amount.

Return an individual item

From the Item Data Grid, you have an option to choose whether to return an individual item to store and replace it or not. The choice you make will apply to the selected item only.

  1. Use the scroll bar at the bottom of the screen to scroll until the Return To Store column is visible on the screen.
  2. Click in the Return To Store column of the item that needs to be returned to store.
  3. Click on the down arrow to select the relevant option from the drop-down menu.

Replace an item

After choosing to return an item to store, you can choose whether to replace the item or not. The choice you make will only apply to that selected item.

  1. Use the scroll bar at the bottom of the screen to scroll until the Return To Store column is visible on the screen.
  2. Click in the Replace column of the item that needs to be replaced.
  3. Click on the down arrow to select the relevant option from the drop-down menu.

Each line item will show whether;

  1. a return request will be raised to stores for return of the part and/or
  2. whether a replacement part is required.

Suppress On Print

  1. You have an option to suppress items on print by clicking on the Suppress On Print check box.
  2. Only click on this check box in the row of the items that you do not want visible on the printed credit note.

    The Sub/Grand Total will not be affected, but the selling prices that are visible will not match up with the credit note total.

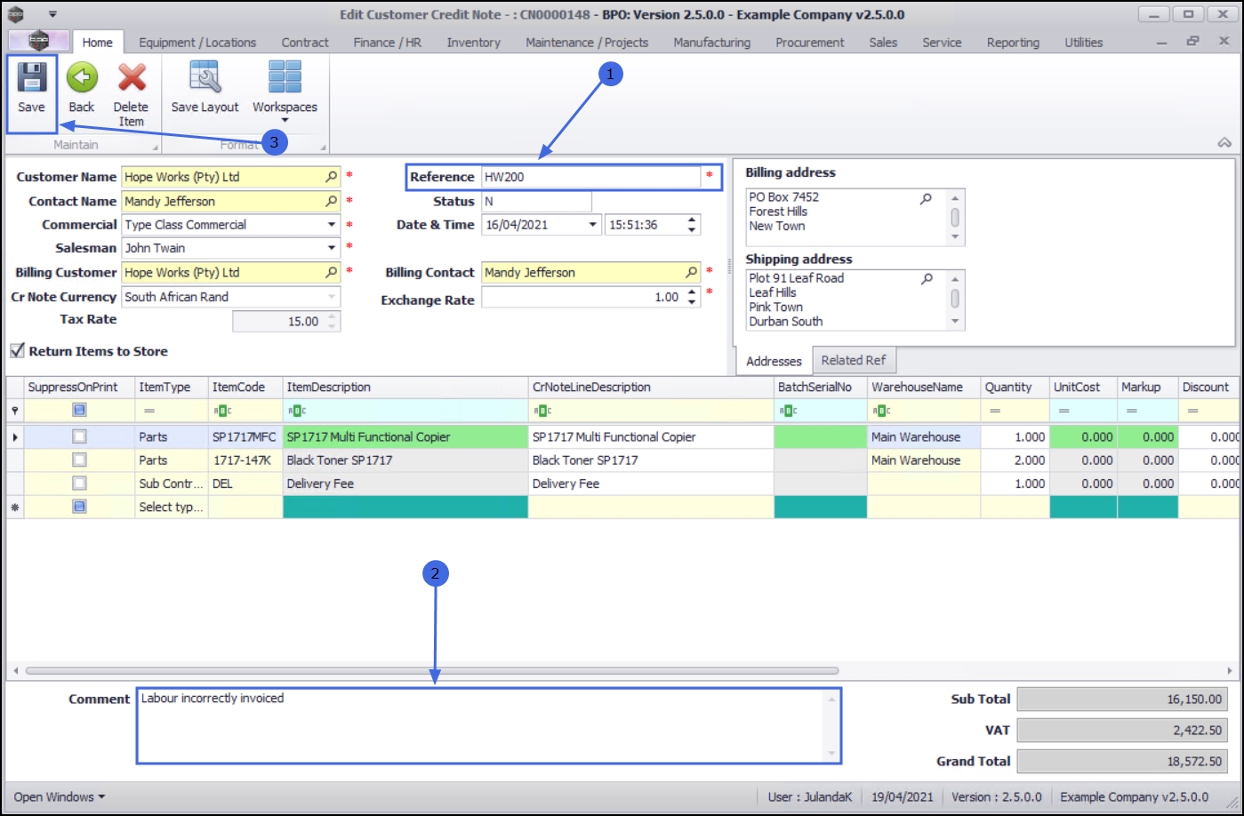
Reference and Comment

  1. Click on the Reference number text box to type in a reference number or to make a change to the existing reference number.

    Note that the reference number is a compulsory field and you will not be able to save the Credit Note without a reference number.

  2. Click in the Comments text box to type in a comment stating the reason for issuing the Credit Note or to make a change to the existing comment. The comment will display on the Credit Note.

Save Credit Note

  1. When you have completed making the required changes, click on Save.

You will return to the Sales Credit Notes listing screen.

Related Topics