Sales

Commercials - Add Commercial

A commercial is an agreement as to how much you will sell your products / parts and services, to a customer. It is a list of parts and labour with pricing details.

The pricing details specified in a commercial are the ones that will default when you are creating sales documents e.g. a sales invoice for a customer linked to the commercial.

There are two types of commercials in BPO:

  • Pricing by Item
  • Pricing by Type / Class

For the commercial type - Pricing by Item , you can only specify the discount and / or selling price per Craft, individual Parts or individual Service item.

For the commercial type - Pricing by Type / Class , you can only specify markups and / or selling price per Craft, per Part Category or per Service Item Type.

Customers are linked to Commercials and any updates to commercials will affect the associated customers.

Ribbon Access:   Sales   >   Commercials

  1. The Sales Commercials screen will be displayed.
  2. From here you can view a list of all your sales commercials with the default mark ups that have already been created.
  3. Click on Add to create a new sales commercial.

Short cut key: Right click to display the Maintenance menu list. Click on Add.

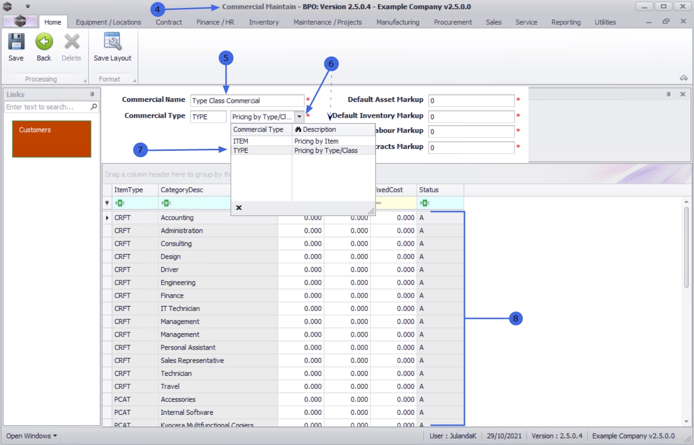
  1. The Commercial Maintain screen will display.

Commercial Details

  1. Commercial Name: Type in the name for the commercial you are creating.
  2. Commercial Type: Click on the search button to display the Commercial Type drop-down menu.

Pricing by Type/Class

  1. Click on TYPE - Pricing by Type/Class.
  2. The data grid will list all Markups and / or Selling Price (Fixed Cost) based on a group - such as Part Category or Labour Type for example.

    Note that you can only specify a markup and / or selling price based on a group - such as Part Category / Labour Type.

Pricing by Item

  1. Click on ITEM - Pricing by Item.
  2. The data grid will list the specific discount and or selling price (fixed cost) for each individual item.

Default Markup

  1. Specify the Default Mark up for the Customer
    • Default Asset Markup: Type in the default markup for a serialised part sale, if applicable.
    • Default Inventory Markup: Type in the default markup for a non-serialised part sale, if applicable.
    • Default Labour Markup: Type in the default markup for a labour sale, if applicable.
    • Default Sub Contracts Markup: Type in the default markup for a third-party subcontract sale, if applicable.

      Note: If the mark up has not been set up on a specific item, then the default mark up will apply.

Commercial Specifics

The commercial specifics grid displays the Markup, Discount and FixedCost for specific items, e.g. discount on a certain labour type, or a consumable item, etc.

  1. Click in the MarkUp, Discount or FixedCost column to set the amount for a specific item, e.g discount on a certain type of labour.

    Note: The pricing details you specify will be the default price that will be reflected on the sales documents when it is created.

  2. Type in or use the directional arrows to add the amount.
  3. When all the Items have been updated, click on Save.

  1. When you receive the Sales Commercials message to confirm;
    • The Commercials : Type Class Commercial has been saved.
  2. Click on OK.

  1. The Sales Commercials listing screen will be updated with the new commercial Type/Class created.
  2. Click on the screen Close button to return to the Sales Commercials listing screen.
  3. You can now continue to link a Customer to the Commercial . For a detailed handling of this topic refer to Commercials - Link Customer to Commercial