Sales

Orders - Convert to New Deal Sale / Rental

  • Converting a sales order to a New Deal will create a call and automatically request any parts / services listed on the Sales Order.
  • Parts and Service requests can then be actioned (e.g. Procure and Issue Stock).
  • You can log Time and Expenses incurred on a New Deal.
  • An invoice can be raised directly from the call.
  • The Serial Number or serialised items issued, will appear on the Printed Invoice.
  • This call will remain in 'Open Work In Progress' until closed.

New Deal Sale

  • Sale to the client (or via a finance house) where the item(s) become the customer's property.
  • Serialised items will become Customer Assets.
  • The part request is automatically logged against the 'Stock Warehouse'.
  • An invoice must be raised for all 'billable' items.

New Deal Rental

  • Serialised items will remain or be converted to Internal Assets.
  • Enforces that Internal Assets are issued to the customer in order to link to a contract, but will still remain the company's property.
  • The part request is automatically logged against the 'Asset Warehouse'.
  • An invoice cannot be raised against internal assets, but can be raised for any other 'billable' items logged on the call, e.g. time and expenses.
Ribbon Access: Sales > Orders

  1. The Sales Orders listing screen will be displayed.
  2. Select the Site where the Sales Order can be located.
    • The example has Durban selected.
  3. The Status must be set to New Order.

New Deal Sale

  1. Select the row of the Sales Order that you wish to convert to a New Deal Sale.
  2. Click on Create New Deal.

  1. The New Deal screen will be displayed.

New Deal information

  • Client Contact: This field will auto populate with the contact selected on the sales order. Click on the down arrow to select an alternative client contact, if required.
  • Rental Deal: Do not select this check box for a New Deal Sale.
  • Call Type: If this field has not populated with the 'New Deal Sale' call type, click on the down arrow to select 'New Deal Sale' from the menu.

  • Description: The description will auto populate with the Description from the Customer Sales Order. Any additional information related to the call can be added to this field.
  • Call Date and Time: The current date and time will display.
    • To change the date, type in or click on the down arrow to select an alternative date using the calendar function.
    • To change the time, type in or click on the arrow indicators to adjust the time.
  • Scheduled Start: The current date will display in the field.
    • To change the scheduled start date, type in or click on the down arrow to select an alternative date, using the calendar function.
  • Scheduled End: The scheduled end date will be calculate for 7 days from the scheduled start date.
    • To change the scheduled end date, type in or click on the down arrow to select an alternative date using the calendar function.
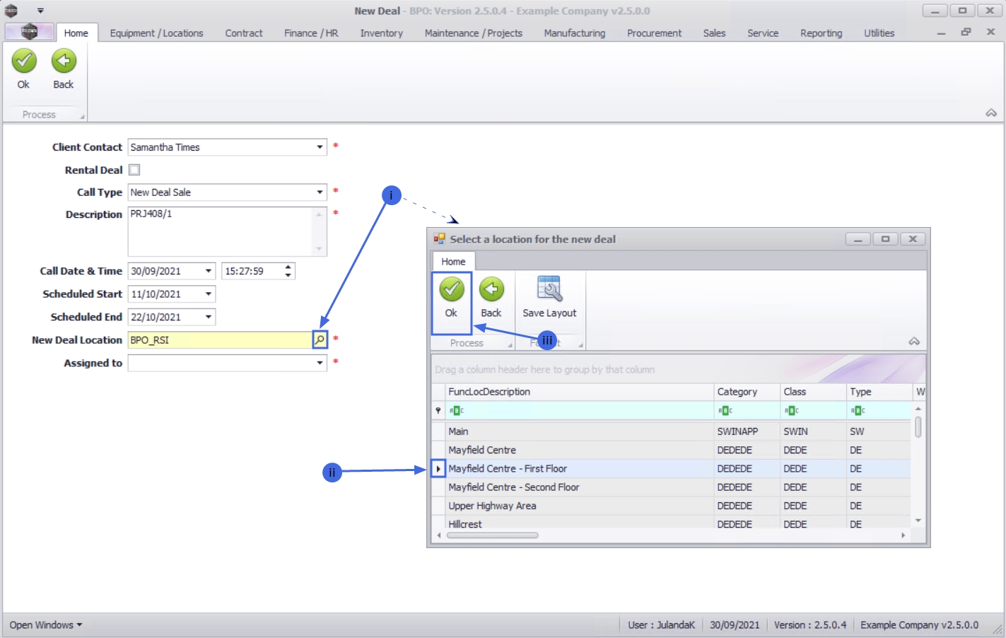
  • New Deal Location: The field will auto populate if a Functional Location has been set up. To select, or to change the location for the new deal,
    1. Click on the search button to display the Select a location for the new deal screen.
    2. Click on the row of the location for the new deal.
    3. Click on OK.

  • Assigned to: Click on the down arrow to select the person this new deal will be assigned to.

Save New Deal Sale

  1. When you have finished completing the new deal information, click on OK.

  1. When you receive the New Deal message to confirm;
    • The new deal call has been created, reference no. CN[new deal ref number]
  2. Click on OK.

  1. You will return to the Sales Orders listing screen.

    The Sales Order will no longer be available from the New Order status list. Change the Status to the Invoiced Order status on the Sales Orders listing screen, to view.

  2. The New Deal Sale has now been assigned to the Call Listing screen where it can be viewed.

New Deal Rental

  1. Ensure that the correct Site has been selected and that the Status is set to New Order.
  2. Select the row of the Sales Order that you wish to convert to a New Deal Rental.
  3. Click on Create New Deal.

  1. The New Deal screen will be displayed.

New Deal Rental information

  • Client Contact: The field will be updated with the contact selected on the sales order.
  • Rental Deal: The rental deal check box must be ticked for New Deal Rental.
  • Call Type: The field should be populate with the 'New Deal Rental' call type, else click on the arrow to select the relevant call type from the menu.
  • Description: The description will auto populate with the Description from the Customer Sales Order. Any additional information related to the call can be added to this field.
  • Call Date and Time: The current date and time will display. Click on the arrows to select an alternative date and time, if required.
  • Scheduled Start: The current date will display in the field, click on the arrow to select an alternative scheduled start date, if required.
  • Scheduled End: The scheduled end date will be calculate for 7 days from the scheduled start date. Click on the arrow to select an alternative scheduled end date, if required.
  • New Deal Location: The field will auto populate if a Functional Location has been set up. Click on the search icon to select the location for this New Deal Sale.
  • Assigned to: Click on the arrow, to select from the menu, the person who this new deal will be assigned to.

Save New Deal Rental

  1. When finished completing the new deal information, click OK.

  1. When you receive the New Deal message to confirm;
    • The new deal call has been created, reference no. [ ].
  2. Click on OK.

  1. You will return to the Sales Orders listing screen.

    The Sales Order will no longer be available from the New Order status list. Change the Status to the Invoiced Order status on the Sales Orders listing screen, to view.

  2. The New Deal Rental has now been assigned to the Call Listing screen where it can be viewed.

Related Topics