Service

Work Orders - Documents

The Documents tile allows you to link, view or delete digital documents to the work order. These documents need to be saved in a shared folder on the server.

Ribbon Access:   Service   >   Work Orders

  1. The Work Order Listing screen will be displayed.
  2. Select the Site where the work order has been raised.
    • The example has Durban selected.
  3. Select the Status.
    • The example has Open selected.
  4. Click on the row of the work order you wish to link documents to.
  5. Click on the Documents tile.

  1. The Documents for Work Order - [work order code] screen will be displayed.
  2. Any documents that have already been linked to the work order will display in the data grid.

Add New Document

  1. Click on Add.

Short cut key: Right click to display the Process menu list. Click on Add.

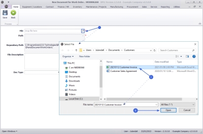
  1. The New Document for Work Order: [work order code] screen will be displayed.
    • File: Click on the search button to display the Select File screen.
      1. Select the document that you wish to attach to the work order.
      2. Click on Open.

  • Path: The file path relevant to the document you have selected will display.
  • Repository Path: The repository path is populated with the path configured in the Company Configuration.
  • File Description:  Click in the text box to type in a description for the document.
  • Doc Type:   Click on the down arrow to select the document type from the drop-down list.
  1. Click on Save to update the document link.

  1. When you receive the Document Processing message to confirm that;
    • The document: [document name] for work order [work order code] has been saved.
  2. Click on OK.

  1. You will return to the updated Documents for Work Order screen.
  2. Click on Back to return to the Work Order Listing screen.

Edit Document

  1. From the Documents for Work Order - [work order code] screen,
  2. Click on the row of the document you wish to edit.
  3. Click on Edit.

Short cut key: Right click to display the Process menu list. Click on Edit.

  1. When you receive the Document message to confirm;
    • Are you sure you want to edit the document, [file path and document name] for [work order code]?
  2. Click on Yes.

  1. The Document Maintenance for Work Order : [work order code] screen will display.
  2. Make the necessary changes to the document maintenance screen as required.
  3. Click on Save.
  4. When you receive the Document Processing message to confirm;
    • The document : [document name] for work order [work order code] has been saved.
  5. Click on OK.

  1. You will return to the updated Documents for Work Order screen.
  2. Click on Back to return to the Work Order Listing screen.

Delete Document

  1. From the Documents for Work Order - [work order code] screen,
  2. Click in the row of the document you wish to remove from the work order.
  3. Click on Delete.

Short cut key: Right click to display the Process menu list. Click on Delete.

  1. When you receive the Delete Document message to confirm;
    • Are you sure you want to remove this document, [document path and file name], from work order [work order code]?
  2. Click on Yes.

  1. The document has been removed from the Documents for Work Order screen.
  2. Click on Back to return to the Work Order Listing screen.

View Document

  1. From the Documents for Work Order - [work order code] screen,
  2. Click in the row of the document you wish to view.
  3. Click on View.

Short cut key: Right click to display the Process menu list. Click on View.

  1. The document will open within the relevant program.
  2. When you have finished reviewing the document, close the screen to return to the Documents for Work Order screen.